- Home
- About
- SysML/MBSE Training
- SysML Q&A
- Services
- Model-Based Systems Engineering with SysML
- SysML/MBSE Training & e-Learning
- SysML/MBSE Educational Consultancy web sessions
- Model-Based Software Engineering
- Python and REST web service APIs and OpenAPI
- Docker application deployment for VPS and Traefik
- Data modelling: XML, JSON, databases
- Wolfram Mathematica: Data analysis & visualisation
- Spreadsheet data extraction and migration
- Physics simulations, technical animations, 3D modelling
- Technical Media: Video, Audio, Graphics
- Drupal CMS web sites & PHP
- Keywords
- Contact
Systems Modeling Language
Service: Model-based and model-driven software architecture and software engineering
For Python software engineering services please visit also: Service: Python and REST web services development including OpenAPI with FastAPI and POSTman testing
For Java™ enterprise web application development visit also: Jakarta EE and Jakarta EE for microservices and REST API
For Java™ enterprise web application development visit also: Jakarta EE and Jakarta EE for microservices and REST API
NEWS: Selected Webel SysMLv1/MBSE Workshop Course slide sets are now available for sale as a PERSONAL USE EDITION PDFs download bundle!
The secure slide set PDFs bundle download purchase link is now here!
Video: An introduction to the Webel Q&A online self-testing system for Systems Modeling Language (SysML)
SUBSCRIBE NOW using the secure Webel Q&A payment portal
NEWS: There are now also
3-month subscriptions (covers SysMLv1 only)
The Webel Q&A online self-testing quiz system for SysML
Webel IT Australia is delighted to announce the launch of
the unique Webel Q&A online self-testing quiz system for SysML!
We are offering early access under a discounted Beta Plan.
the unique Webel Q&A online self-testing quiz system for SysML!
We are offering early access under a discounted Beta Plan.
SUBSCRIBE NOW using the secure Webel Q&A payment portal
SysMLv1: Cameo Simulation Toolkit: StateMachine with deferred Signal event Trigger [with mini video]
SysMLv1.7 Activity extensions: ControlOperator and ControlValueKind: ADVANCED REFERENCE CARD
This content has been marked as discussing an ADVANCED topic!
SysMLv1: Summary of some important changes between SysMLv1.2 and SysMLv1.7 and some DEPRECATED modelling elements [PARTIAL LIST ONLY]
This page collects some information on various significant changes between the SysMLv1.2 and SysMLv1.7 language specifications, in no particular order. This information may be useful if you are studying for the OCSMP exams.
Dr Darren's general TIPS (only) for the OMG-Certified Systems Modeling Language™ (SysML®) Professional (OCSMP) exams
Webel IT Australia is an OMG-Accredited Training Provider for SysML!
For official information please refer to the OMG OCSMP page,
which has an EXAM INFO SHEET for each of the exam levels and
information on how to book and sit the exams in your country.
which has an EXAM INFO SHEET for each of the exam levels and
information on how to book and sit the exams in your country.
Are the OCSMP exams worth doing?
Yes!
About Webel's Live Online Educational Consultancy Service for SysML/MBSE, including help preparing for the OCSMP exams, UML, OCL, and more
We are offering a HUGE 50% DISCOUNT off all Live Online SysMLv1/MBSE web sessions for individuals held before 30th November 2025 (pre-pay only). Offered only subject to availability.
About preparation of Custom Domain Models to supplement SysML/MBSE or UML training
For an additional fee, Webel IT Australia may prepare a Custom Domain Model in the Magic Cyber-Systems Engineer® (Cameo Systems Modeler®) tool to supplement our course materials for Systems Modeling Language (SysML®) training, or in MagicDraw® UML (aka Magic Software Architect) to supplement Unified Modeling Language (UML®) training.
Apply to access the comprehensive PDF slide set accompanying the Webel Mathematica libraries technical slide trail
If you are interested in Mathematica, the Wolfram Language, or Systems Modeling Language v1 (SysML®) you may be interested in accessing the very comprehensive accompanying
The US$SheetManager as a bridge between the US Layer and EX Layer
This content has been marked as discussing an ADVANCED topic!
About «pseudo» blocks (always prefixed with ‘@’)
This content has been marked as discussing an ADVANCED topic!
Extract Options from an OptionsPattern[] in a SysML Activity (2) DETAILED
This content has been marked as discussing an ADVANCED topic!
The sigsUp/Down functions as a SysML BDD: With Options Block and pseudo functional indicators
This content has been marked as discussing an ADVANCED topic!
Extract Options from an OptionsPattern[] in a SysML Activity (1)
This content has been marked as discussing an ADVANCED topic!
The sigsUp function with OptionsPattern modelled as a SysML Activity (and with "pseudo functional" representation)
This content has been marked as discussing an ADVANCED topic!
Association as SysML: CASE: Webel @ArgMap «pseudo» block (slightly less "fiddly" as an Internal Block Diagram)
This content has been marked as discussing an ADVANCED topic!
Association as SysML: CASE: Webel @RuleMap and @ArgsMap «pseudo» blocks. Very "fiddly" to represent in a SysML Block Definition Diagram!
This content has been marked as discussing an ADVANCED topic!
Association vs Class as SysML CASE: Webel $arg$ and $opt$ help
This content has been marked as discussing an ADVANCED topic!
SysML Activity with @pseudo functions capturing Wolfram Language logic
This content has been marked as discussing an ADVANCED topic!
Typed Association example: <||>$* maps String to any expression
This content has been marked as discussing an ADVANCED topic!
Association <||> vs Rule
This content has been marked as discussing an ADVANCED topic!
Frequently used String pair Lists
This content has been marked as discussing an ADVANCED topic!
Frequently used typed {} Lists
This content has been marked as discussing an ADVANCED topic!
NEWS: Webel IT Australia is now an OMG Accredited Trainer for Systems Modeling Language (SysML)
2024-05-07 Webel IT Australia is now an OMG Accredited Trainer for Systems Modeling Language (SysML) and selected OMG-Certified Systems Modeling Language™ (SysML®) Professional (OCSMP) certification exams!
SysMLv1: Cameo Simulation Toolkit: Cases for Transitions triggered by Signals sent direct to a remote target vs via Ports [with mini video]
This content has been marked as discussing an ADVANCED topic!
SysMLv1: Cameo Simulation Toolkit: HOWTO handle sending and receiving families of related Signal types with reuse of send/receive and processing logic [with mini video]
This content has been marked as discussing an ADVANCED topic!
[EXTERNAL LINKS] Cameo Simulation Toolkit (aka Magic Model Analyst) videos and guides
A collection of EXTERNAL links (scroll down) to videos, slides, and other guides on Magic Model Analyst® (Cameo Simulation Toolkit®). These links are included here as additional resources and do not replace the Webel IT Australia online SysML/MBSE educational resources or the Webel training course materials:
SysML/MBSE: Cameo/MagicDraw: MagicGrid® and the MagicGrid® Book of Knowledge: A pragmatic review of some selected aspects by Dr Darren of Webel IT Australia
Dr Darren's Open Letter on managing a range of skill levels at SysML/MBSE courses (for trainers, training organisations, and their potential clients)
This is an open letter to MBSE trainers (especially SysML trainers), training organisations, and to organisations seeking to engage trainers and training organisations. It is not specific to the Webel IT Australia courses. It's for all of us involved in the SysML education community.
This content is "read-only" for your possible interest.
SysML4Mathematica: Example 06: Sensible heating: 'qSen' per mass (+ve): energy transfer TO humid air
Dr Darren offers some encouragement for those learning Systems Modeling Language (SysML) for Model-Based Systems Engineering (MBSE)
Dr Darren explains:
If you are new to SysML, don't be too concerned about whether your modelling is perfect first up, because the great thing about MBSE tools - especially SysML tools - is they invite incremental improvement, and your fixes flow through all diagrams, thanks to the power of Single Source Of Truth!
Modelling in SysML tools is part Science and part Art.
The Webel Recipe for SysML-friendly Wolfram Language coding in Mathematica
As part of a long term project developed, initially during work for a client, Webel IT Australia in partnership with GreenSoft Pty Ltd is developing a very complex Mathematica application with substantial SysML modelling support.
Examples of applications of Systems Modelling Language (SysML) and Model-Based Systems Engineering (MBSE)
You may have been referred here by email. Please understand we can't provide customised lists of specific examples by email.
Clients often ask for examples of Systems Modeling Language v1 (SysML®) applied for Model-Based Systems Engineering (MBSE).
Screencast: Cameo Simulation Toolkit: v19SP3: Analysis: When a Property is typed by an abstract Block an instance of a concrete specialising Block will automatically be created and assigned even when the lower multiplicity is 0
Video style
This screencast video is an analysis of this suspected issue:
It also includes a nice demo of using an Activity and Actions to simulate instance creation and assignment in Magic Model Analyst® (Cameo Simu
CATIA Magic zone
In 2018, Dassault Systèmes acquired No Magic Inc, the developers of the MagicDraw/Cameo family of software products for Unified Modeling Language (UML®) and Systems Modeling Language v1 (SysML®), which included including: MagicDraw® UML (aka Magic Software Architect), MagicDraw SysML Plugin, Magic Cyber-System
MEMKO Systems
MEMKO Systems has been appointed by Dassault Systèmes (who acquired No Magic in 2018) as the CATIA No Magic Value Solutions Partner and Reseller for Australia and New Zealand.
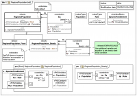
Webel Parsing Analysis: A Parsing Analysis Container MAY own other child Parsing Analysis Containers
Webel Parsing Analysis for SysML: Requirements for the Parsing Analysis Container (a.k.a. Snippet)
Visit also: The Webel Parsing Analysis recipe for SysML
Webel Parsing Analysis: A Parsing Analysis Container MUST NOT be able to own the Elements it elicits
Q: What types of simulation, execution, and calculation are available for SysML with MagicDraw/Cameo?
There are a number of ways of simulating and executing various aspects of Systems Modeling Language v1 (SysML®), and they are not just novelties! They also really help your models become more robust, logical, and organised.
There is "internal" tool simulation of Activities and StateMachines based on fUML (or variations of it).
Screencast: SysML/MBSE: An air conditioner refrigerant cycle in Cameo Simulation Toolkit
Video style
This video only shows the Activities and StateMachines. For the underlying Block model please visit this accompanying slide trail:
© Copyright 2021 Darren R C Kelly (Webel IT Australia). All rights reserved.
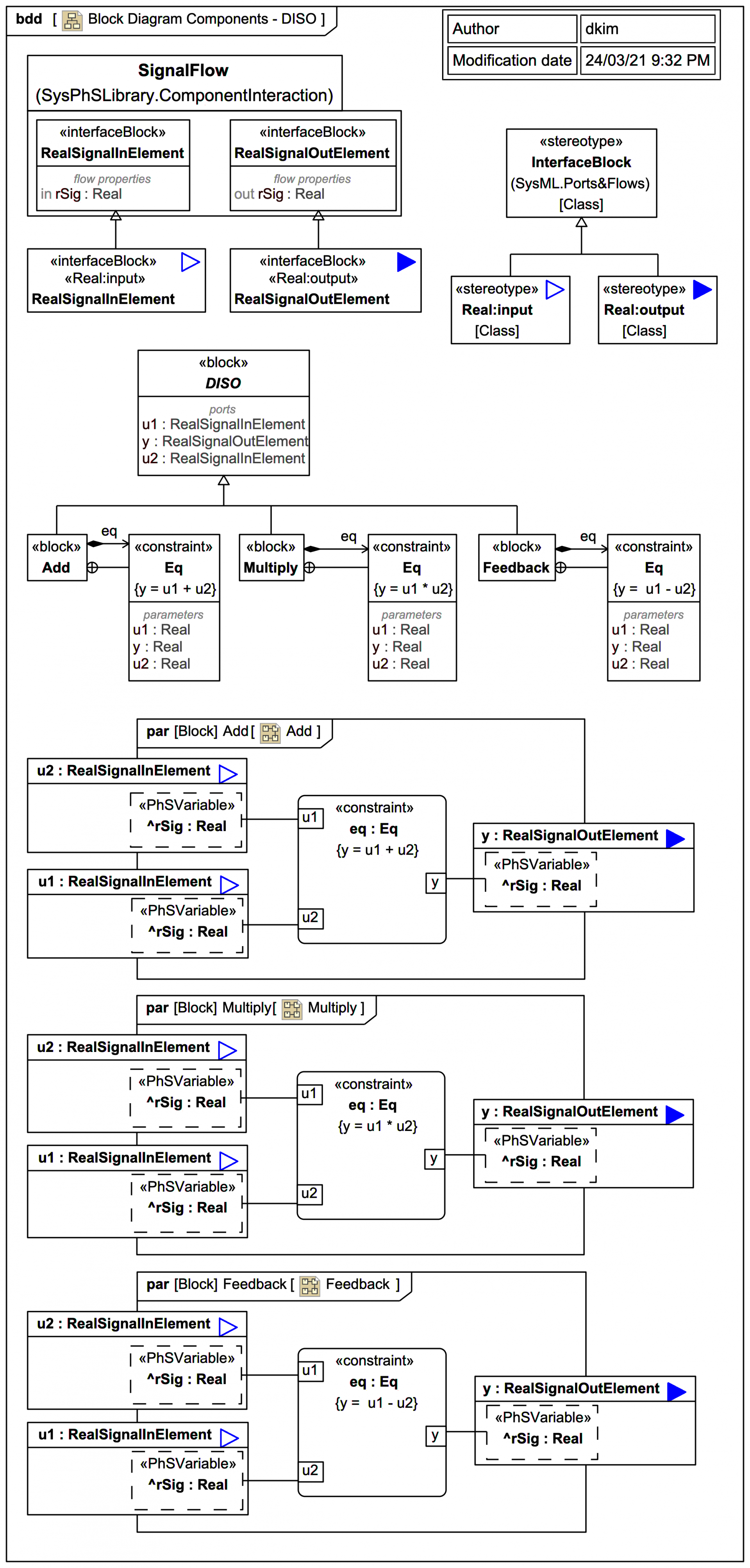
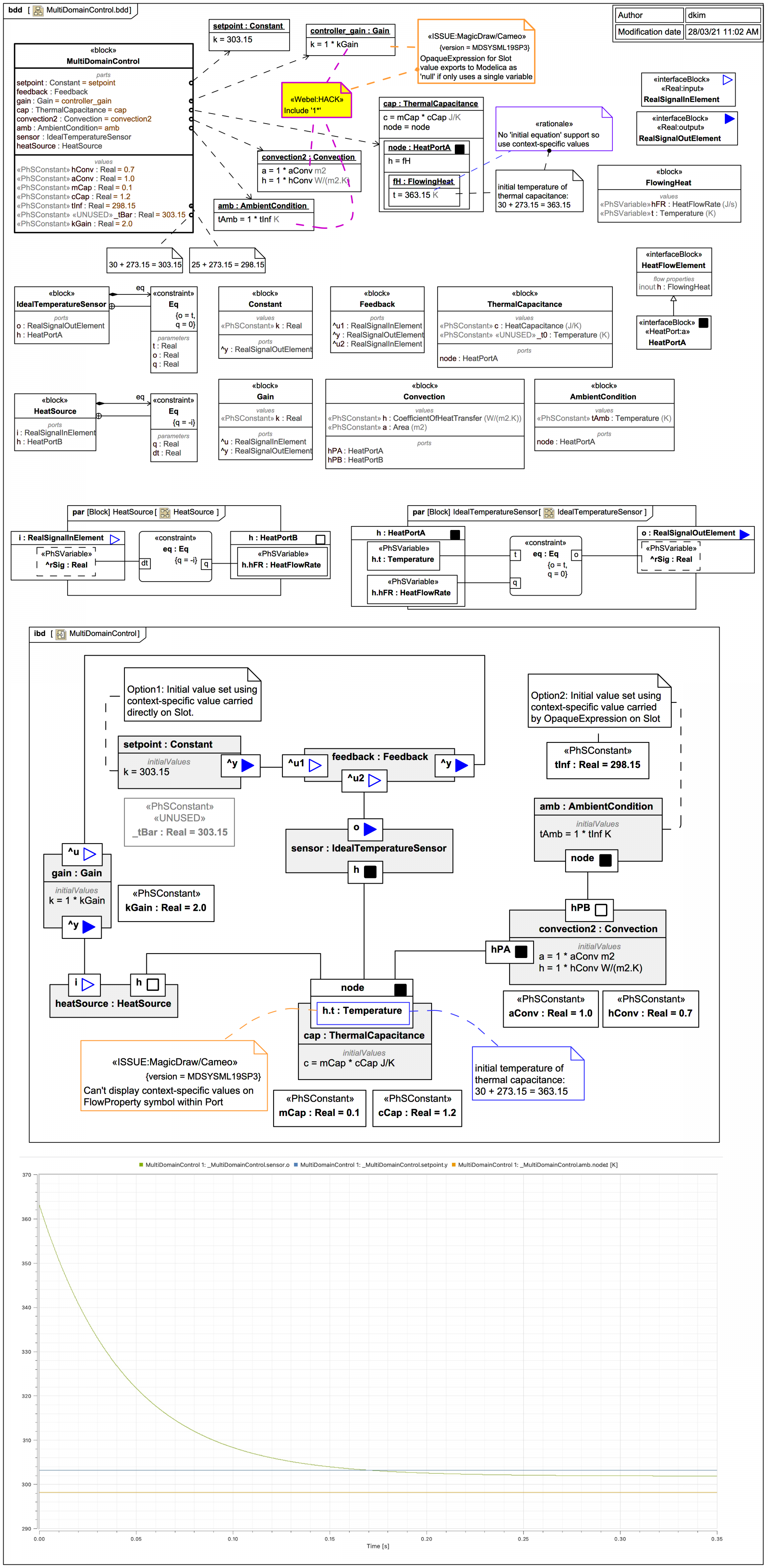
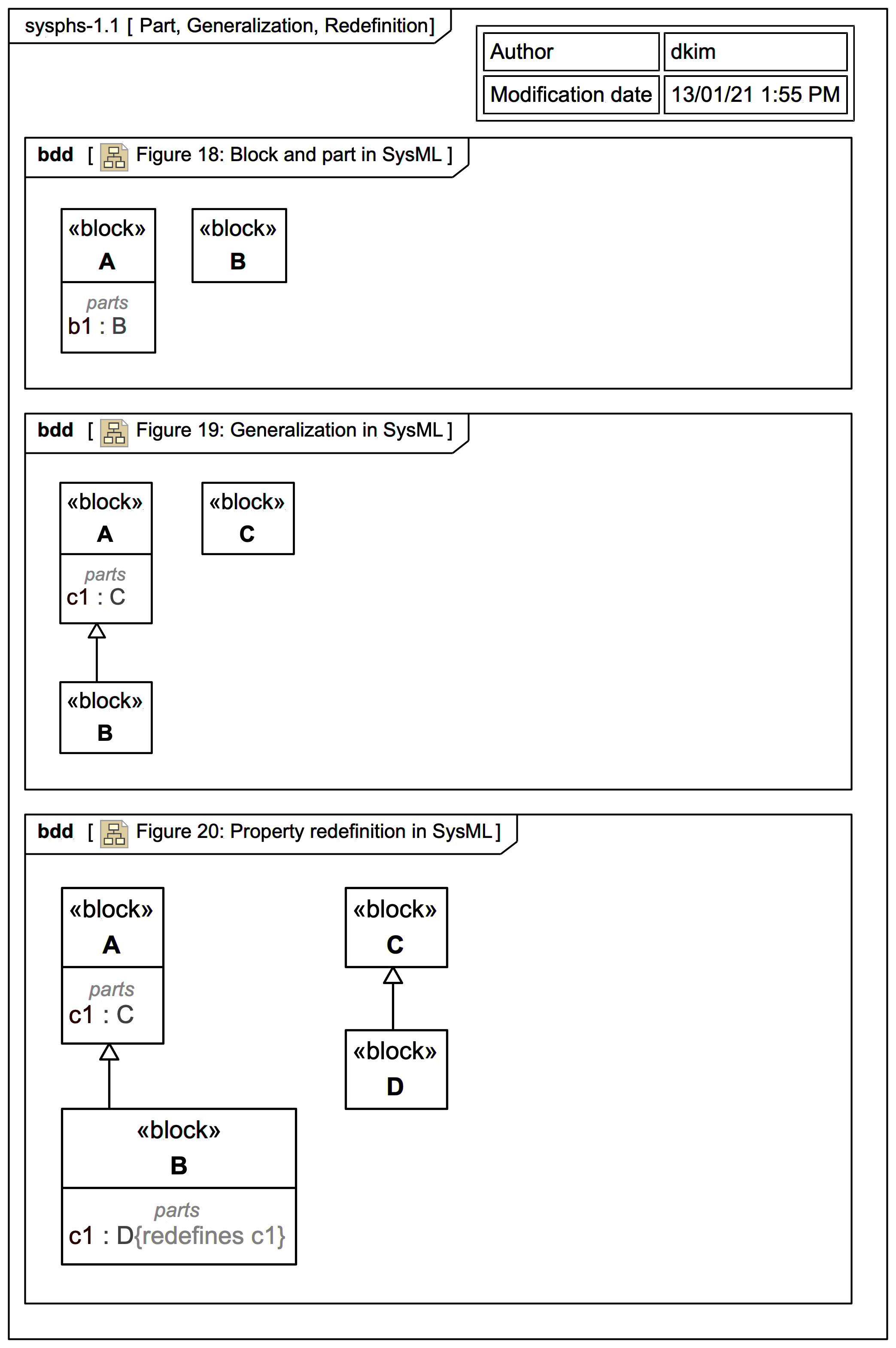
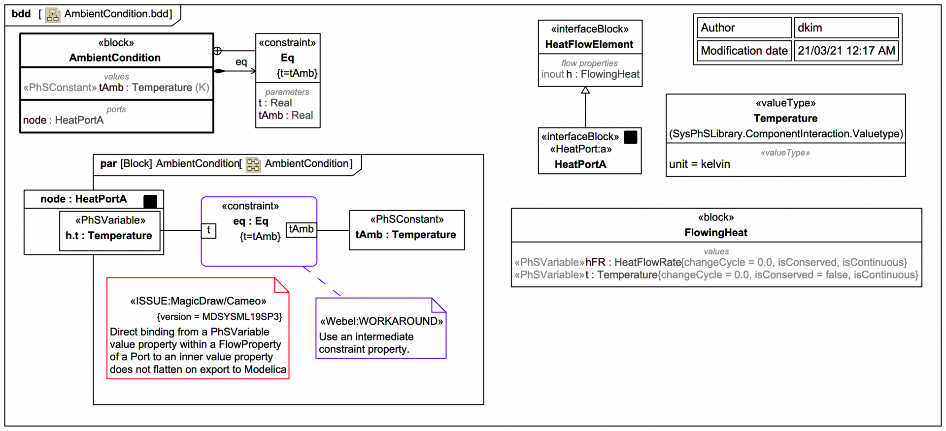
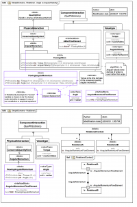
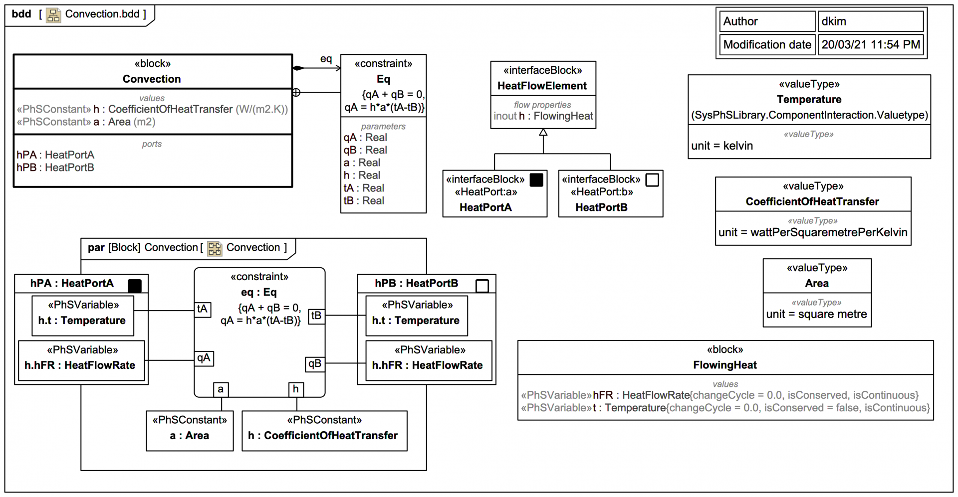
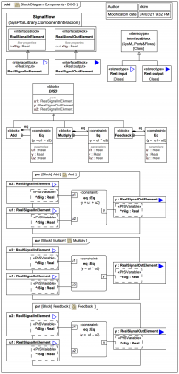
Figure 2: Association block with internal structure and connector properties in SysML (and Figure 3)
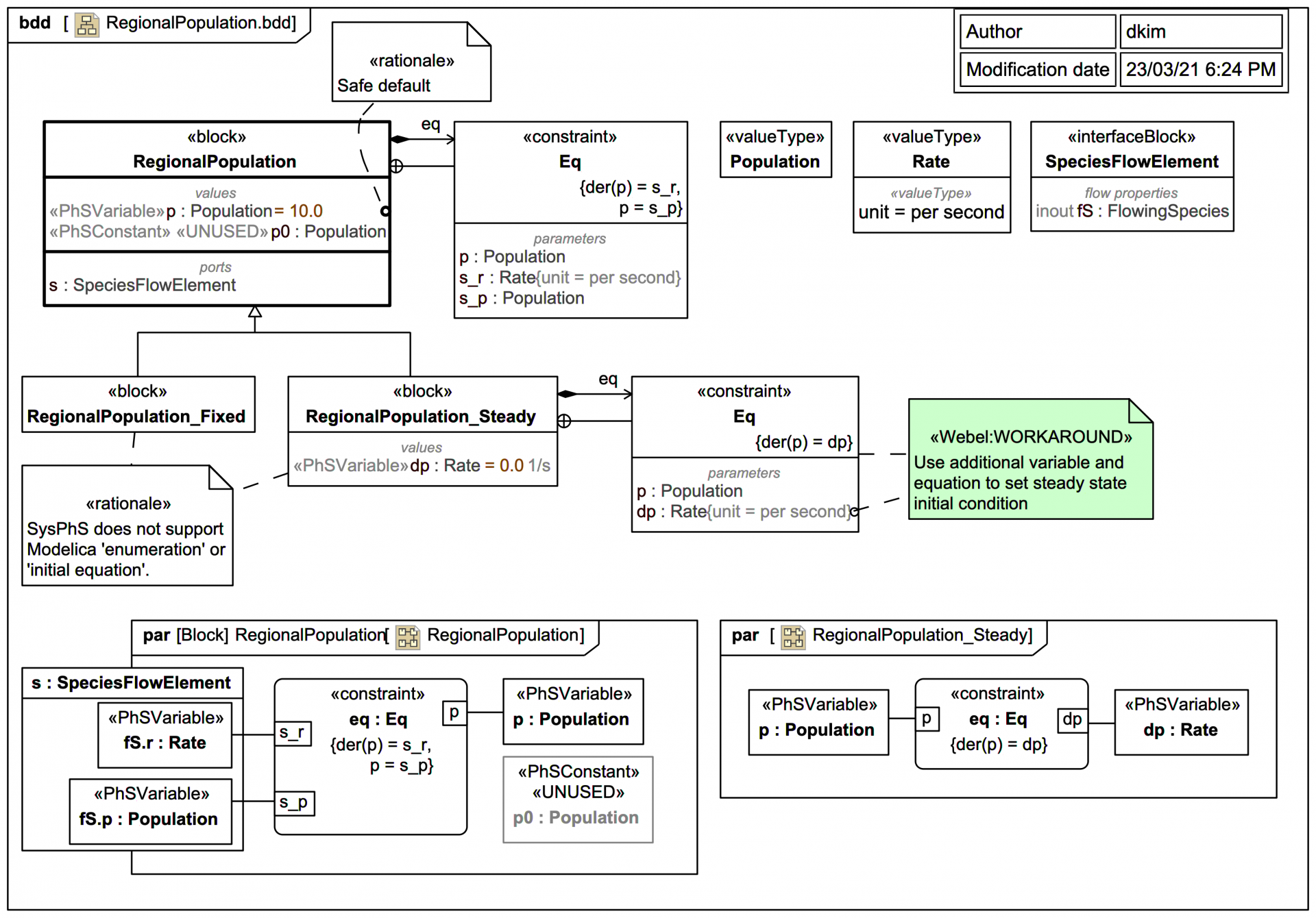
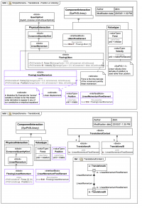
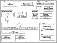
SysPhS-1.1: This specification: Provides a human-usable textual syntax for mathematical expressions.
SysPhS zone (SysML Extension for Physical Interaction and Signal Flow Simulation)
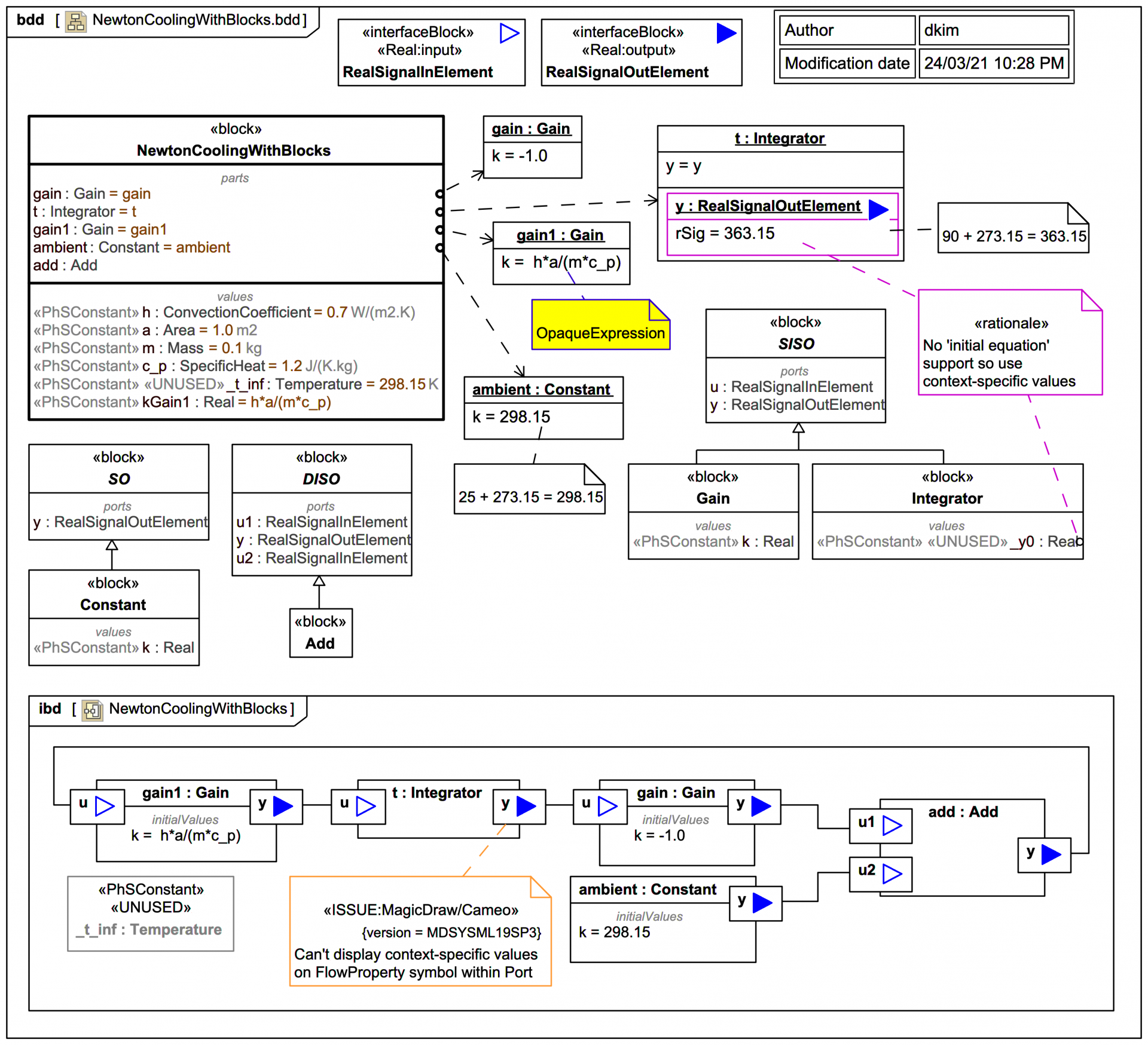
NEWS: SysML Extension for Physical Interaction and Signal Flow Simulation (SysPhS): New technology assessment trail: TRAIL: SysPhS-1.1 specification body figures in MagicDraw/Cameo SysML vs Modelica [using Wolfram SystemsModeler]
NEWS: SysML Extension for Physical Interaction and Signal Flow Simulation (SysPhS): New tech
TEST of MagicDraw SysML export to Modelica vs Wolfram SystemModeler
The MagicDraw SysML Plugin and Magic Cyber-Systems Engineer ® (Cameo Systems Modeler®) have some ability to export to the Modelica modelling and simulation language. It targets currently primarily OpenModelica.
Screencast: The Webel Digital Twin Pattern for SysML: Part 1: Simulating acquisition or creation of physical assets using Activities and StateMachines in Cameo Simulation Toolkit.
Video style
© Copyright 2020 Darren R C Kelly (Webel IT Australia).
HOWTO return chain on a CallBehaviorAction for an Operation trigger of a Transition with an effect
Sections
SysMLv2: EXTERNAL references, resources, presentations
This page is an unstructured list of links to external references and presentations on the new Systems Modeling Language v2 (SysML®) for next-generation Model-Based Systems Engineering (MBSE). Please see under the External links section below.
For an overview of the new SysMLv2 language and links to SysMLv2 projects from Webel IT Australia, please visit the SysMLv2 Zone.
SysMLv2 zone
Webel IT Australia does not currently recommend use of the powerful new Systems Modeling Language v2 (SysML®) language version for next generation Model-Based Systems Engineering (MBSE) for real projects (due to lack of current tool support or integration with wider features requires for practical MBSE).
Screencast: UML/SysML: HOWTO Consume a SignalEvent message in a StateMachine Transition 'effect' or State 'entry' or 'exit' Activity
Video style
© Copyright 2020 Darren R C Kelly (Webel IT Australia). All rights reserved.
Screencast: HOWTO: Send and receive a Signal via Ports in SysML and Cameo Simulation Toolkit
Video style
This video accompanies this mini tutorial trail: HOWTO: Send and receive a Signal via Ports in SysML and Cameo Simulation Toolkit.
© Copyright 2020 Darren R C Kelly (Webel IT Australia). All rights reserved.
There are six types of quarks (and six antiquarks)
This content has been marked as discussing an ADVANCED topic!
An abstract Q(u)ark for M(u)ster M(u)ark
This content has been marked as discussing an ADVANCED topic!
From hadron to meson Package Diagrams and focus BDDs
This content has been marked as discussing an ADVANCED topic!
The minimum on mesons
This content has been marked as discussing an ADVANCED topic!
Some more baryons (and even more baryons)
This content has been marked as discussing an ADVANCED topic!
Modelling antiparticles, antileptons, and antimatter
This content has been marked as discussing an ADVANCED topic!
Topic outline for Full SysML Workshop (5-Day) course version: 'Model-Based Systems Engineering with the OMG's Systems Modeling Language v1 (SysML®) and the MagicDraw/Cameo (CATIA Magic™) tools for SysML'
Webel IT Australia is an OMG-Accredited Training Provider for SysML!
We are offering a HUGE 50% DISCOUNT off all SysMLv1/MBSE group course bookings fully pre-paid by 30th Nov 2025!
Topic outline for Mini SysML Workshop (4-Day) and SysMLv1 Language Intro (4-Day or 3-Day) course versions: 'Model-Based Systems Engineering with the OMG's Systems Modeling Language v1 (SysML®) and the MagicDraw/Cameo (CATIA Magic™) tools for SysML'
Webel IT Australia is an OMG-Accredited Training Provider for SysML!
We are offering a HUGE 50% DISCOUNT off all SysMLv1/MBSE group course bookings fully pre-paid by 30th Nov 2025!
Webel's Best Practice policy notes for MBSE with SysML1.x (and UML) and the MagicDraw/Cameo tools
The Webel Best Practice items for SysML (and for supporting UML) - tuned for the MagicDraw/Cameo tools - represent the world's most comprehensive guide to robust, fluent, enjoyable, consistent modelling for Model-Based Systems Engineering (MBSE), developed over two decades, and proven to work on extremely demanding real-world projects!
Screencast: Mini tutorial: UML/SysML: Cameo Simulation Toolkit: Send and receive a Signal using a SendSignalAction and an AcceptEventAction
Video style
A very simple demonstration of sending a Signal using a SendSignalAction and receiving it with an AcceptEventAction within Activities. Uses SysML but the same applies to UML.
Uses Cameo Simulation Toolkit for MagicDraw SysML and Cameo System Modeler.
© Copyright 2020 Darren R C Kelly (Webel IT Australia). All rights reserved.
Giant Magellan Telescope Integral-Field Spectrograph (GMTIFS) zone
A Systems Modeling Language v1 (SysML®) port-based light flow model of the Giant Magellan Telescope (GMT) and Giant Magellan Telescope Integral-Field Spectrograph (GMTIFS) instrument was created as part of work for the Advanced Instrumentation and Technology Centre (AITC) within the Research School of Astronomy and Astrophysics of the Australian National University (ANU) in late 2018.
A collated PDF slide set of exported SysML diagrams of this model may b
Giant Magellan Telescope (GMT) zone
A Systems Modeling Language v1 (SysML®) port-based light flow model of the Giant Magellan Telescope (GMT) was created as part of work for the Advanced Instrumentation and Technology Centre (AITC) within the Research School of Astronomy and Astrophysics of the Australian National University (ANU) in late 2018.
[ARCHIVAL] Gallery: Port-based systems engineering of block models for control and simulation of Neutron Beam Instruments of the OPAL research reactor using UML/SysML (from 2007, online extracts)
This page shows (for purposes of historical reference only) an OBSOLETE early attempt at re-appropriating Unified Modeling Language (UML®) for elicitation of model elements using graphical Parsing Analysis.
Slides in this gallery
Click on any slide to view it larger in a viewer, click again to move through each slide in the gallery. Click on the title link of a slide to view the full slide page.
ARCHIVAL
ARCHIVAL
ARCHIVAL
ARCHIVAL
ARCHIVAL
ARCHIVAL
Ultra Electronics (Avalon Systems)
Webel IT Australia has held training in Systems Modeling Language v1 (SysML®) for Ultra Electronics (Avalon Systems), in Adelaide, Australia.
Service: Model-Based Systems Engineering with SysML (consultancy)
Looking for
IT Training in Systems Modeling Language v1 (SysML®)?
Screencast: MagicDraw SysML/Cameo analysis: Possible "gotchas" when extending the SysML Block stereotype
Video style
Audience: Users of MagicDraw SysML or Cameo Systems Modeler who are experimenting with creating custom stereotypes that extend Block.
This screencast video has been created to demonstrate some issues that can arise if you "naively" create a custom stereotype that extends Block without: (1) closing then re-opening your project; (2) creating an appropriate MD Customization. It is not about any actual "bug" in MagicDraw/Cameo (as long as you follow the recommended procedure). If you watch it, please do watch it to the end to find how to handle such stereotypes properly.
Screencast: MagicDraw SysML/Cameo: Pros and Cons of custom stereotypes in combination with Block inheritance and Part Property structures
Video style
Audience: Users of MagicDraw SysML or Cameo Systems Modeler who are experimenting with creating custom stereotypes for SysML.
This screencast video has been created to illustrate some pros and cons of using custom stereotypes in combination with Block inheritance and Part Property structures, and demonstrates some possible "gotchas". It concerns especially use of custom stereotypes to indicate: (1) cross-cutting aspects such as model layer membership; (2) use of tagged values to carry per-Element metadata.
Screencast: The LogicalWrapper: A proposal for a new element for UML and SysMLv1.x and SysMLv2
Video style
© Copyright 2019 Darren R C Kelly (Webel IT Australia). All rights reserved.
This 4K narrated screencast video accompanies the white paper of the same name by Darren Kelly of Webel IT Australia available here.
SysML for MBSE (& UML) training seminars and workshops
Webel IT Australia is an OMG-Accredited Training Provider for SysML!
We are offering a HUGE 50% DISCOUNT off all SysMLv1/MBSE group course bookings fully pre-paid by 30th Nov 2025!
Course: Model-Based Systems Engineering with OMG Systems Modeling Language® (v1) and the MagicDraw/Cameo (CATIA Magic™) tools for SysML
The world's most comprehensive hands-on Systems Modeling Language v1 (SysML®) course presented by one of the world's top SysML® modelling experts.
Webel IT Australia is an OMG-Accredited Training Provider for SysML!
Magic Cyber-Systems Engineer® (Cameo Systems Modeler®) zone
For tips and tutorials for the Magic Model Analyst® (Cameo Simulation Toolkit®) plugin visit:
MagicDraw UML (Magic Software Architect) zone
Dr Darren of Webel IT Australia is a long-term MagicDraw® user, and previously worked for the developers No Magic Inc as a consultant and trainer (Expert Advisor for Science, Engineering, and Education).
This zone is primarily about applications of MagicDraw® to software engineering wi
The Webel Parsing Analysis recipe for SysML
Please email or phone Webel IT Australia on +61 405 029 008 to enquire about our SysML Domain Modelling and Requirements Engineering services!
Webel IT Australia is the home of the Webel Parsing Analysis recipe for SysML, a very powerful technique for translating text from authoritativeSysML zone
You have arrived at the world's most comprehensive online guide to applying Model-Based Systems Engineering with SysML® to real-world systems. For full access to our SysML Education resources & materials attend our workshop course!