- Home
- About
- SysML/MBSE Training
- SysML Q&A
- Services
- Model-Based Systems Engineering with SysML
- SysML/MBSE Training & e-Learning
- SysML/MBSE Educational Consultancy web sessions
- Model-Based Software Engineering
- Python and REST web service APIs and OpenAPI
- Docker application deployment for VPS and Traefik
- Data modelling: XML, JSON, databases
- Wolfram Mathematica: Data analysis & visualisation
- Spreadsheet data extraction and migration
- Physics simulations, technical animations, 3D modelling
- Technical Media: Video, Audio, Graphics
- Drupal CMS web sites & PHP
- Keywords
- Contact
software engineering
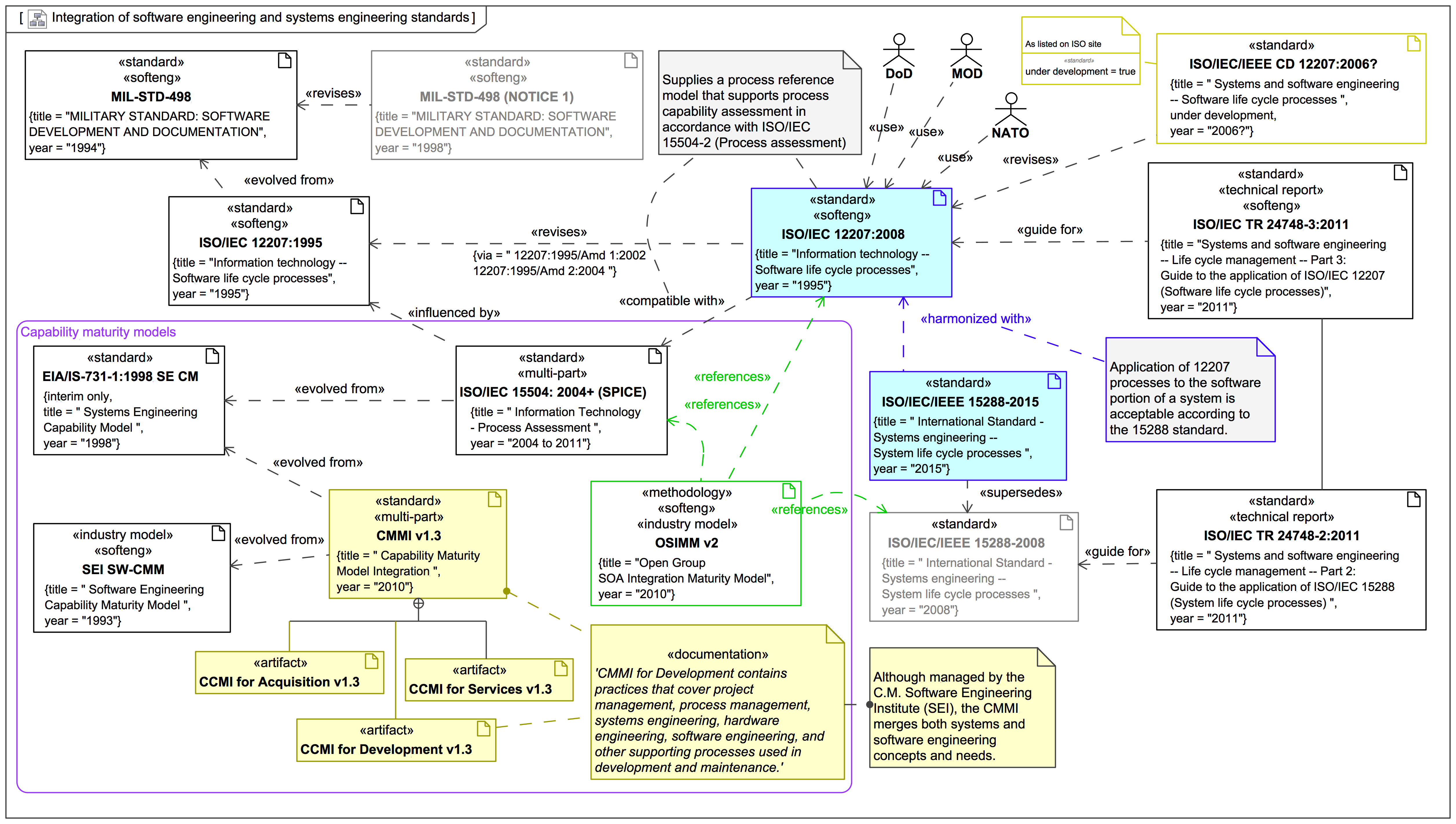
Software engineering reference zone
This zone collects some miscellaneous references, links pages, and blogs on cross-cutting software engineering topics that are not specific to a single coding language.
Service: Model-based and model-driven software architecture and software engineering
For Python software engineering services please visit also: Service: Python and REST web services development including OpenAPI with FastAPI and POSTman testing
For Java™ enterprise web application development visit also: Jakarta EE and Jakarta EE for microservices and REST API
For Java™ enterprise web application development visit also: Jakarta EE and Jakarta EE for microservices and REST API
Service: Model-driven Analysis and Design [REFERRAL PAGE]
This service is now more completely described here:
Webel promotes graphical, model-based devel
Course: UML-driven, model-based Java software engineering and XML Schema data engineering with MagicDraw
Please email or phone Webel IT Australia on +61 405 029 008 to arrange On-Site, Off-Site, or Live Online remote web training
MagicDraw UML (Magic Software Architect) zone
Dr Darren of Webel IT Australia is a long-term MagicDraw® user, and previously worked for the developers No Magic Inc as a consultant and trainer (Expert Advisor for Science, Engineering, and Education).
This zone is primarily about applications of MagicDraw® to software engineering wi