REFERENCE CARD: Webel Parsing Analysis for SysML1.x: Snippet Customizations

Gallery
Tutorial
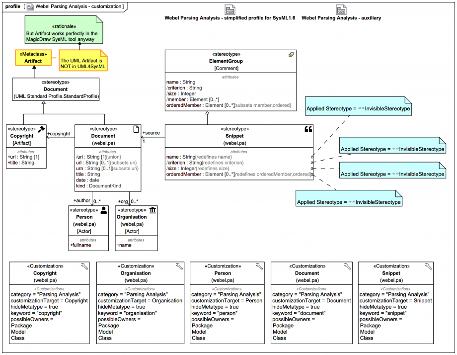
This diagram shows how MagicDraw Customizations are used to tune the Snippet in a typical profile for the  Webel Parsing Analysis recipe for SysML (extends the previous profile diagram slide: Simplified profile for Webel Parsing Analysis for SysML1.6+ in MagicDraw/Cameo (adapt as required)).
Click on the image to view it full size

Note how the Snippet redefines name, /criterion, /size, and orderedMember so that «invisibleStereotype» can be applied (so they won't show as tagged values by default).


That's the end of our journey through this trail on the main principles of the  Webel Parsing Analysis recipe for SysML. Always keep the following in mind:

If you want to find out even more do study also this comprehensive white paper:

— END OF TRAIL —

You may wish to visit one of these tutorials next:

Visit more Systems Modeling Language v1 (SysML®) tutorial trails here.
Visit also these screencast tutorial videos

Please email or phone Webel IT Australia on +61 405 029 008 to arrange On-Site, Off-Site, or Live Online remote web training seminars and workshops.
Up next
Notes
Snippets (quotes/extracts)
Related slides (includes other tutorials)
Related slides (backlinks, includes other tutorials)
Visit also
Visit also (backlinks)