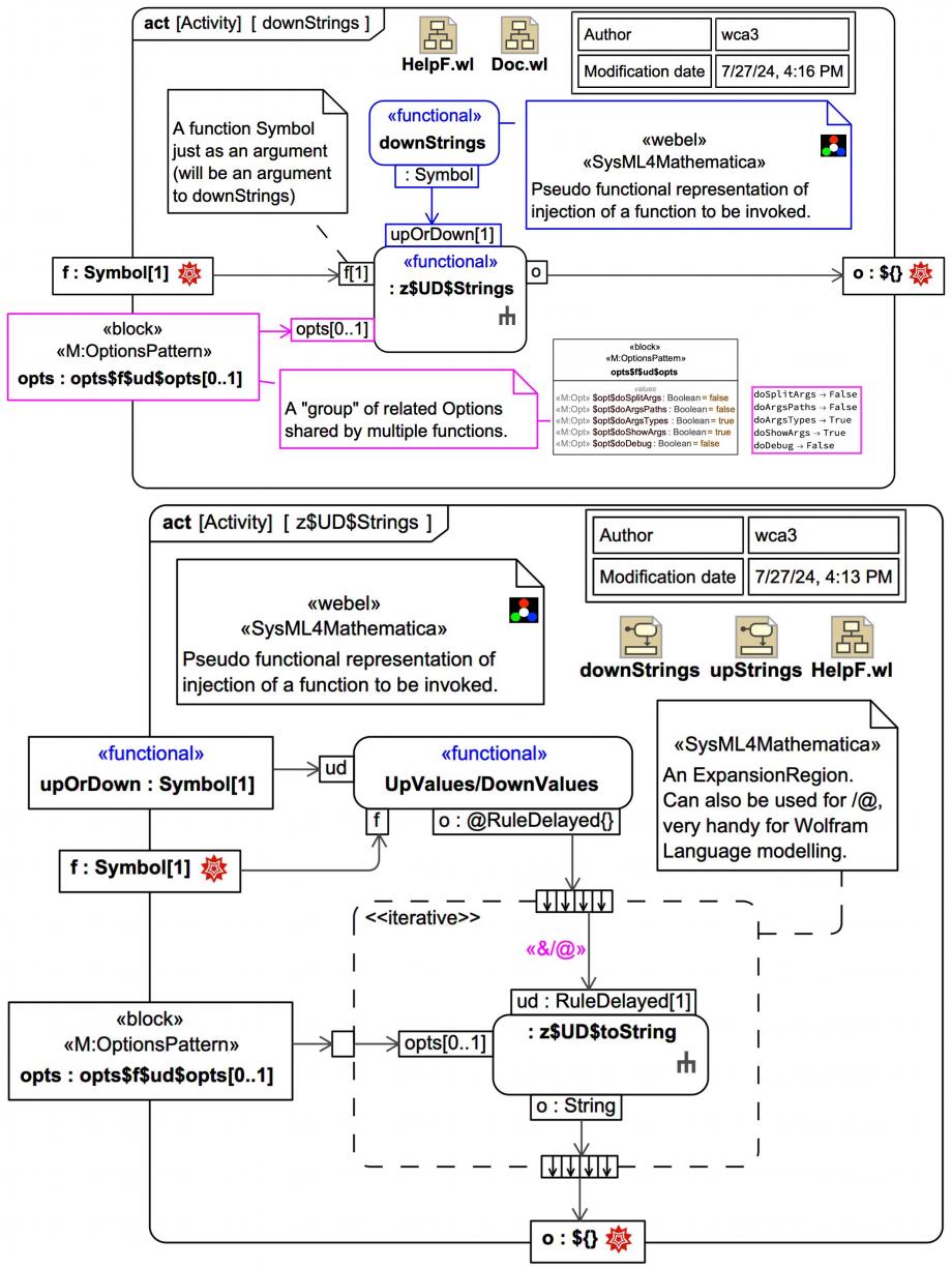
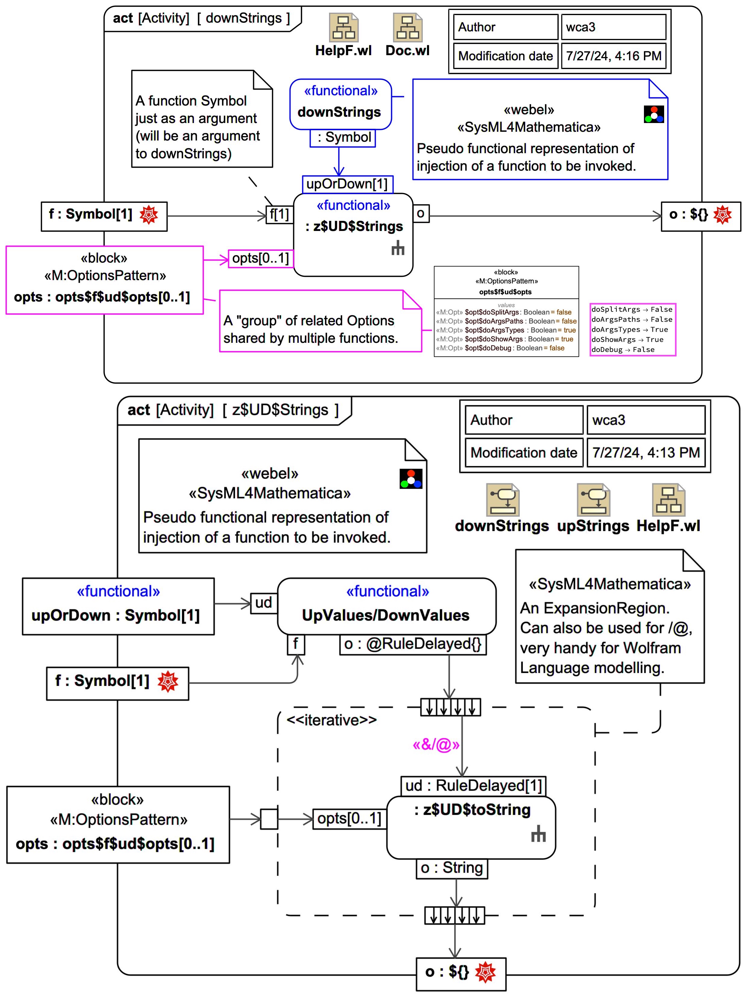
Webel: Mathematica: CONVENTION: The Stereotype keyword «functional» indicates a "pseudo functional" representation of functional in SysML. There are limits to representation of functional programming in SysML, but it can be informative and is worth doing.

Webel IT Australia promotes the amazing Mathematica tool and the powerful Wolfram Language and offers professional Mathematica services for computational computing and data analysis. Our Mathematica tips, issue tracking, and wishlist is offered here most constructively to help improve the tool and language and support the Mathematica user community.
DISCLAIMER: Wolfram Research does not officially endorse analysis by Webel IT Australia.
Icon class
icon_class
far fa-sticky-note
icon_class_computed
far fa-sticky-note
Note kind
Policy level
UML keywords
SysMLv1.x keywords
Mathematica keywords
Webel Mathematica keywords
Keywords
Click on the image to view it full size

In Webel SysML4Mathematica (v1) the custom Stereotype «functional» indicates a "pseudo functional" representation of functional in SysML. There are limits to representation of functional programming in SysML, but it can be informative and is worth doing.

Simply passing a function Symbol around as an argument is easy. The tricky part is representing specific invocations of functions, especially when the number of arguments accepted by various injected functions differs, and where the return "type" varies, as it often can with Wolfram Language. In some cases this can be handled using an OpaqueBehavior with more than one 'out' Parameter.

Visit also:

Relates to
Related notes
Related notes (backlinks)
Related snippets (extracts)
Visit also
Visit also (backlinks)