UML/SysML: MagicDraw/Cameo: 19SP3: Instance Table Diagram sometimes does not display the values for nested value properties

This page identifies a possible issue, inconsistency, concern, error, or bug!
One of the ways Webel IT Australia helps promote tools, technologies, and languages is by donating a lot of time identifying, tracking, and reporting potential issues, in order to help vendors and developers improve the tools and technologies. In some cases, we also offer workarounds and advice for users. All issues tracked on our public site are offered most constructively and with sincerest gratitude to the tool vendors and technology developers.
DISCLAIMER: Vendors do not officially endorse issue analysis by Webel IT Australia.
Icon class
icon_class
far fa-sticky-note
icon_class_computed
far fa-sticky-note
Note kind
Policy level
Specification keywords
UML keywords
Keywords
Click on the image to view it full size
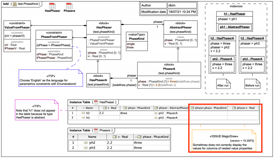
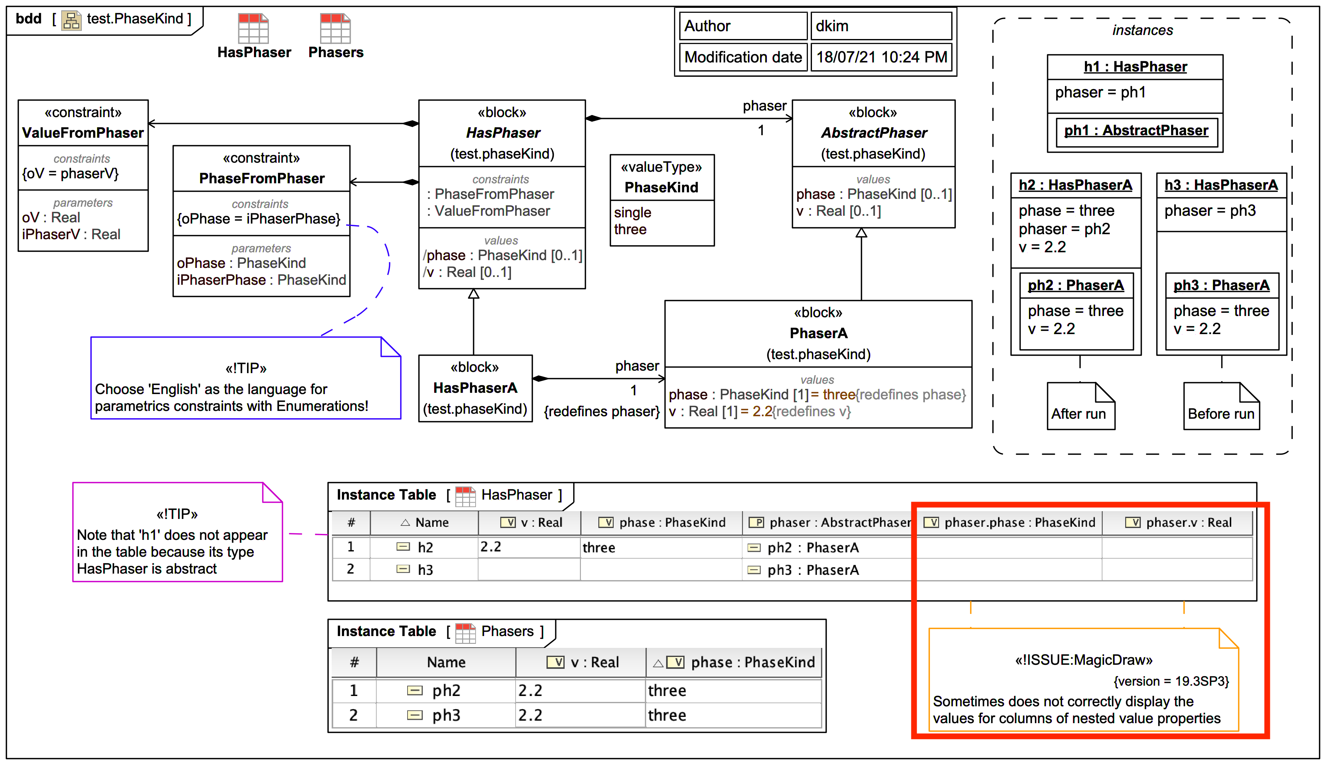
This issue is under investigation, it is not known yet under which circumstances it occurs. Note how the values display fine in the non-nested table.
Relates to
Related notes
Related notes (backlinks)
Related snippets (extracts)
Visit also
Visit also (backlinks)
External links