Focus BDD for the abstract ChargedLepton block

Gallery
Tutorial
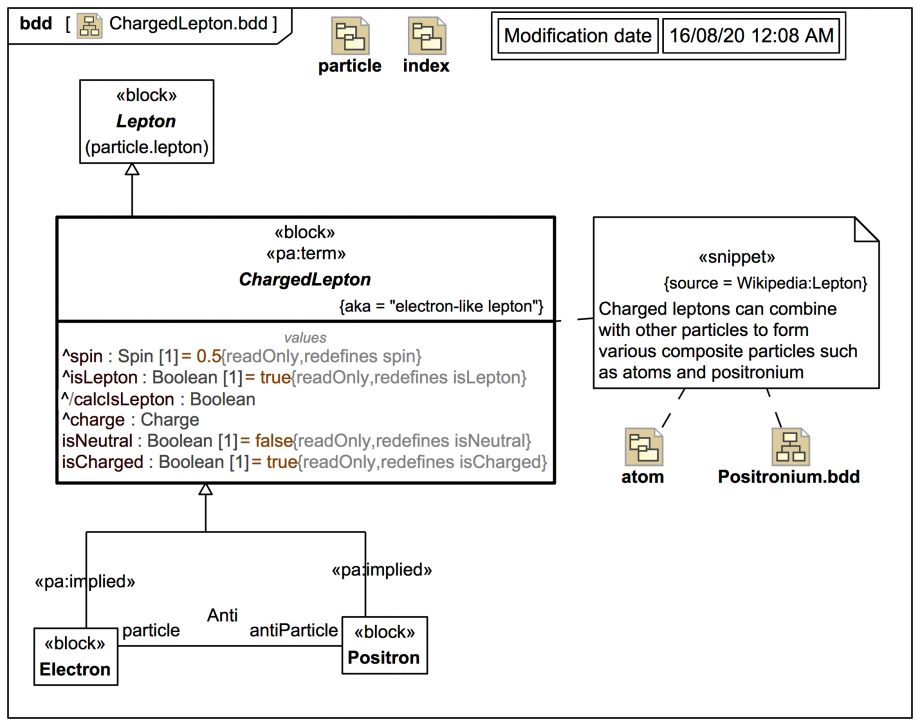
The ChargedLepton block now gets an upgrade to have its own focus BDD:
Click on the image to view it full size
It is clearly still incomplete w.r.t. specific sub-blocks, most readers will know that electron and positrons are not the only specific types of charged leptons, but that's all we've parsed and analysed so far, so we won't go just sticking in stuff out of our heads without an authoritative reference!
Up next
Notes
Snippets (quotes/extracts)
Related slides (includes other tutorials)
Related slides (backlinks, includes other tutorials)
Visit also
Visit also (backlinks)