Annex A.4: Hydraulics

Icon class
icon_class_computed
far fa-bookmark
Tutorial
Keywords
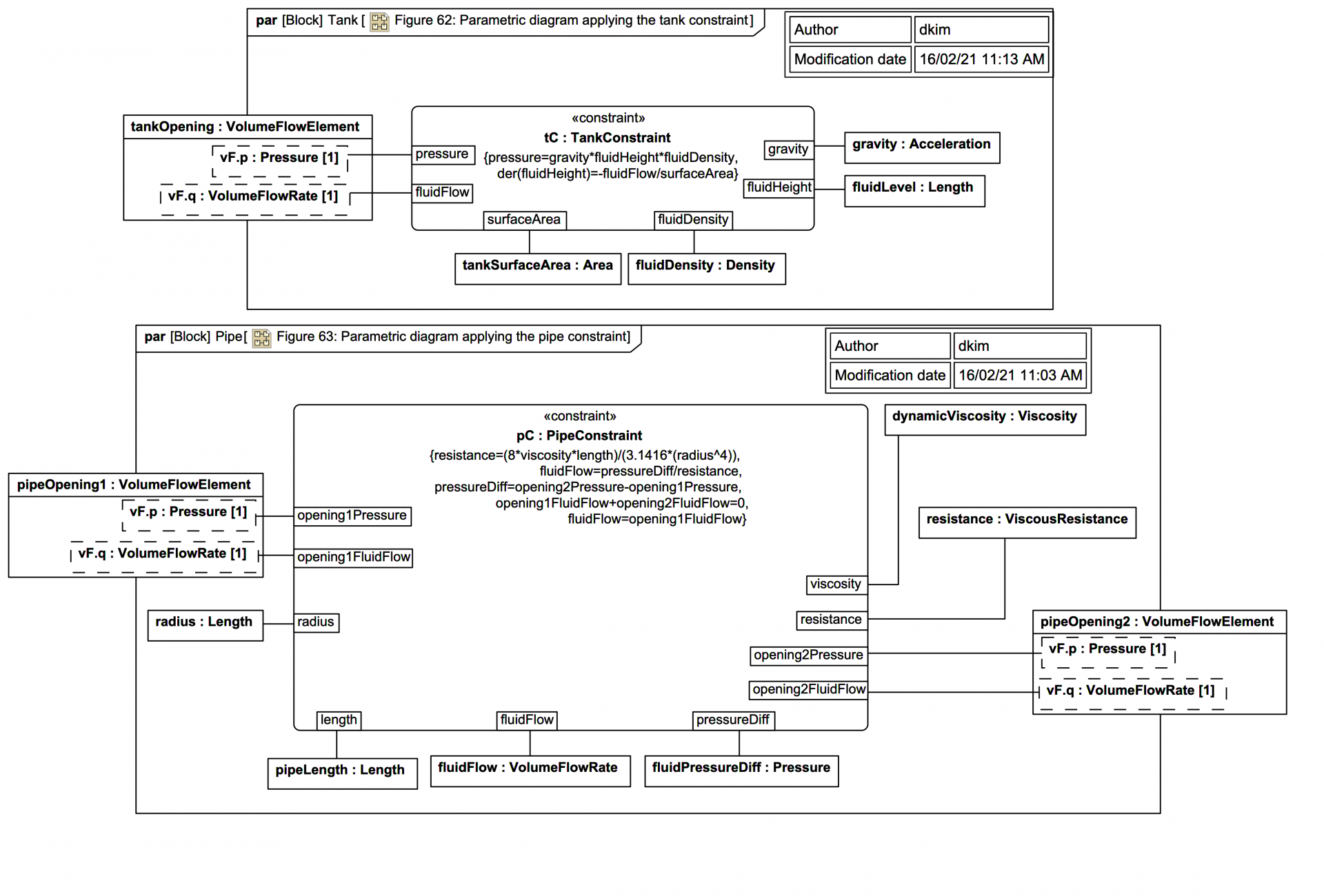
This Webel IT Australia trail is based on an existing example problem from the SysPhS-1.1 specification. As always, any inconsistencies, issues, or concerns reported here are offered most constructively and with thanks to the original specification example creators.
It is assumed you've already worked through the more detailed previous sections of this larger technology assessment trail, and you now know basically how SysPhS works, so we'll move through this smaller example with fewer explanations about those underlying aspects.
But please don't just skip this section as there are some "catches" of spec model errors and some useful observations about best modelling practices.
Start section here

Slides in this section

If you want to navigate the entire section including the additional explanatory text click on the title link of the first slide to view the full slide page, then use the next links to move through the slide pages. If you just want to view the slide images only in sequence, click on any slide to view it larger in a viewer, then click again to move through each slide in this tutorial trail section.
Next trail section