Cooling Revisited - NewtonCoolingDynamic

Gallery
Tutorial
Click on the image to view it full size
The Modelica By Example target code (using 'initial equation') is:

model NewtonCoolingDynamic
  "Cooling example with fluctuating ambient conditions"
  // Types
  type Temperature=Real(unit="K", min=0);
  type ConvectionCoefficient=Real(unit="W/(m2.K)", min=0);
  type Area=Real(unit="m2", min=0);
  type Mass=Real(unit="kg", min=0);
  type SpecificHeat=Real(unit="J/(K.kg)", min=0);

  // Parameters
  parameter Temperature T0=363.15 "Initial temperature";
  parameter ConvectionCoefficient h=0.7 "Convective cooling coefficient";
  parameter Area A=1.0 "Surface area";
  parameter Mass m=0.1 "Mass of thermal capacitance";
  parameter SpecificHeat c_p=1.2 "Specific heat";

  // Variables
  Temperature T_inf "Ambient temperature";
  Temperature T "Temperature";
initial equation
  T = T0 "Specify initial value for T";
equation
  if time<=0.5 then
    T_inf = 298.15 "Constant temperature when time<=0.5";
  else
    T_inf = 298.15-20*(time-0.5) "Otherwise, decreasing";
  end if;
  m*c_p*der(T) = h*A*(T_inf-T) "Newton's law of cooling";
end NewtonCoolingDynamic;

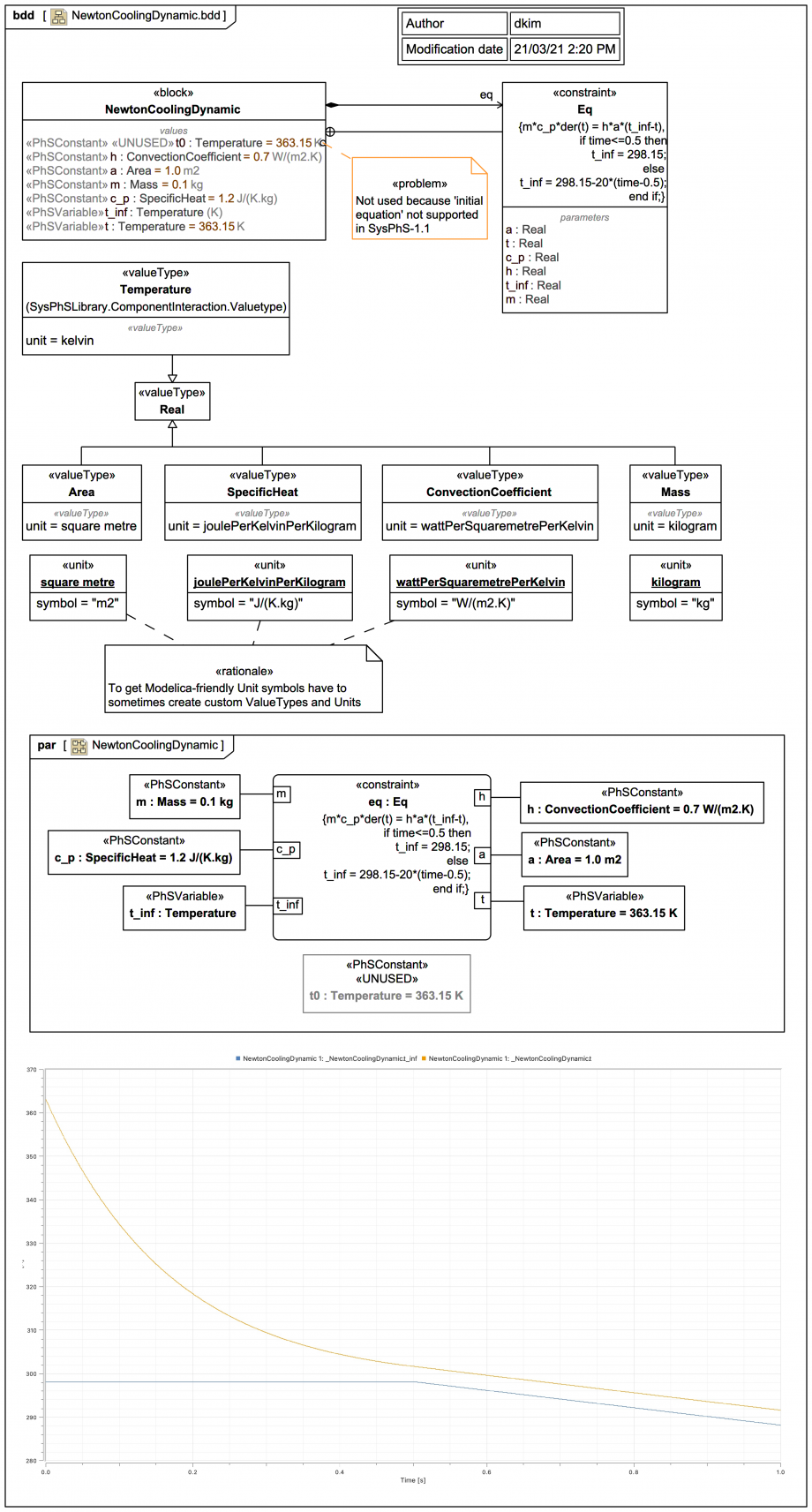
This case is similar to the previous Newtown cooling example but with an if/then/else for the ambient temperature t_inf, which is treated as a PhSVariable not a PhSConstant (a Modelica parameter).

The exported Modelica code is:


model NewtonCoolingDynamic
  NewtonCoolingDynamic _NewtonCoolingDynamic;
  model NewtonCoolingDynamic
    parameter Temperature t0(start=363.15,fixed=true);
    parameter ConvectionCoefficient h(start=0.7,fixed=true);
    parameter Area a(start=1.0,fixed=true);
    parameter Mass m(start=0.1,fixed=true);
    parameter SpecificHeat c_p(start=1.2,fixed=true);
    Temperature t_inf;
    Temperature t(start=363.15,fixed=true);
  equation
    m*c_p*der(t)=h*a*(t_inf-t);
    if time<=0.5 then
t_inf=298.15;
else
t_inf=298.15-20*(time-0.5);
end if;
  end NewtonCoolingDynamic;
  type Temperature=Real(unit="K");
  type ConvectionCoefficient=Real(unit="W/(m2.K)");
  type Area=Real(unit="m2");
  type Mass=Real(unit="kg");
  type SpecificHeat=Real(unit="J/(K.kg)");
end NewtonCoolingDynamic;

The formatting is not ideal, but it exports the if/then/else part (with comments removed) fine.

Note that because SysPhS-1.1 does not support Modelica's 'initial equation' the t0 is ignored in this trail version and the same 'start' value is set directly on t:


    Temperature t(start=363.15,fixed=true);
Up next
Notes
Snippets (quotes/extracts)
Related slides (includes other tutorials)
Related slides (backlinks, includes other tutorials)
Visit also
Visit also (backlinks)
External links