SysML4Mathematica: Example 10: Condition and dehumidify air by chilling and condensing some moisture: Process table

Gallery
Tutorial
Click on the image to view it full size

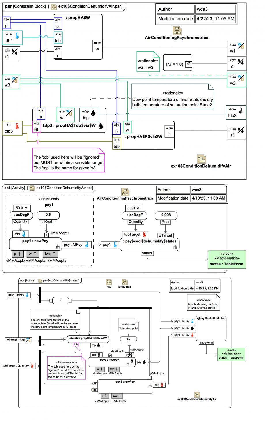
At the top we see a SysML Parametric Diagram representing a network of equations for the psychrometric properties obtained from low-level CoolProp wrappers for Mathematica used for calculating the the dry bulb temperature 'tdb', relative humidity 'r', and humidity ratio 'w' of State1 (initial), State2 (saturation point), and State3 (final) used to model conditioning and dehumidification of air by chilling and with condensation. Between the inputs and outputs, 'tdb', 'r', and 'w' are known for each of the states (which can then easily be used to create a table, not shown).

In the middle and bottom Activity Diagrams we see how the problem can be setup instead using Webel MPsy objects, which encapsulate the lower level CoolProp calls. Together, they represent this Mathematica invocation:


ex10$psy1 = newPsy[asDegF[90], $opt$psy$r -> 0.9]; 

psy$cool$dehumidify$states[
  ex10$psy1,
  asDegF[70], 
  0.008,
  $opt$psy$doShowAsIP -> True
]

The units utility function asDegF[magF_Real] creates a Quantity for °F.

The dry bulb temperature 'tdbSat2' at the intermediate State2 will be the same as the dew point temperature at wTarget. Note concerning in the InputPins to the CallBehaviorAction usage of the CoolProp wrapper propHA$Tdp$via$W, the use of 'tdbTarget' is somewhat arbitrary:

The OpaqueAction @psy$table$tdb$r$w represents constructing a table (Mathematica TableForm) for each of 'tdb', 'r', and 'w' for each of the states described by MPsy objects 'psy1', 'psy2' and 'psy3'.

Up next
Notes
Snippets (quotes/extracts)
Related slides (includes other tutorials)
Related slides (backlinks, includes other tutorials)
Visit also
Visit also (backlinks)