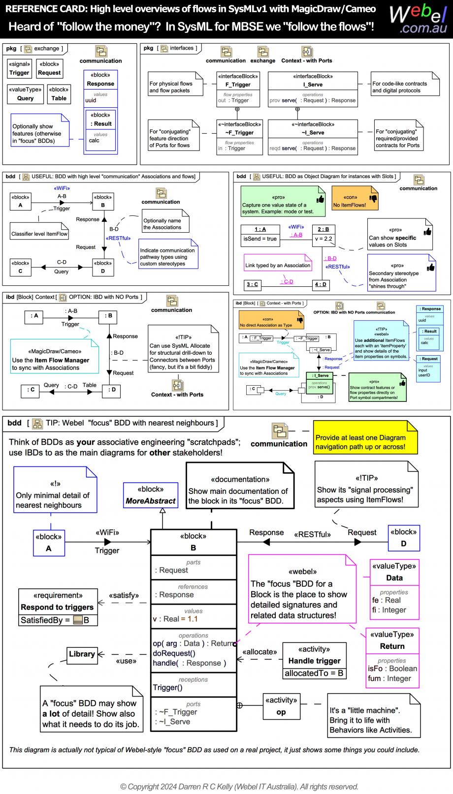
Webel: SysML: Heard of "follow the money"? In MBSE we "follow the flows"! Identify requests, data packets, messages, signals early on and use ItemFlow as often as you can wherever you can! Adopt a signal processing mindset throughout (systems thinking).

Icon class
icon_class
far fa-sticky-note
icon_class_computed
far fa-sticky-note
Note kind
Policy level
Specification keywords
UML keywords
SysMLv1.x keywords
Keywords
Click on the image to view it full size
Heard of "follow the money"?
In MBSE with SysML we "follow the flows"!

Identify exchange items such as requests, data packets, messages, and signals early on and use the SysML ItemFlow as often as you can wherever you! Adopt a signal processing mindset throughout your modelling (systems thinking).

Do it BOTH for diagrams without (often first on Associations in BDDs) and with ports (also on Connectors in IBDs)!

This is perhaps the single most important unifying principle behind the Webel approach to SysML and the Webel Best Practices for SysML. This is the universal glue that will will help bind and unifying all other aspects of your SysML models !

It is also strongly supported by the  Webel Parsing Analysis recipe for SysML, where possible exchange items are identified early on from natural language domain source documents and their graphics, photos, and other illustrations. There are heaps of examples of this approach throughout this site.

The contrived Association names used here are merely to indicate the connected blocks for pedagogical reasons, rather than more descriptive names:

The focus BDD shown at the bottom is actually not typical of a Webel-style focus BDD as used on real projects, it just some of the things one might include:
Ever "lost" your ItemFlows but you know they are there somewhere?

Learn SysML for MBSE with the Webel IT Australia Live Online web seminar or On-Site course!

Please email or phone Webel IT Australia on +61 405 029 008 to arrange On-Site, Off-Site, or Live Online remote web training seminars and workshops.
Relates to
Related notes
Related notes (backlinks)
Related snippets (extracts)
Visit also
Visit also (backlinks)