- Home
- About
- SysML/MBSE Training
- SysML Q&A
- Services
- Model-Based Systems Engineering with SysML
- SysML/MBSE Training & e-Learning
- SysML/MBSE Educational Consultancy web sessions
- Model-Based Software Engineering
- Python and REST web service APIs and OpenAPI
- Docker application deployment for VPS and Traefik
- Data modelling: XML, JSON, databases
- Wolfram Mathematica: Data analysis & visualisation
- Spreadsheet data extraction and migration
- Physics simulations, technical animations, 3D modelling
- Technical Media: Video, Audio, Graphics
- Drupal CMS web sites & PHP
- Keywords
- Contact
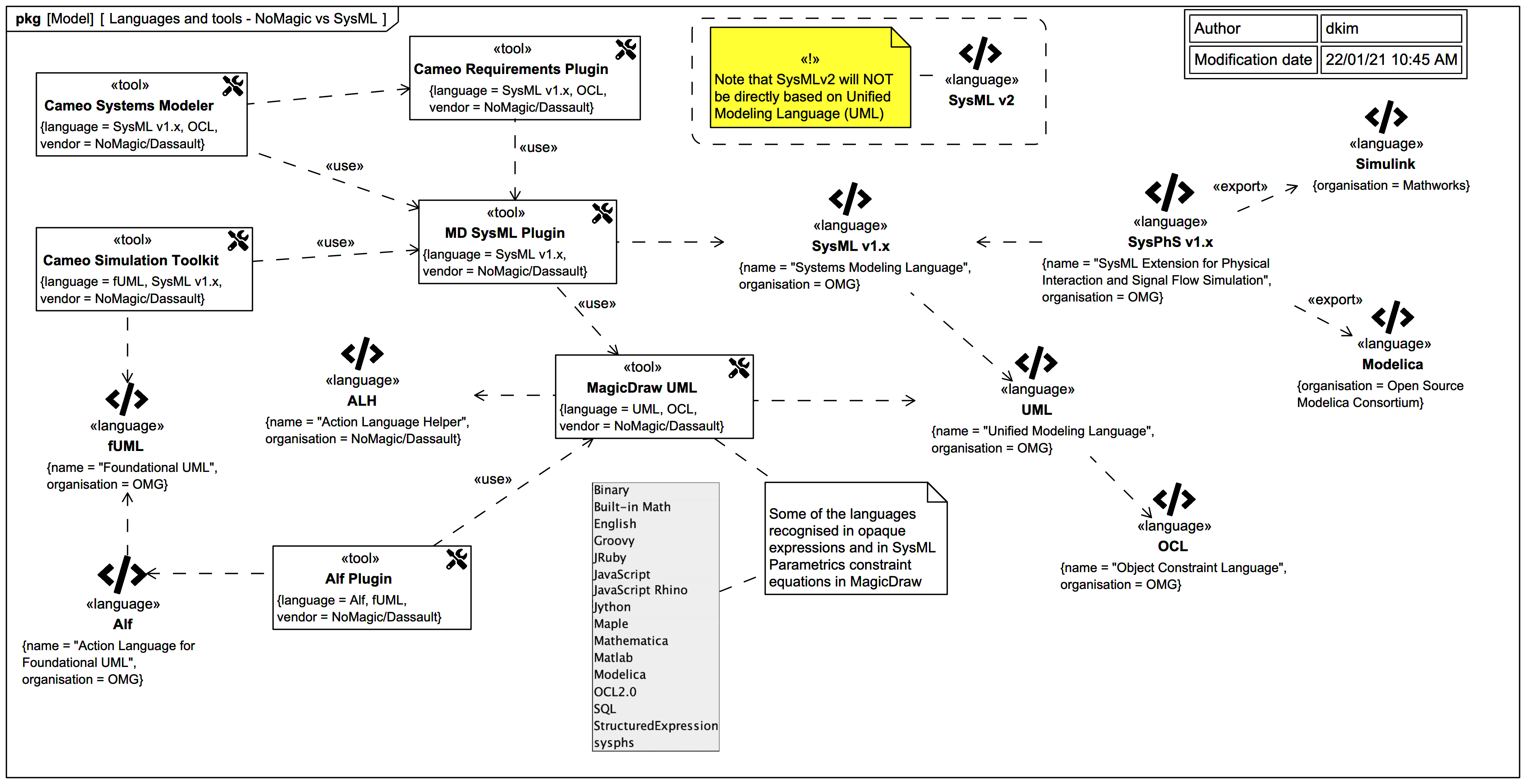
Object Constraint Language
About Webel's Live Online Educational Consultancy Service for SysML/MBSE, including help preparing for the OCSMP exams, UML, OCL, and more
We are offering a HUGE 50% DISCOUNT off all Live Online SysMLv1/MBSE web sessions for individuals held before 30th November 2025 (pre-pay only). Offered only subject to availability.
From hadron to meson Package Diagrams and focus BDDs
This content has been marked as discussing an ADVANCED topic!
The minimum on mesons
This content has been marked as discussing an ADVANCED topic!
National eHealth Transition Authority (NEHTA)
Webel IT Australia has held Unified Modeling Language (UML®) and Object Constraint Language (OCL) training and consultancy for the former National eHealth Transition Authority (NEHTA) - now the Australian Digital Health Agency (ADHA) - in Brisbane, Australia.