BDD: Figure 39: Electrical blocks, ports & component properties

Gallery
Tutorial
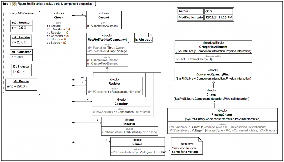
This trail version of Figure 39: Electrical blocks, ports & component properties shows more detail than the spec version, including the final Circuit context block that owns the electrical component usages:
Click on the image to view it full size
Some minor diagramming differences compared with the spec figure version:

- SysML Ports are used (instead of Association ends with composite aggregation and a user-defined «port» keyword) and just listed.

- The context block Circuit is shown.

Also, in this trail version the block TwoPinElectricalComponent is marked abstract:

Dr Darren says: 'A little bit OCD is not a bad thing in this business!'

The spec example only reuses some of the SysPhSLibrary components, it does not reuse the library versions of Resistor, Inductor, Ground, Capacitor, and DCVoltage that map to standard Modelica library versions.

This is a nice expert tool tip:

It's done here so one can see the assignment of the InstanceSpecifications that carry the initial values for the components in the context of Circuit. Each InstanceSpecification is set as the defaultValue of a corresponding Property of Circuit; the values their Slots carry then become so-called initial values (a.k.a. context-specific values) for the corresponding value properties within the context block Circuit (as can be seen its IBD).


To learn more about initial values in SysML visit this separate tutorial trail (otherwise just continue with the next slide):
Up next
Notes
Snippets (quotes/extracts)
Related slides (includes other tutorials)
Related slides (backlinks, includes other tutorials)
Visit also
Visit also (backlinks)