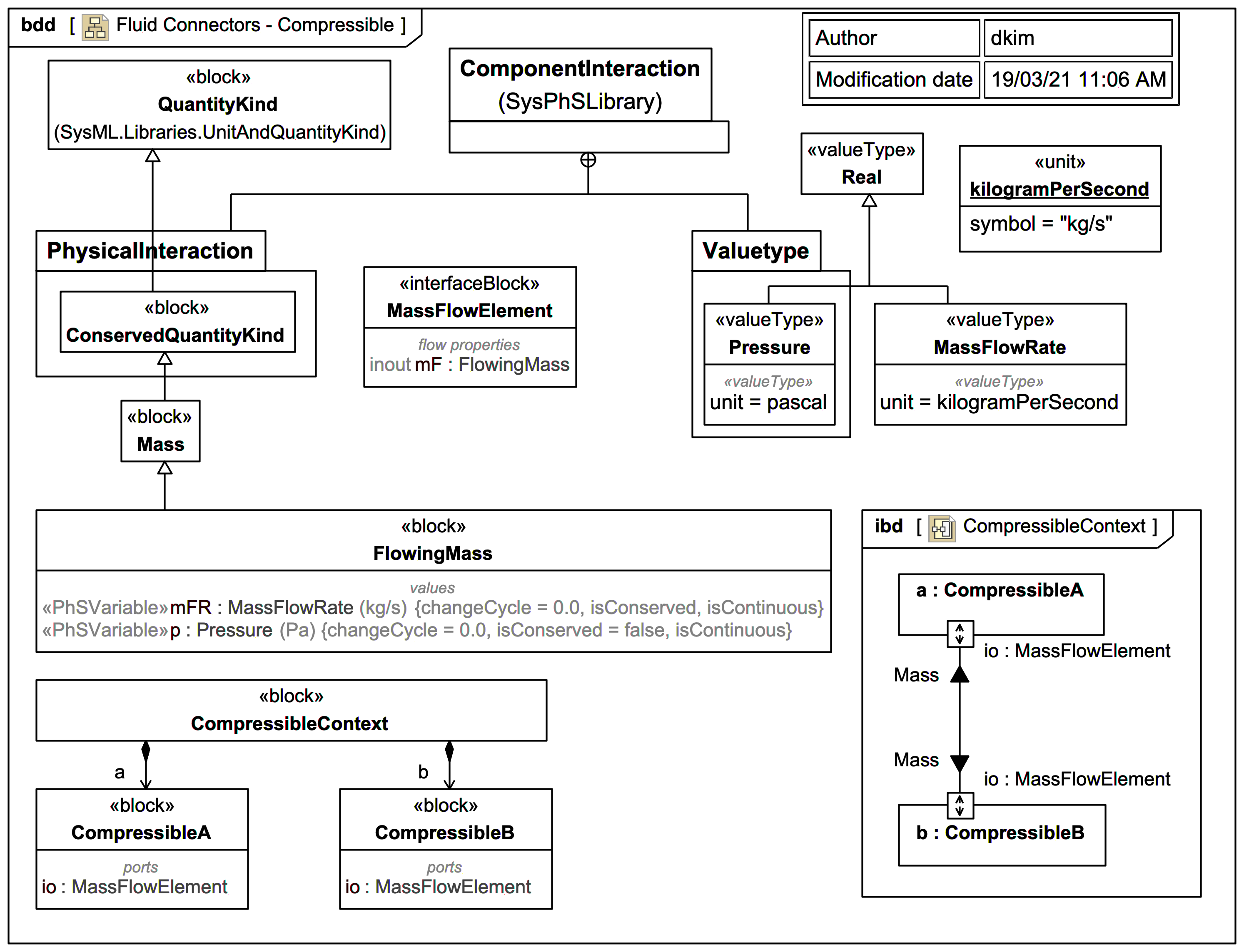
Fluid Connectors - Compressible

Gallery
Tutorial
Click on the image to view it full size

The Modelica By Example target code is:


connector GenericFluid
    Modelica.SIunits.Pressure p;
    flow Modelica.SIunits.MassFlowRate m_flow;
end GenericFluid;

There is no direct equivalent in the SysPhSLibrary for SysPhS-1.1, so this diagram shows some custom elements.

An equivalent Modelica connector MassFlowElement can be generated via SysPhS as part of a minimal compressible fluid system:


model CompressibleContext
  CompressibleContext _CompressibleContext;
  model CompressibleContext
    CompressibleA a;
    CompressibleB b;
  equation
    connect(a.io,b.io);
  end CompressibleContext;
  model CompressibleA
    MassFlowElement io;
  end CompressibleA;
  model CompressibleB
    MassFlowElement io;
  end CompressibleB;

  connector MassFlowElement
    flow MassFlowRate mFR;
    Pressure p;
  end MassFlowElement;

  type MassFlowRate=Real(unit="kg/s");
  type Pressure=Real(unit="Pa");
end CompressibleContext;
Up next
Notes
Snippets (quotes/extracts)
Related slides (includes other tutorials)
Related slides (backlinks, includes other tutorials)
Visit also
Visit also (backlinks)
External links