Package Diagram index of Source Input Zone and elicited model elements in the Target Model Zone

Gallery
Tutorial
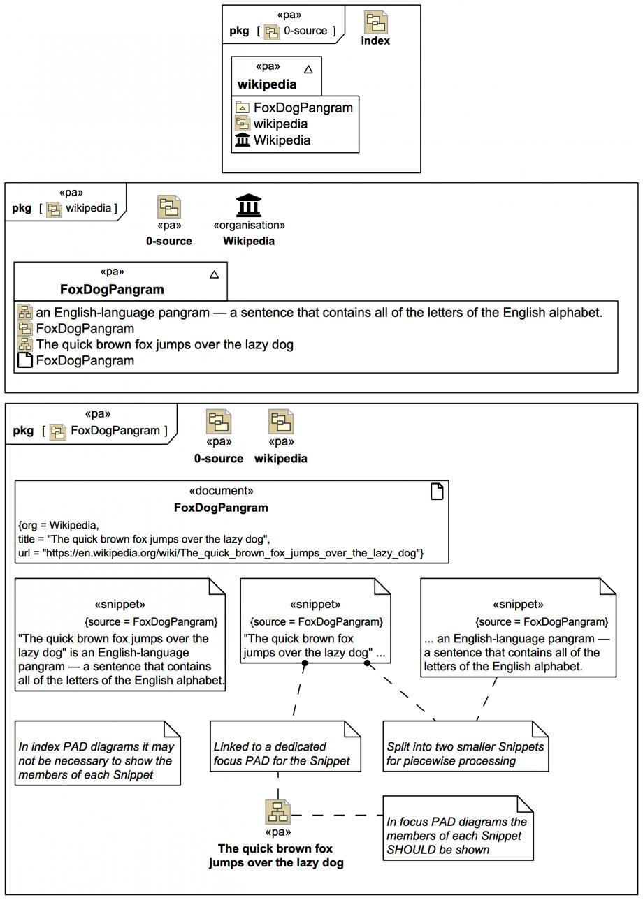
A SysML Package Diagram as an index showing simple packaging of model elements that were elicited from Snippets with text extracts from domain source documents:
Click on the image to view it full size

The (illustrative only) «pa:from» stereotype keyword has been applied to Dependencies from Model packages to the «pa» 0-source Model package that defines the Source Input Zone to indicate that the packaged elements were elicited using the  Webel Parsing Analysis recipe. The ownership flow of model elements as they are elicited is from only temporary ownership within the Source Input Zone to ultimate ownership outside it, within the Target Model Zone; the «pa:from» Dependencies are in the opposite direction.

Use of the «pa:from» stereotype keyword is entirely optional, and is usually only employed for illustrative purposes.

Now you've got the hang of the basic  Webel Parsing Analysis recipe let's see next how a typical profile supports it.

Up next
Notes
Snippets (quotes/extracts)
Related slides (includes other tutorials)
Related slides (backlinks, includes other tutorials)
Visit also
Visit also (backlinks)