09:01: Indicating flow on Associations and Connectors

Icon class
icon_class_computed
far fa-bookmark
Tutorial
UML keywords
SysML keywords
We are offering a HUGE 50% DISCOUNT off all SysMLv1/MBSE group course bookings fully pre-paid by 30th Nov 2025! Contact us now to apply!

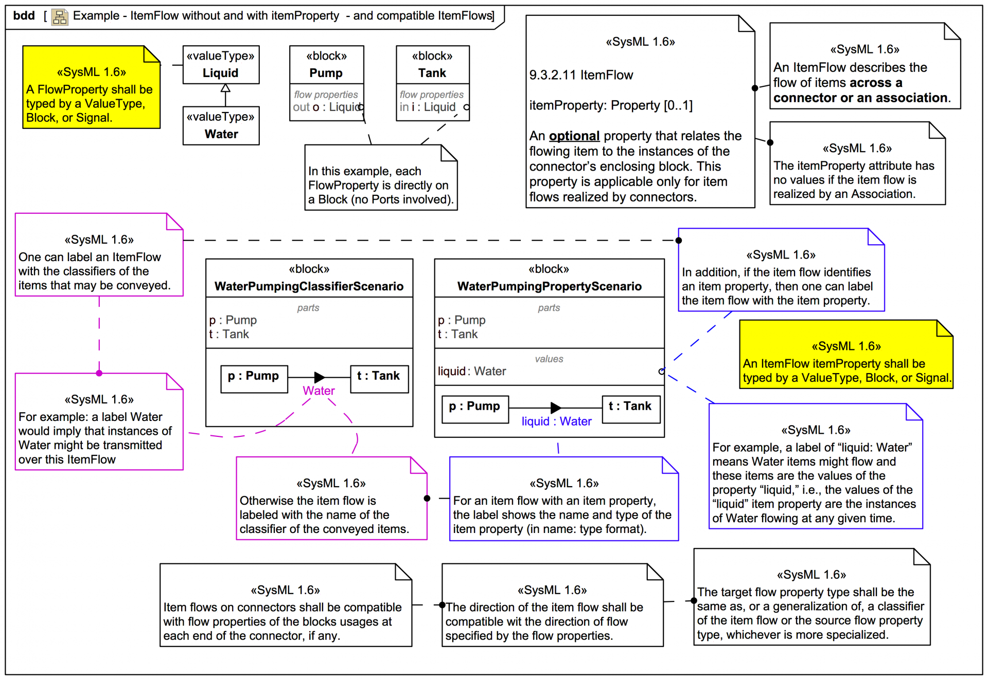
The ability to indicate the flow of data, information, material, and energy is crucial to systems engineering and to general modelling of machines, devices, and complex systems for industry, engineering. and science.


There is now also a BIG REFERENCE CARD on ItemFlows showing how to use them to capture communication views in various SysML diagrams:

Start section here

Slides in this section

If you want to navigate the entire section including the additional explanatory text click on the title link of the first slide to view the full slide page, then use the next links to move through the slide pages. If you just want to view the slide images only in sequence, click on any slide to view it larger in a viewer, then click again to move through each slide in this tutorial trail section.
Next trail section