- Home
- About
- SysML/MBSE Training
- SysML Q&A
- Services
- Model-Based Systems Engineering with SysML
- SysML/MBSE Training & e-Learning
- SysML/MBSE Educational Consultancy web sessions
- Model-Based Software Engineering
- Python and REST web service APIs and OpenAPI
- Docker application deployment for VPS and Traefik
- Data modelling: XML, JSON, databases
- Wolfram Mathematica: Data analysis & visualisation
- Spreadsheet data extraction and migration
- Physics simulations, technical animations, 3D modelling
- Technical Media: Video, Audio, Graphics
- Drupal CMS web sites & PHP
- Keywords
- Contact
execution
Screencast: SysML/MBSE: An air conditioner refrigerant cycle in Cameo Simulation Toolkit
Video style
This video only shows the Activities and StateMachines. For the underlying Block model please visit this accompanying slide trail:
© Copyright 2021 Darren R C Kelly (Webel IT Australia). All rights reserved.
SysPhS-1.1: This specification: Provides a human-usable textual syntax for mathematical expressions.
OpenModelica zone
If you use the Modelica Language for simulation it's basically a rite of passage to at least try out OpenModelica, although your mileage on various operating systems and versions thereof can vary wildly (you can always ask for the money back that you didn't pay).
Modelica zone
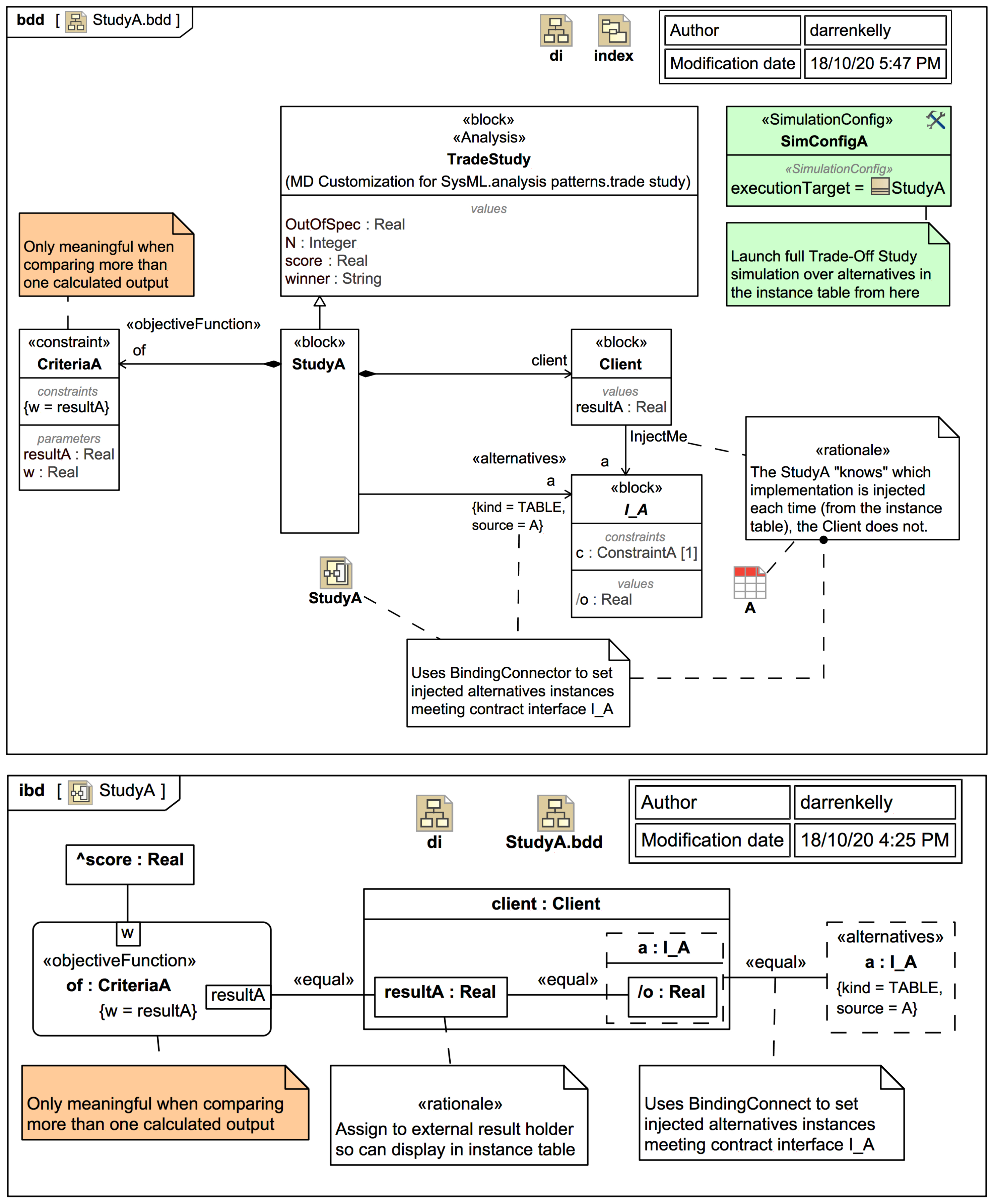
NEWS: SysML Extension for Physical Interaction and Signal Flow Simulation (SysPhS): New technology assessment trail: TRAIL: SysPhS-1.1 specification body figures in MagicDraw/Cameo SysML vs Modelica [using Wolfram SystemsModeler]
NEWS: SysML Extension for Physical Interaction and Signal Flow Simulation (SysPhS): New tech
Wolfram SystemModeler zone
NEWS: SysML Extension for Physical Interaction and Signal Flow Simulation (SysPhS): New technology assessment trail: TRAIL: SysPhS-1.1 specification body figures in MagicDraw/Cameo SysML vs Modelica [using Wolfram SystemsModeler]
NEWS: SysML Extension for Physical Interaction and Signal Flow Simulation (SysPhS): New tech
Screencast: The Webel Digital Twin Pattern for SysML: Part 1: Simulating acquisition or creation of physical assets using Activities and StateMachines in Cameo Simulation Toolkit.
Video style
© Copyright 2020 Darren R C Kelly (Webel IT Australia).
Alf zone
Alf - the Action Language for Foundation UML - is a UML-friendly textual "surface language" intended for use together with fUML. Useful for those tasks in Activity and StateMachine diagrams that don't lend themselves to graphical modelling.
fUML zone
Semantics of a Foundational Subset for Executable UML Models (fUML®)
A subset of Unified Modeling Language (UML®) with semantics for execution and an extended event and notification model.
Magic Model Analyst® (Cameo Simulation Toolkit®) zone
The plugin that was formerly known as Cameo Simulation Toolkit®
and was formerly bundled as part of the Cameo Systems Modeler® Enterprise Edition is now known as Magic Model Analyst®, which is now available as a separate plugin for Magic Cyber-Systems Engineer® or MagicDraw® UML (aka Magic Software Architect).