Tags and keywords
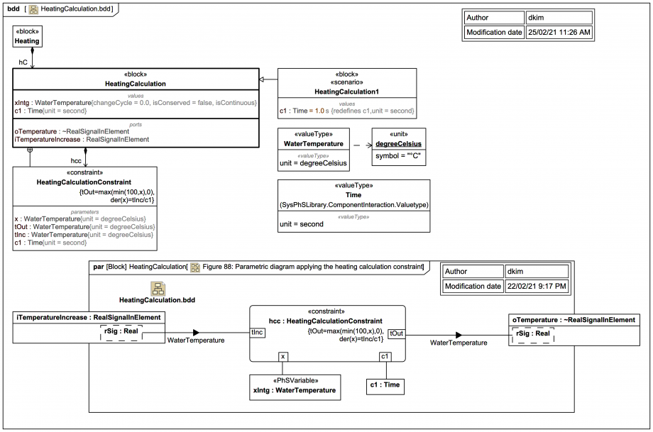
This diagram shows the block
HeatingCalculation
with a supporting ConstraintBlock HeatingCalculationConstraint
:This just tracks the integration over the temperature increase to give the water temperature restricted to the range 0 °C to 100 °C.
As we'll see later when we run it, there seems to be a slight logic error:
Hopefully nobody is putting ice into the water tank!
Notes
[MODELLING, NAVIGATION, PATTERN, TIP, TOOL]{STRONG} Webel: UML/SysML: Navigation: ALWAYS offer a way out of a diagram (usually up a hierarchy, but possibly across) using a navigable symbol (linked to a diagram) and/or a diagram symbol. Avoid "cul-de-sacs"! [But beware of shared package cross-dependencies]