15:01: The Allocate relationship and functional analysis

Icon class
icon_class_computed
far fa-bookmark
Tutorial
SysML keywords
We are offering a HUGE 50% DISCOUNT off all SysMLv1/MBSE group course bookings fully pre-paid by 30th Nov 2025! Contact us now to apply!
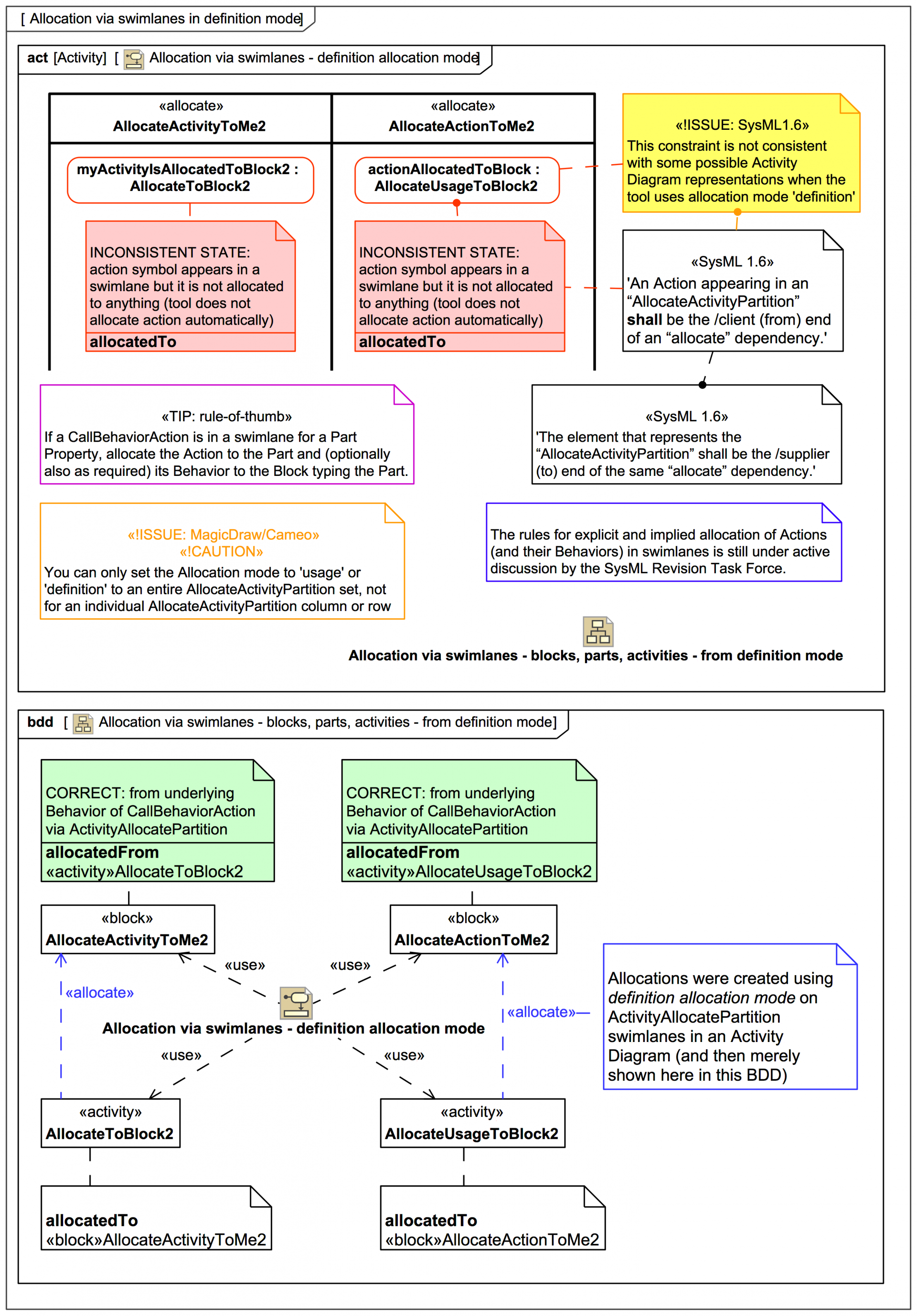
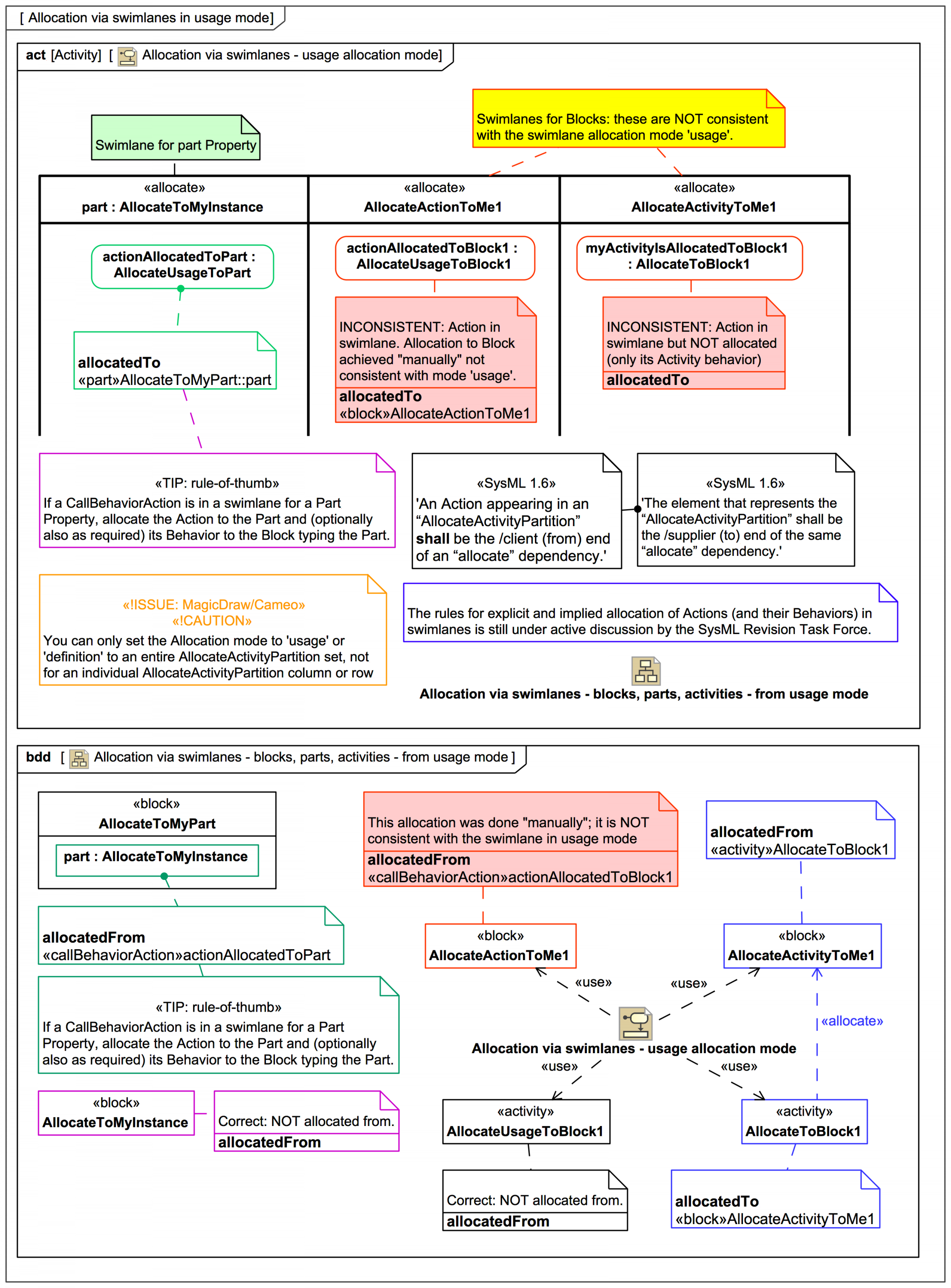
This topic section is deliberately NOT covered in detail in the online version of this tutorial
For full coverage of this topic section please attend our live course:
Start section here

Slides in this section

If you want to navigate the entire section including the additional explanatory text click on the title link of the first slide to view the full slide page, then use the next links to move through the slide pages. If you just want to view the slide images only in sequence, click on any slide to view it larger in a viewer, then click again to move through each slide in this tutorial trail section.
Next trail section