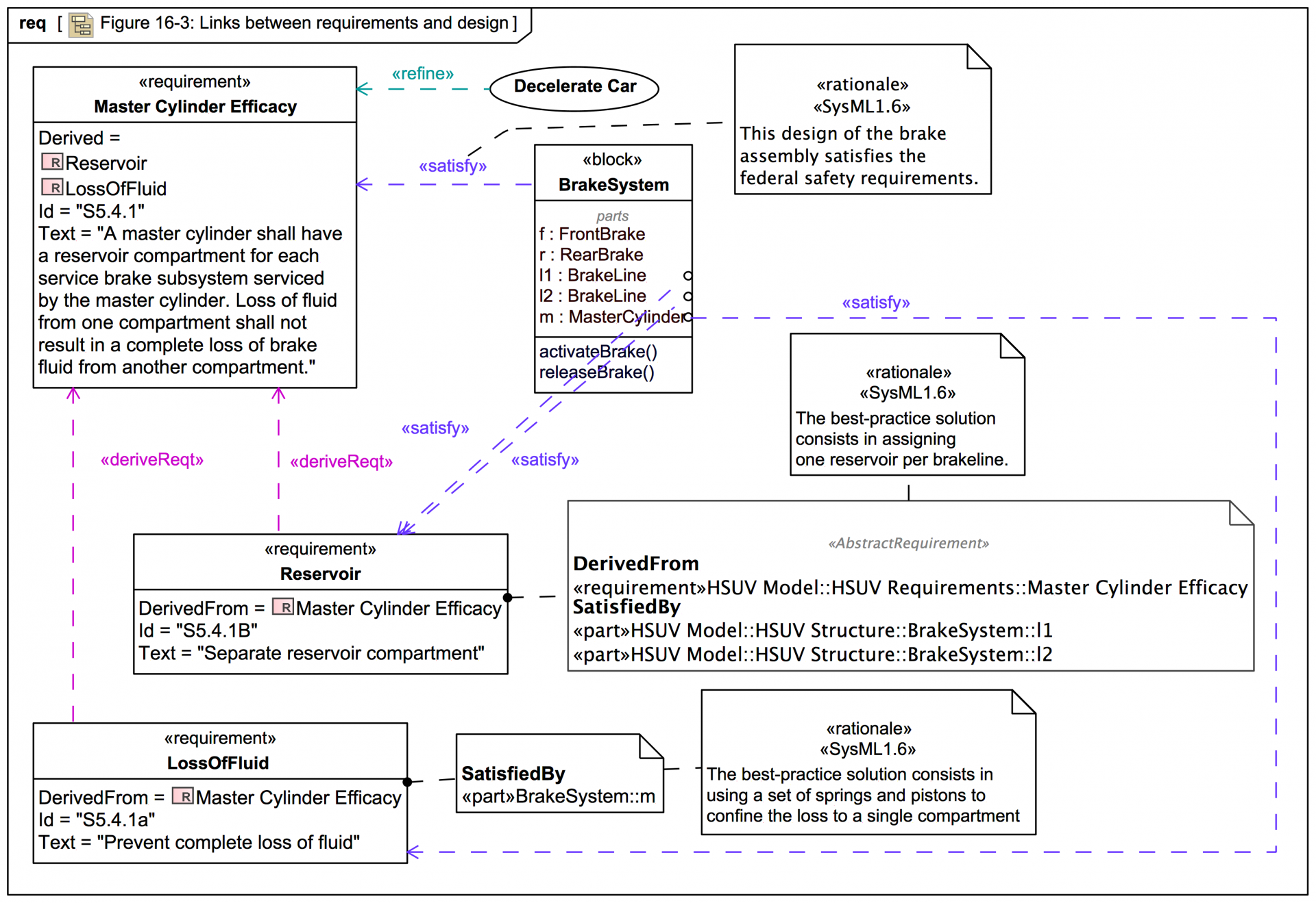
Section: SysML-1.6 specification diagrams: 16 Requirements

Icon class
icon_class
far fa-bookmark
icon_class_computed
far fa-bookmark
Tutorial
Start section here

Slides in this section

If you want to navigate the entire section including the additional explanatory text click on the title link of the first slide to view the full slide page, then use the next links to move through the slide pages. If you just want to view the slide images only in sequence, click on any slide to view it larger in a viewer, then click again to move through each slide in this tutorial trail section.
Next trail section