SysMLv1: Cameo Simulation Toolkit: Activity Diagram simulation: Tokens in a CentralBufferNode [with mini video]

Gallery
Tutorial
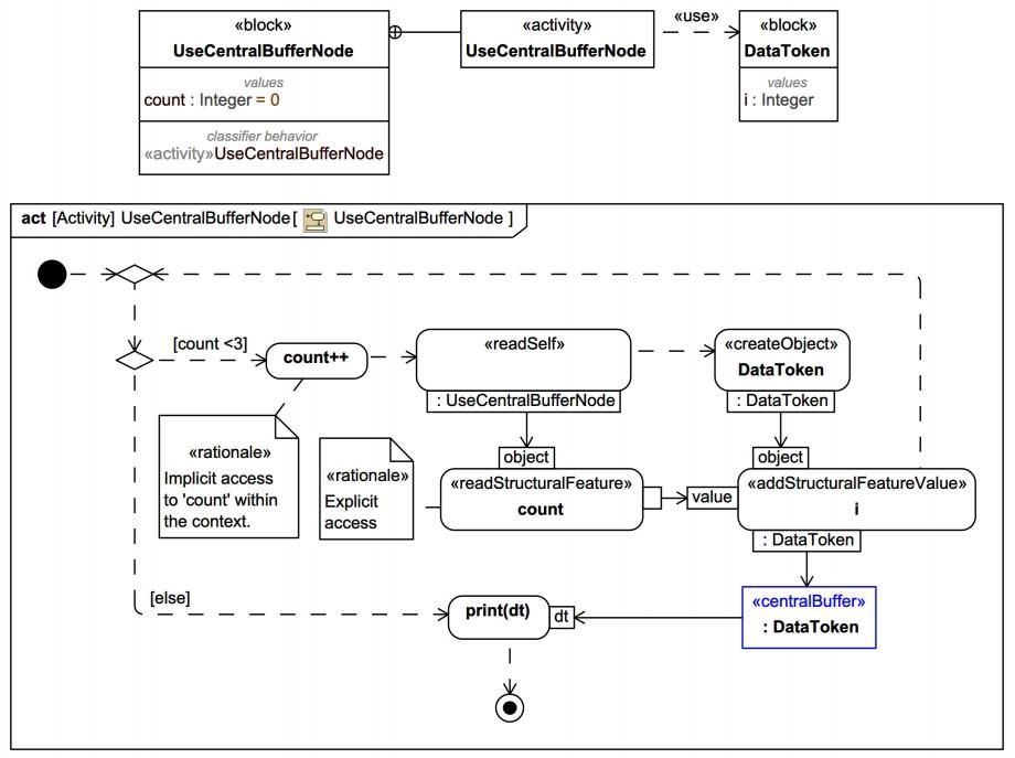
According to the following BDD fragment and Activity Diagram with a CentralBufferNode, how many DataToken tokens will still be in the «centralBuffer» AFTER a DataToken from the store is printed?
Click on the image to view it full size
Watch simulation
video_sim
Watch a high resolution version of the video on Vimeo.

The initial “loop” will place 3 DataToken tokens in the CentralBufferNode. There will only be 2 DataToken tokens in the CentralBufferNode after the OpaqueAction print("ds") has accepted a token offer, because offered tokens are removed from a CentralBufferNode.

Compare with:


Magic Model Analyst® (Cameo Simulation Toolkit®) (v2024x) actually has a minor bug not shown in the video. It correctly indicates the number of tokens in the CentralBufferNode as 2 after the OpaqueAction for print("ds") has accepted a token offer (with Show Held Tokens in Activity Diagrams enabled). However, if you hold you mouse over the «centralBuffer» Symbol, it incorrectly still shows 3 DataToken objects in the buffer with their respective 'i' values!

We are offering a HUGE 50% DISCOUNT off all SysMLv1/MBSE group course bookings fully pre-paid by 30th Nov 2025! Contact us now to apply!
Up next
Notes
Snippets (quotes/extracts)
Related slides (includes other tutorials)
Related slides (backlinks, includes other tutorials)
Visit also
Visit also (backlinks)
External links