SysML4Mathematica: Example 07: Sensible cooling: 'qDotSen' (-ve): energy transfer rate FROM humid air

Gallery
Tutorial
Click on the image to view it full size

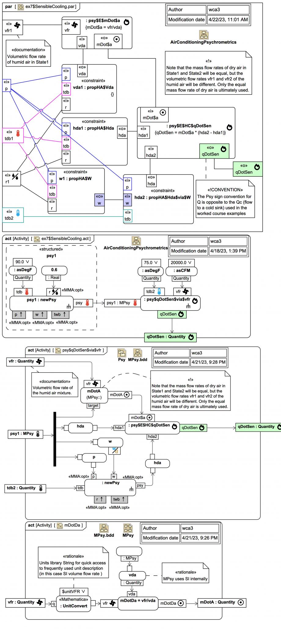
At the top we see a SysML Parametric Diagram representing a network of equations for the psychrometric properties obtained from low-level CoolProp wrappers for Mathematica, and a Psy library function for calculating the sensible heat for cooling (-ve) in the case where there is no exchange of water. Note how the humidity ratio 'w1' of initial state State1 is bound to the humidity ratio parameter 'w' used to calculate the specific enthalpy per dry 'hda2' of the final State2.

In the middle and bottom Activity Diagrams we see how the problem can be setup instead using Webel MPsy objects, which encapsulate the lower level CoolProp calls. Together, they represent this Mathematica invocation:



ex7$cfm = 20000 unitCFM;

ex7$psy1 = newPsy[asDegF[90], $opt$psy$r -> 0.6];

psy$qDotSen$via$vfr[
  ex7$psy1, 
  asDegF[75], 
  ex7$cfm , 
  $opt$psy$doShowAsIP -> True
]

-313881.9462400727 Btu/hr

Here unitCFM is a pre-built Mathematica Quantity[1.0, "Feet"^3/"Minutes"]:

And the units utility function asDegF[magF_Real] similarly creates a Quantity for °F.

Note how in the Activity for function psy$qDotSen$via$vfr the pressure 'p' and humidity ratio 'w' for object psy2 are supplied by psy1.

The dedicated method MPsy.mDotDa[] accesses the mixture volume per dry air 'vda' on the psy1 object (which internally uses SI units) and applies unit conversion to the SI units for volumetric flow rate to the argument 'vfr' before dividing, to ensure the resulting Quantity uses SI units.

Up next
Notes
Snippets (quotes/extracts)
Related slides (includes other tutorials)
Related slides (backlinks, includes other tutorials)
Visit also
Visit also (backlinks)