ARCHIVAL (2007): This content is now considered historical only!

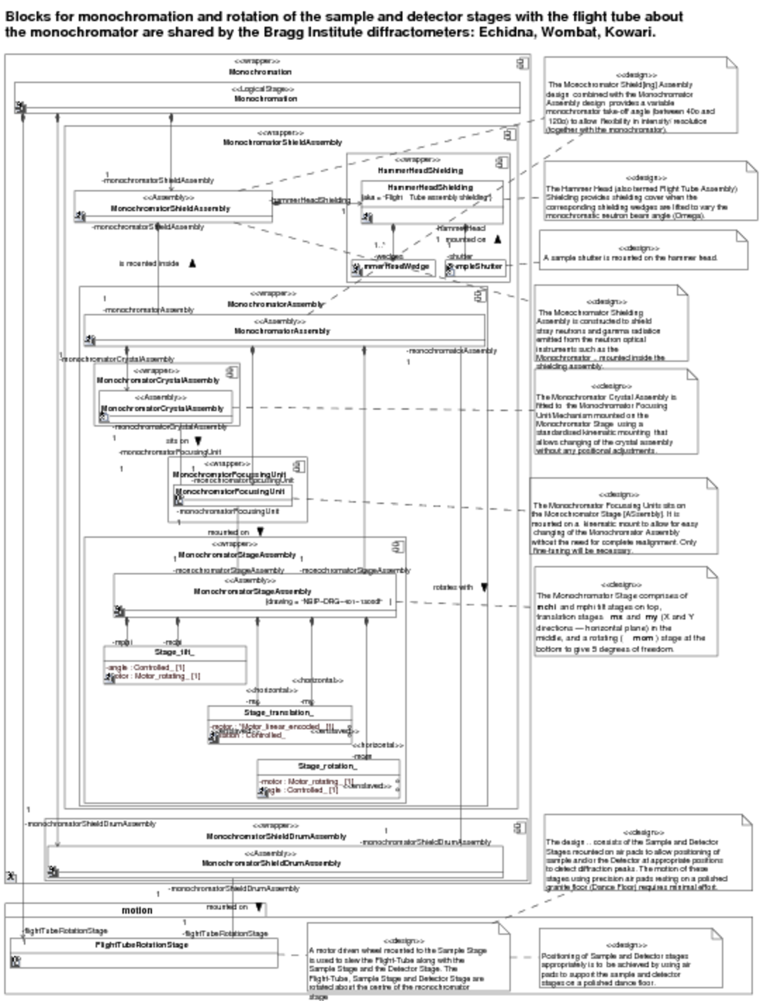
Figure 13: Model: wrapped block class diagram (software engineering view) for the entire monochromation beam ("logical") stage

Gallery
Tutorial
Section
This page shows (for purposes of historical reference only) an OBSOLETE early attempt at re-appropriating Unified Modeling Language (UML®) for port-based systems engineering. Please see now instead for latest Systems Modeling Language v1 (SysML®) !
Click on the image to view it full size
Includes deeply nested motorised motion stages of the monochromator's goniometer. Only block «wrapper» Components throughout (no «part wrapper» Components are used), since all blocks are designed for this monochromation context only, no reuse in other assemblies is intended, except for the reused motion stage blocks, which are not yet separately wrapped here. To include content specific to each motion stage part they would need to be wrapped in individual «part wrapper» Component.
Up next
Notes
Snippets (quotes/extracts)
Related slides (includes other tutorials)
Related slides (backlinks, includes other tutorials)
Visit also
Visit also (backlinks)