ARCHIVAL (2007): This content is now considered historical only!

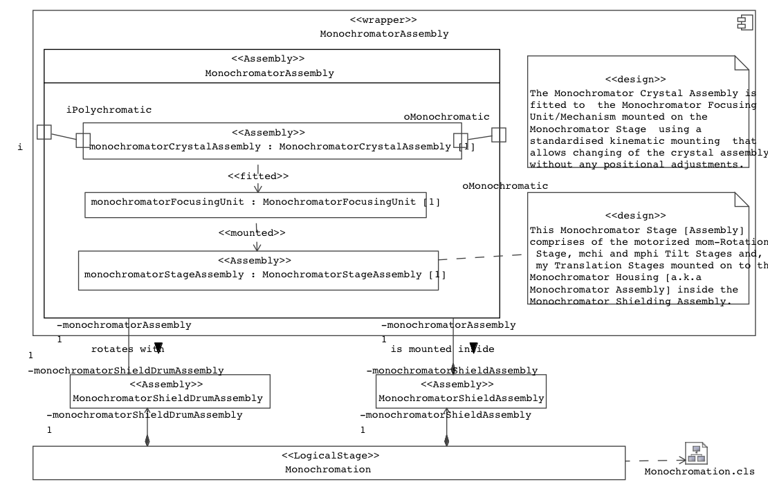
Figure 11: Model: UML2 composite structure diagram of the monochromator assembly

Gallery
Tutorial
Section
This page shows (for purposes of historical reference only) an OBSOLETE early attempt at re-appropriating Unified Modeling Language (UML®) for port-based systems engineering. Please see now instead for latest Systems Modeling Language v1 (SysML®) !
Click on the image to view it full size
Corresponds roughly to the view from above (the UML diagram can only at best indicate topology, not geometry).
Note also the lack of direction on the typed 'rotates with' and 'is mounted inside' connections compared with the "directed" association names. Compare with the «fitted» and «mounted» Dependencies, which emphasise the time order of construction (assembly) of the components, i.e., that the supplier must exist before the client.
Up next
Notes
Snippets (quotes/extracts)
Related slides (includes other tutorials)
Related slides (backlinks, includes other tutorials)
Visit also
Visit also (backlinks)