Tags and keywords
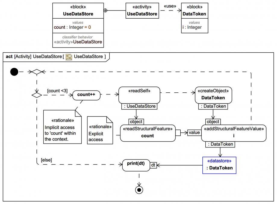
According to the following BDD fragment and Activity Diagram with a DataStoreNode, how many DataToken tokens will still be in the
«dataStore» AFTER a DataToken from the store is printed?
video_sim
Watch a high resolution version of the video on Vimeo.
The initial “loop” will place 3 DataToken tokens in the DataStoreNode. There will still be 3 DataToken tokens in the DataStoreNode even after the OpaqueAction print("ds")
has accepted a token offer, because offered tokens are effectively restored to the DataStoreNode.
Compare with:
We are offering a HUGE 50% DISCOUNT off all SysMLv1/MBSE group course bookings fully pre-paid by 30th Nov 2025! Contact us now to apply!