Focus BDD for block FoxDogPangram

Gallery
Tutorial
Click on the image to view it full size

The newly elicited elements have once again been moved out of the Source Input Zone into Packages or Models in the Target Model Zone, the main modelling area for the project, and may be used in Presentation Diagrams for final consumption by general stakeholders.

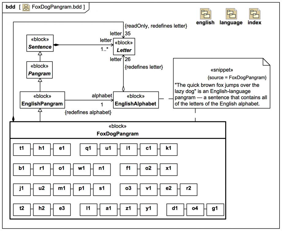
A focus BDD featuring the FoxDogPangram block and some related elements is shown (with owner indicators displayed). A relevant Snippet is included, but with only the source (not the /member list) showing, and only a couple of dashed-line anchors to some elicited /member blocks.

Part property symbols in the structure compartment have been used to indicate every Letter used in the pangram 'a quick brown fox jumps over the lazy dog', with Connectors used to indicate the order of letters within words. (If the analysis had already indicated the existence of a Space block and Period block as punctuation characters they could have been included too.)

Up next
Notes
Snippets (quotes/extracts)
Related slides (includes other tutorials)
Related slides (backlinks, includes other tutorials)
Visit also
Visit also (backlinks)