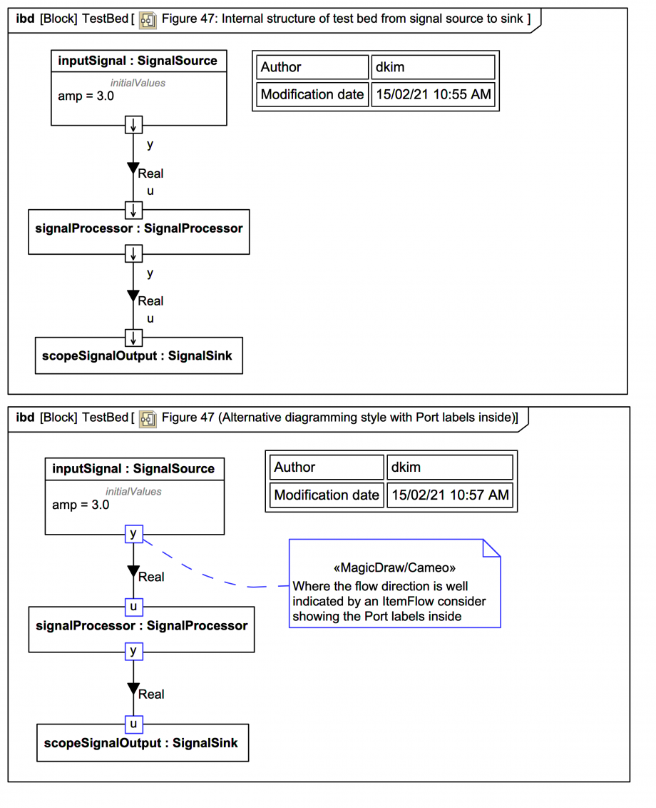
IBD: Figure 47: Internal structure of test bed from signal source to sink

Gallery
Tutorial
The slide shows trails versions of Internal Block Diagram (IBD) Figure 47: Internal structure of test bed from signal source to sink (with different Port label display modes):
Click on the image to view it full size

The context-specific value 3.0 for amp is shown in the initialValues compartment on inputSignal:SignalSource.

The lower diagram is otherwise the same but employs this display option: In the case where the direction is clearly indicated by a SysML ItemFlow, the loss of flow direction indicators on the Port symbols matters less, so this display option suits itself well to many signal processing diagrams.

It's time now to see inside the SignalProcessor block, but we'll once again look at the BDD before the IBD (so in the reverse order from the spec).

Up next
Notes
Snippets (quotes/extracts)
Related slides (includes other tutorials)
Related slides (backlinks, includes other tutorials)
Visit also
Visit also (backlinks)