BDD & IBD: VaporGenerationPlant

Gallery
Tutorial
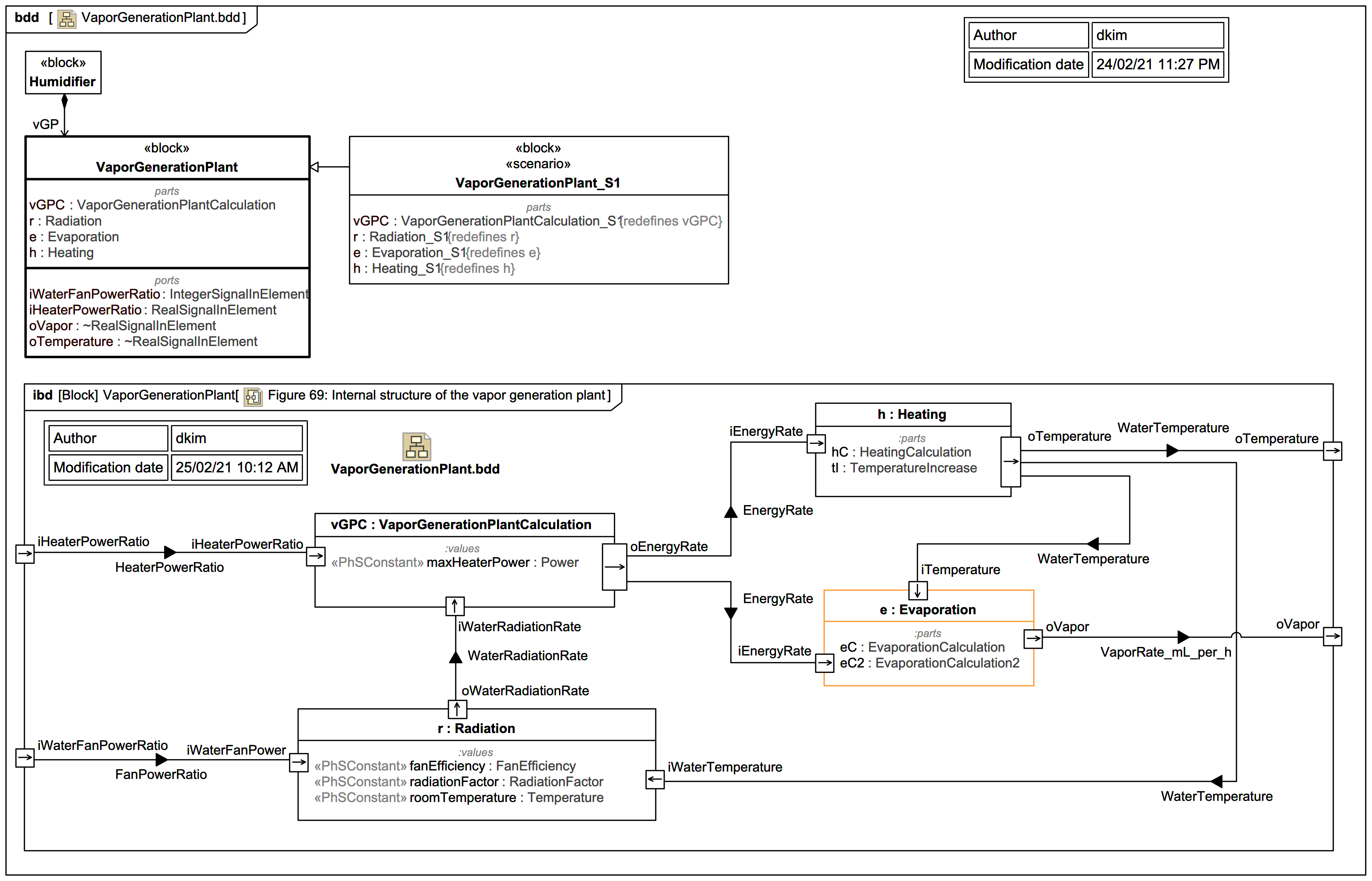
This diagram shows the VaporGenerationPlant Block and its embedded Internal Block Diagram (IBD):
Click on the image to view it full size

It is implied by this that there is a physical vapor generation plant somewhere with a physical heater (for heating water sufficiently to create vapor) and a physical safety fan (for cooling the water as required) - although these are NOT explicitly modelled. The water will also lose some heat through intrinsic radiation. Keep in mind the blocks shown here are not physical, they are merely "computation blocks" that shunt computed quantities for physical quantities around, there are no physical interactions here in this spec example.

Note that there is no actual energy flowing from the VaporGenerationPlantCalculation block to the Heating "computation block" and the Evaporation "computation block", and energy is not somehow being used twice, it's just a value required by both downstream blocks to perform their calculations.

Up next
Notes
Snippets (quotes/extracts)
Related slides (includes other tutorials)
Related slides (backlinks, includes other tutorials)
Visit also
Visit also (backlinks)