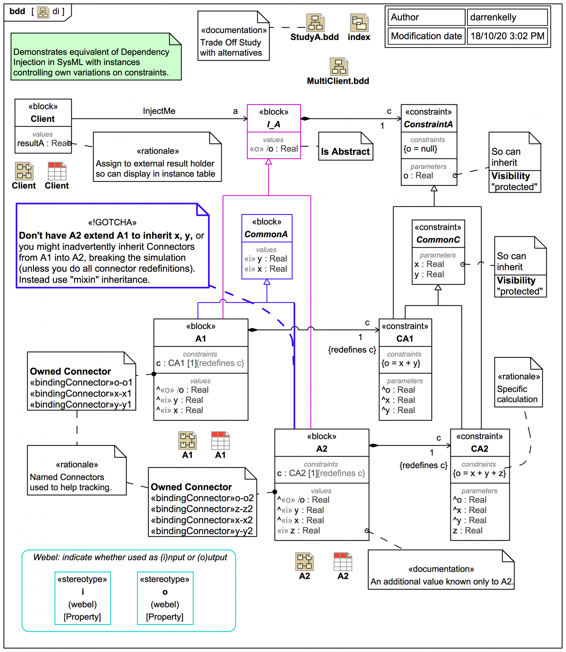
TRAIL: HOWTO simulate Dependency Injection of SysML Parametric calculations

Icon class
icon_class_computed
fas fa-chalkboard-teacher
Quick start
SysML keywords
Keywords

Sometimes it is best to work on real-world problems; sometimes it is best to abstract away the essence of a subtle real-world problem and represent it in a purely mathematical fashion.

The problem addressed here arose from some work applying SysML to complex SysML Parametrics applications at Lendlease Digital; thanks to Graham Day for discussions.

It is assumed in this trail that the reader already knows the basics of SysML Parametrics, although you can probably learn it as you go.

And we need a definition of Dependency Injection:

Typically, the injection - the choice of service implementation - is performed at run-time. For the case examined here, this means the choice of SysML Parametrics calculation (the constraint equation) will be chosen at run-time.

We'll see also how this approach is leveraged by so-called trade studies (a.k.a trade-off studies, and how the Magic Model Analyst® (Cameo Simulation Toolkit®) TradeStudy support makes it easy to inject combinations of instances from one or more instance tables.

Start here
Sections

Learn SysML for MBSE with the Webel IT Australia Live Online web seminar or On-Site course!

Please email or phone Webel IT Australia on +61 405 029 008 to arrange On-Site, Off-Site, or Live Online remote web training seminars and workshops.
Visit also
Visit also (backlinks)