- Home
- About
- SysML/MBSE Training
- SysML Q&A
- Services
- Model-Based Systems Engineering with SysML
- SysML/MBSE Training & e-Learning
- SysML/MBSE Educational Consultancy web sessions
- Model-Based Software Engineering
- Python and REST web service APIs and OpenAPI
- Docker application deployment for VPS and Traefik
- Data modelling: XML, JSON, databases
- Wolfram Mathematica: Data analysis & visualisation
- Spreadsheet data extraction and migration
- Physics simulations, technical animations, 3D modelling
- Technical Media: Video, Audio, Graphics
- Drupal CMS web sites & PHP
- Keywords
- Contact
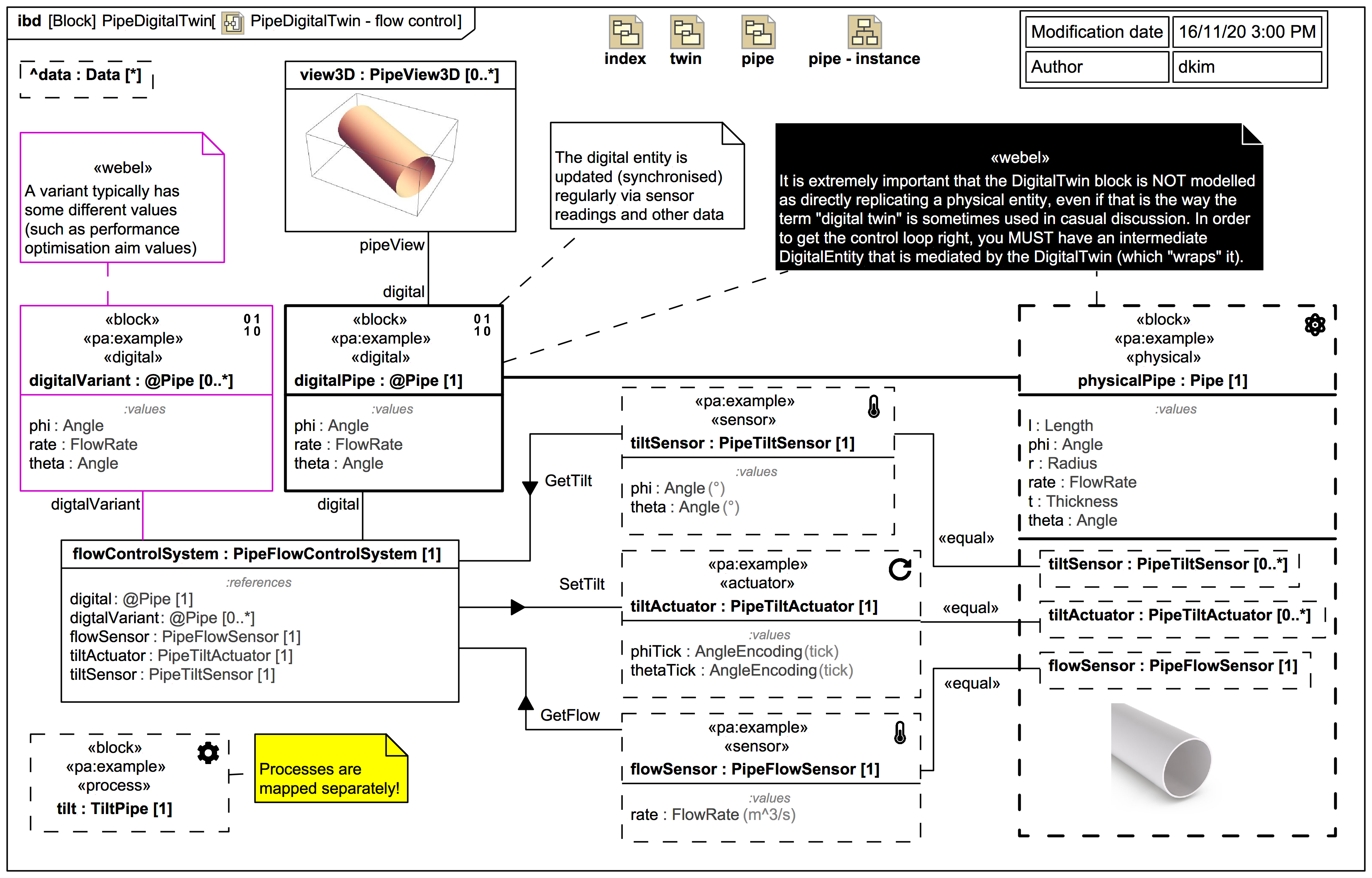
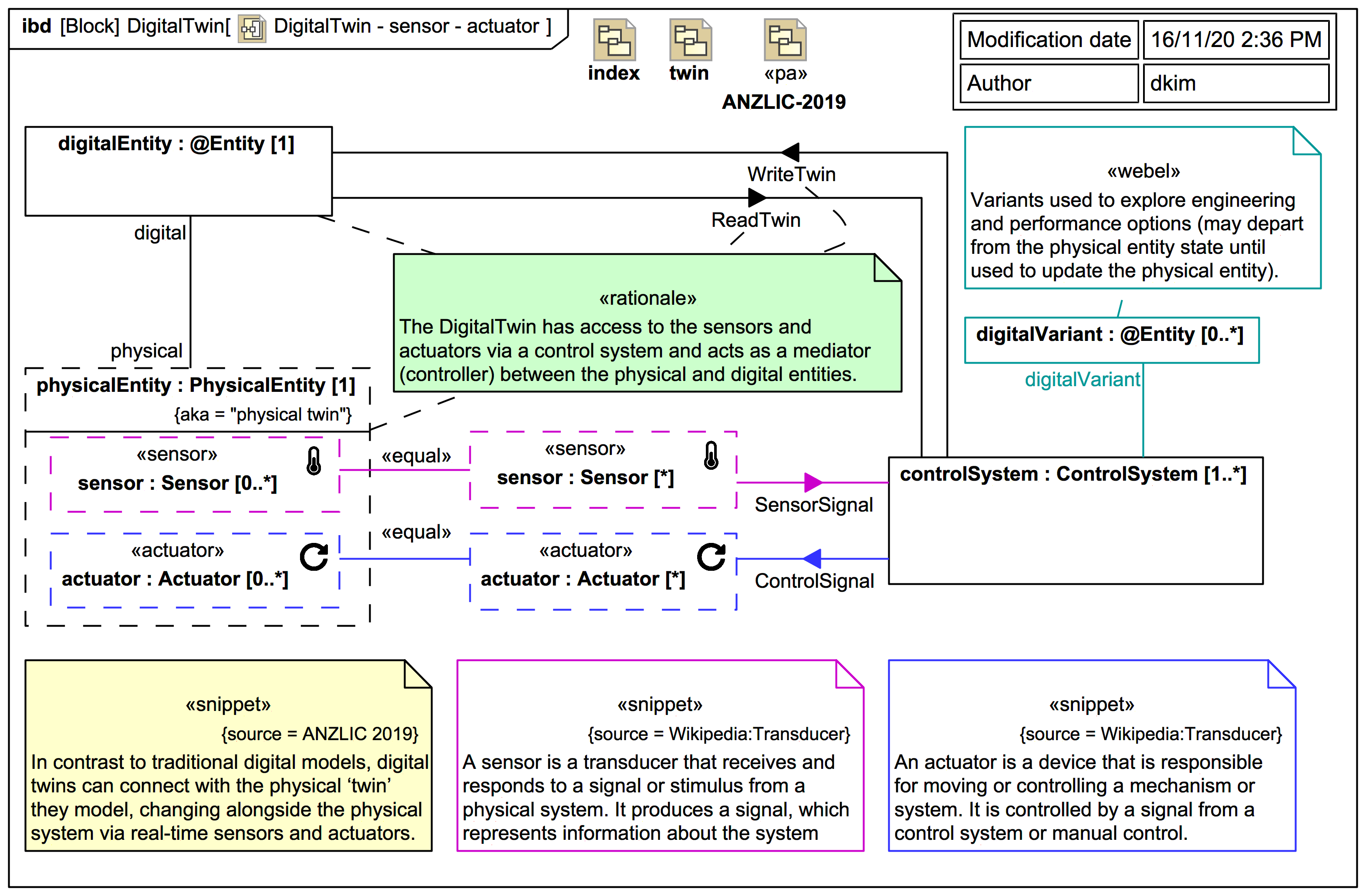
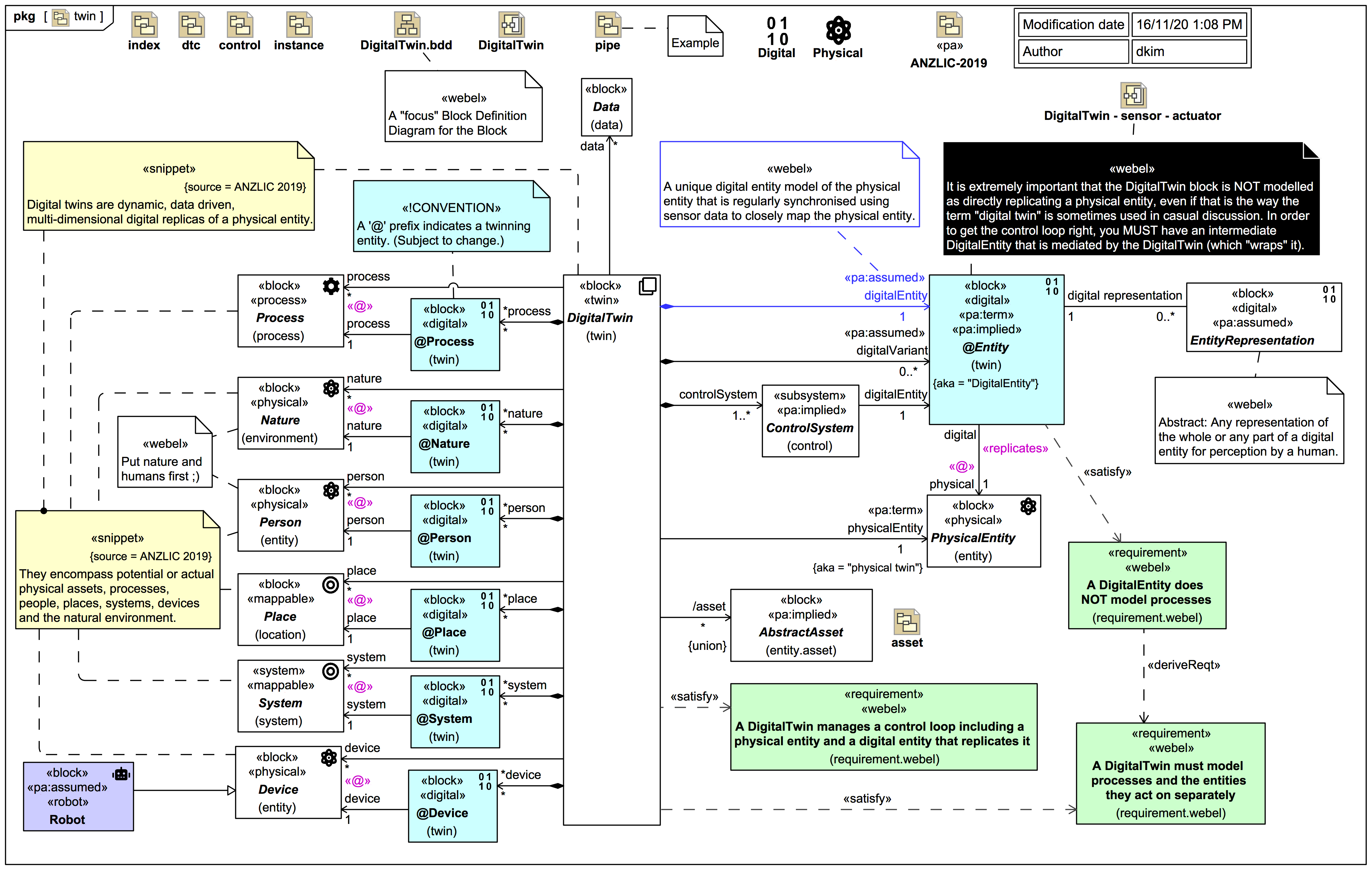
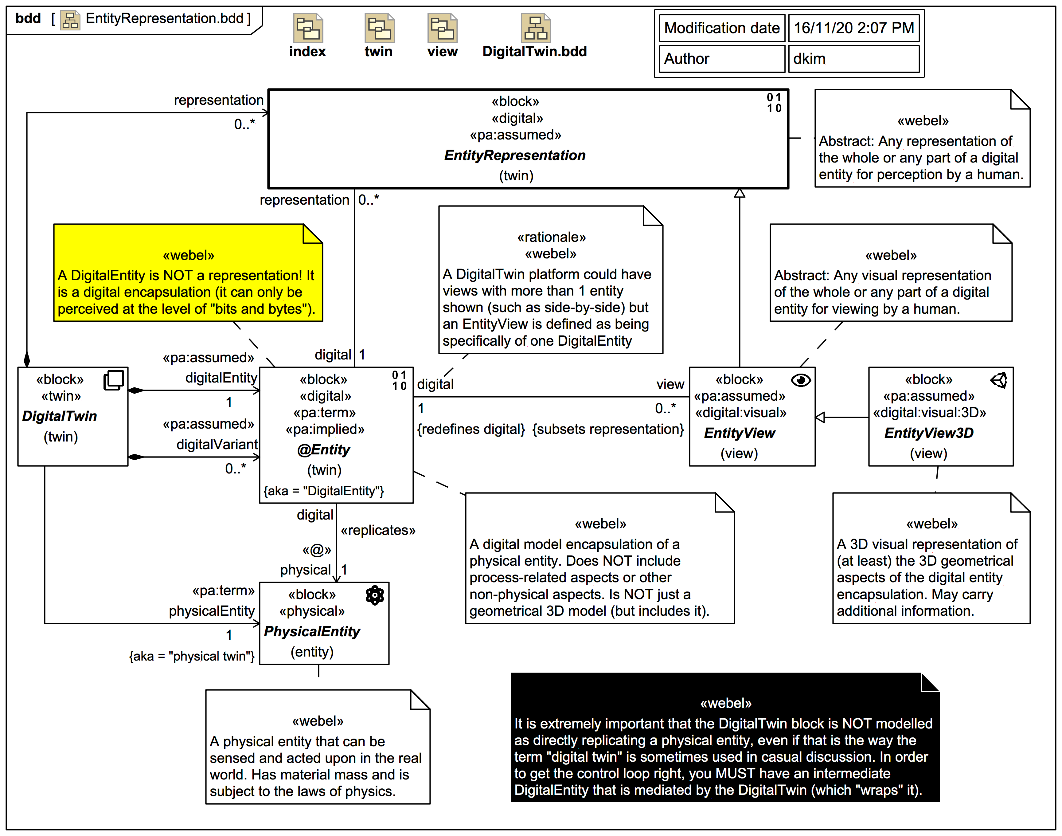
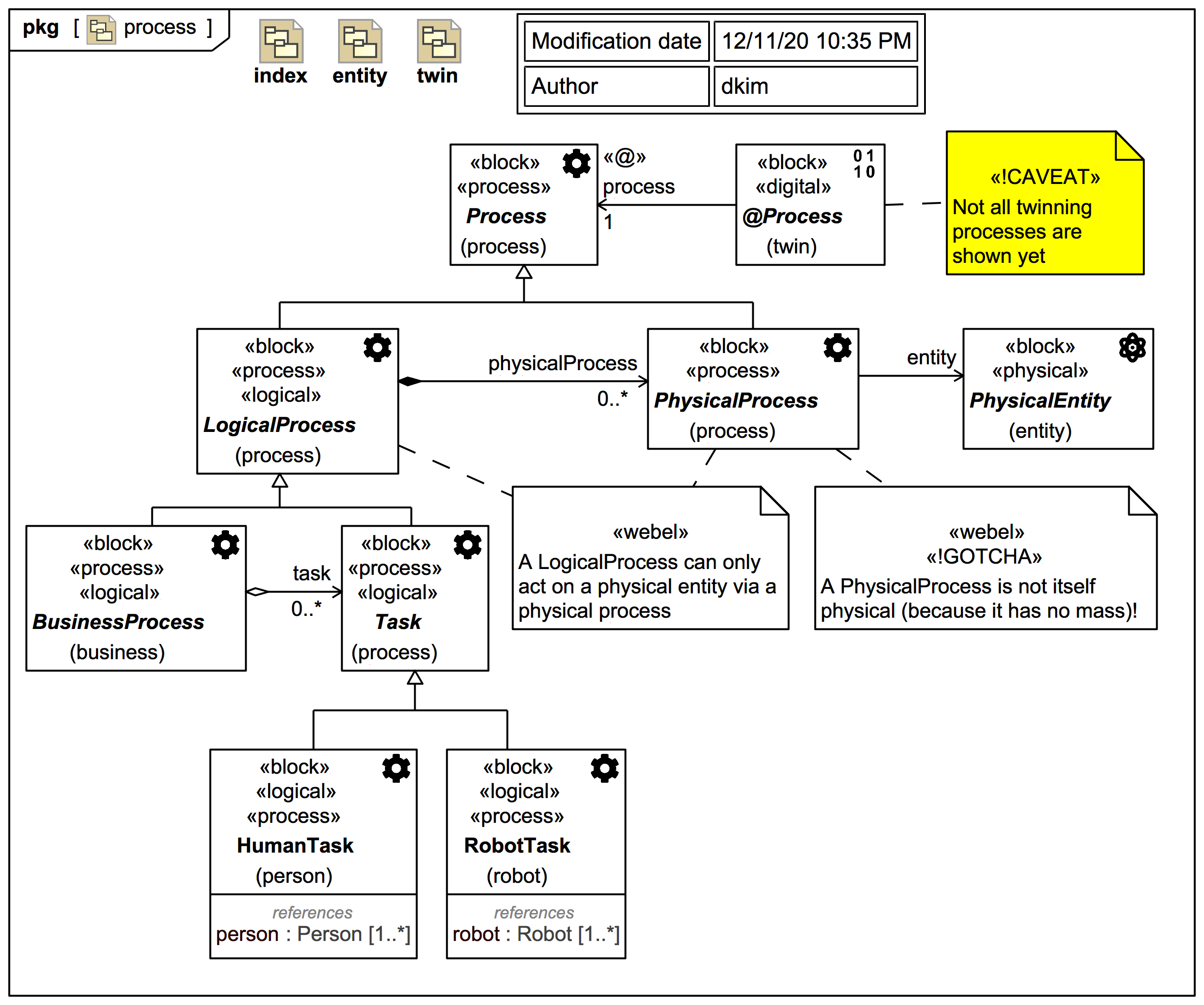
Webel Twin Pattern
35: Activity ActualisePhysicalAsset and «STUB» ManifestActualAssetFromPotentialAsset
This content has been marked as discussing an ADVANCED topic!
34: Activity «STUB» PopulatePotentialWithProcessesAndTrackingData
This content has been marked as discussing an ADVANCED topic!
33: Activity «STUB» PopulateDigitalWithDesignModels
This content has been marked as discussing an ADVANCED topic!
32: Activity CreatePhysicalEntityFromDigitalEntity
This content has been marked as discussing an ADVANCED topic!
31: Case: Create a new physical asset using a «digital» @Entity initially as a digital "template"
This content has been marked as discussing an ADVANCED topic!
30: Activity UpdateDigitalFromPhysical
This content has been marked as discussing an ADVANCED topic!
25: Effect Activities used by the acquisition case
This content has been marked as discussing an ADVANCED topic!
29: Acquisition case: «STUB» Activities for initial model data and information mapping
This content has been marked as discussing an ADVANCED topic!
28: Activity «stub» PopulateDigitalEntity
This content has been marked as discussing an ADVANCED topic!
27: Activity CreateDigitalEntityFromPhysicalEntity
This content has been marked as discussing an ADVANCED topic!
Screencast: The Webel Digital Twin Pattern for SysML: Part 1: Simulating acquisition or creation of physical assets using Activities and StateMachines in Cameo Simulation Toolkit.
Video style
© Copyright 2020 Darren R C Kelly (Webel IT Australia).
26: Activity IdentifyAcquireAttachPhysical
This content has been marked as discussing an ADVANCED topic!
23: Mini StateMachine for DigitalTwin and DoAttach effect Activity
This content has been marked as discussing an ADVANCED topic!
24: Case: Acquisition: Twin a pre-existing physical asset
This content has been marked as discussing an ADVANCED topic!
21: Example instances for 'asset'
This content has been marked as discussing an ADVANCED topic!
22: Mini StateMachines for @Entity, PotentialPhysicalAsset, ActualPhysicalAsset
This content has been marked as discussing an ADVANCED topic!
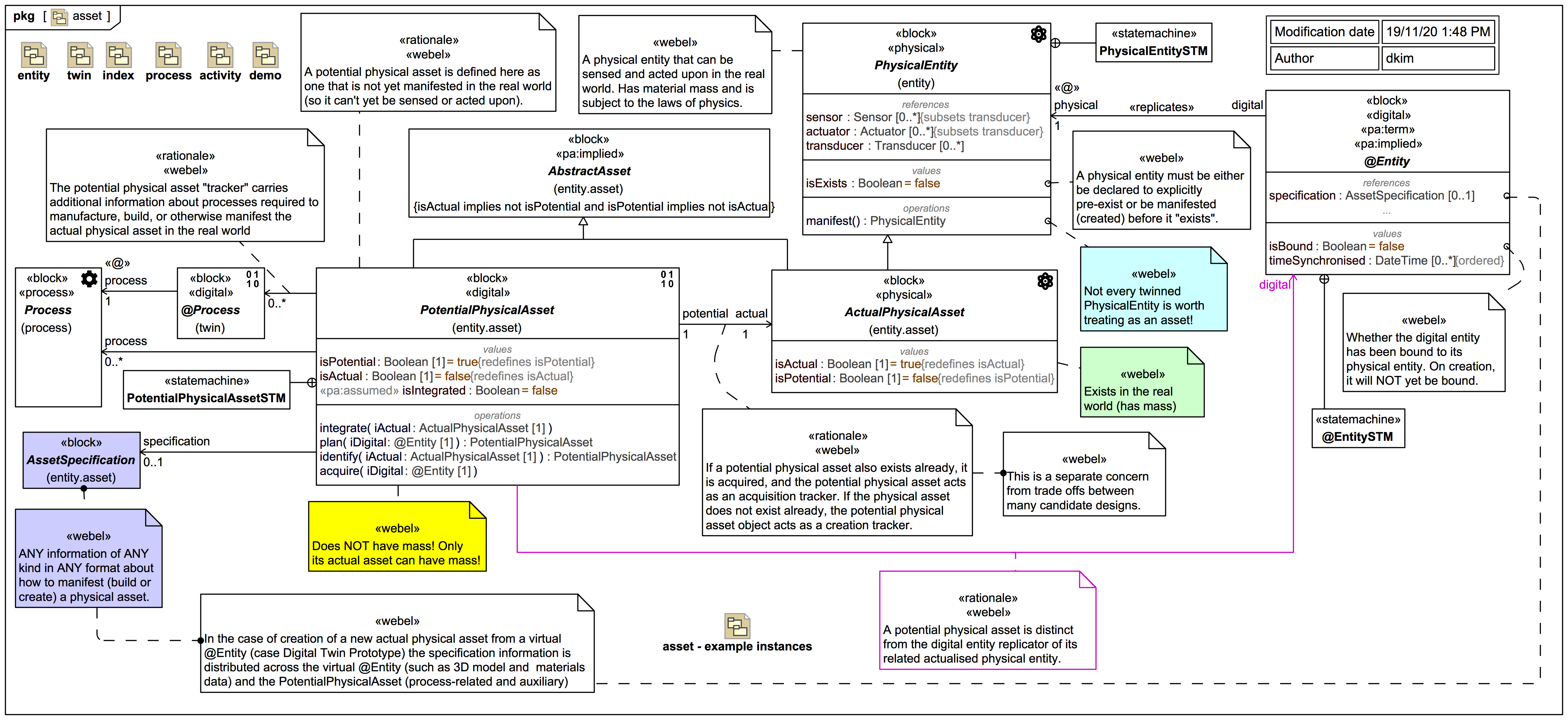
20: Package Diagram overview of 'asset'
This content has been marked as discussing an ADVANCED topic!