BDD & PD: HumidityBalance

Gallery
Tutorial
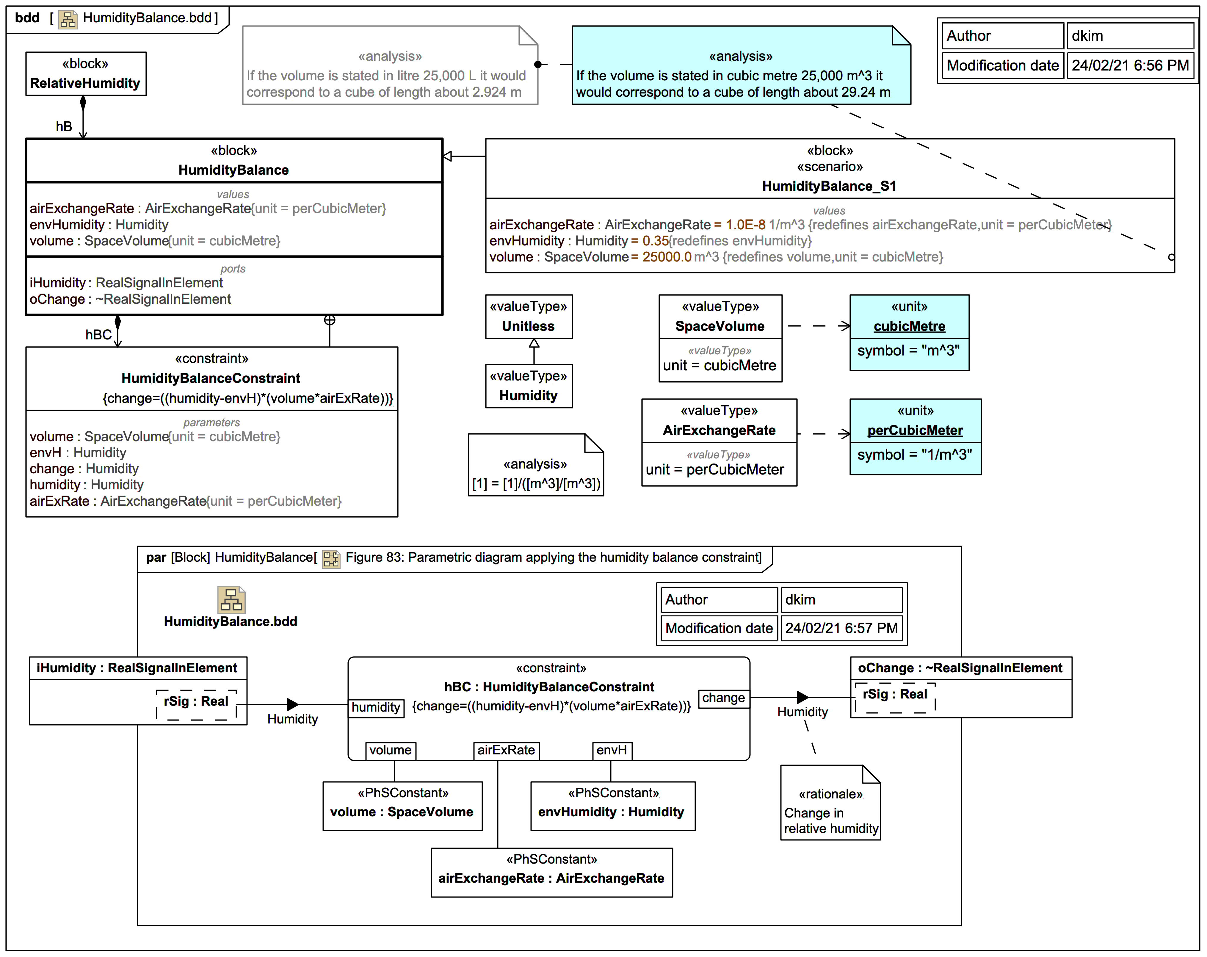
This diagram shows the Block HumidityBalance with a supporting ConstraintBlock HumidityBalanceConstraint:
Click on the image to view it full size
Noting that: It is concluded that:

This is based on the assumption that volume is indeed a fixed Volume (does not depend on time).

The use of suffix "Rate" in the names airExRate and airExchangeRate is not entirely clear. But it's not a big deal because it is clear that the output is simply a unitless relative Humidity.

There are the following main candidates for the units of volume based on the startup value '25,000':

  • If the volume is stated in cubic metre 25,000 m^3 it would correspond to a cube of length about 29.24 m, which is possible for a large office building, but much larger than a typical "room".
  • If the volume is stated in litres 25,000 L it would correspond to a cube of length about 2.924 m, which would be realistic for a small room.

We'll see also later that it turns out that if the volume here is in fact the same quantity as the volume under VaporPressureCalculation (i.e., they are both the volume of the "humidified space") and if you assume litres (L) here, you get trouble during dimensional analysis of VaporPressureCalculation.

The WaterTank::tankVolume gives us another hint:

And the term VaporGenerationPlant seems overkill for a mere humidified room.

If this is analysis is correct, the block name HumidifiedRoom is ill-chosen. Something like "HumidifiedSpace" would have been better:

Up next
Notes
Snippets (quotes/extracts)
Related slides (includes other tutorials)
Related slides (backlinks, includes other tutorials)
Visit also
Visit also (backlinks)