Tags and keywords
This content has been marked as discussing an ADVANCED topic!
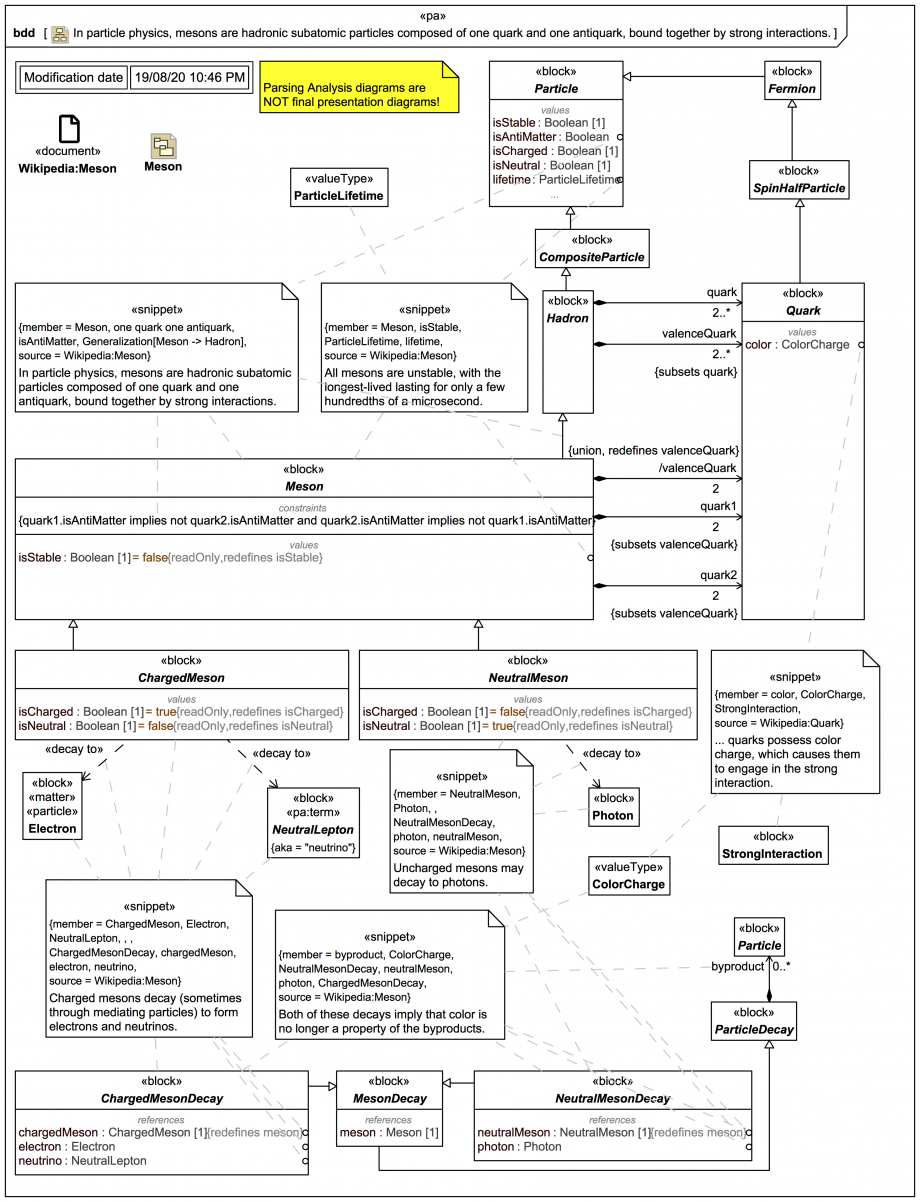
We need just enough about mesons to fill in a glaring gap in our hadron hierarchy:
The strategy used so far for particles vs antiparticles is to use an abstract base that is not declared to be «matter» or «antimatter». So the
Meson
redefines valenceQuark
to have multiplicity [2] and to be the derived {union} of the {subsets} quark1[1]
and quark2[1]
, where it is not known (and does not matter here) which one is «matter» or «antimatter». All that does matter (excuse the pun) is the constraint in OCL:
quark1.isAntiMatter implies not quark2.isAntiMatter and quark2.isAntiMatter implies not quark1.isAntiMatter
These snippets indicate a little about the decays, but not enough to flesh them out yet:
Wikipedia: 'Charged mesons decay (sometimes through mediating particles) to form electrons and neutrinos.'
Wikipedia: 'Uncharged mesons may decay to photons.'
Apparently any ParticleDecay
can have byproducts
of type Particle
. To resolve the concept 'color' a little help is borrowed from a snippet about quarks:
Wikipedia: 'Unlike leptons, quarks possess color charge, which causes them to engage in the strong interaction.'
Finally, we are not told much yet about what it means for a particle to have 'lived', but a placeholder value property lifetime
is introduced in block Particle
, with a ValueType ParticleLifetime
that could be used later to document how it is defined or measured.