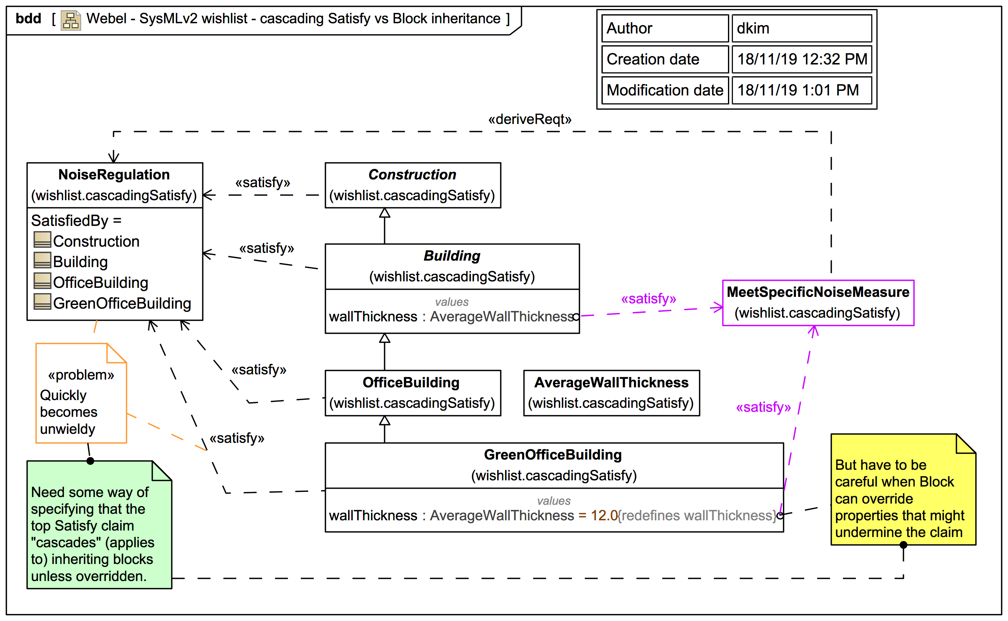
Webel: SysMLv2: WISHLIST: Manage "cascading" Satisfy claim vs Block inheritance hierarchy with redefined properties

Icon class
icon_class
far fa-sticky-note
icon_class_computed
far fa-sticky-note
Note kind
Policy level
Specification keywords
UML keywords
SysMLv1.x keywords
Keywords
Click on the image to view it full size
Relates to
Related notes
Related notes (backlinks)
Related snippets (extracts)
Visit also
Visit also (backlinks)