TRAIL: Theory and best practices for the Webel Parsing Analysis recipe for SysMLv1.6+

Icon class
icon_class_computed
fas fa-chalkboard-teacher
Quick start
Keywords

This tutorial assumes at least some experience with Systems Modeling Language v1 (SysML®). To learn SysML® please attend our comprehensive course:


This tutorial explains the theory behind the  Webel Parsing Analysis recipe for SysML. This trail is a good introduction for the following complementary tutorial trails:

It may help if you've already explored the following section within the main Webel tutorial for SysMLv1.x, although most of the concepts covered there will be covered during this trail anyway (and in more detail):

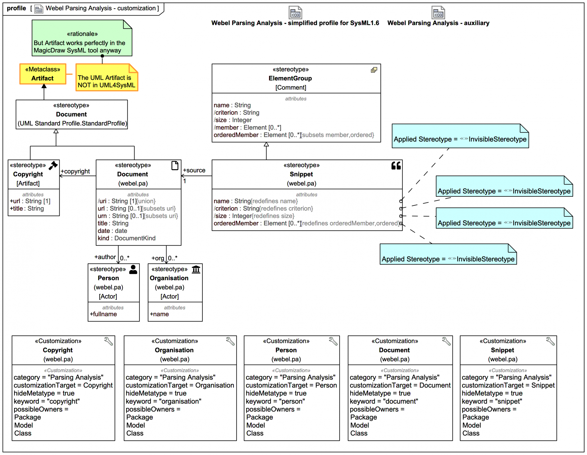
We'll be referencing "super-relational" Policy Notes for the recipe as we go along, and we'll also be employing some of the more general Webel Best Practice modelling policies. Note especially that:

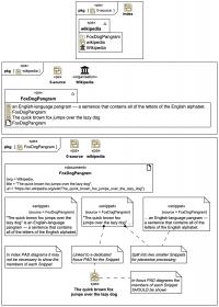
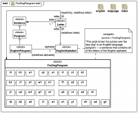
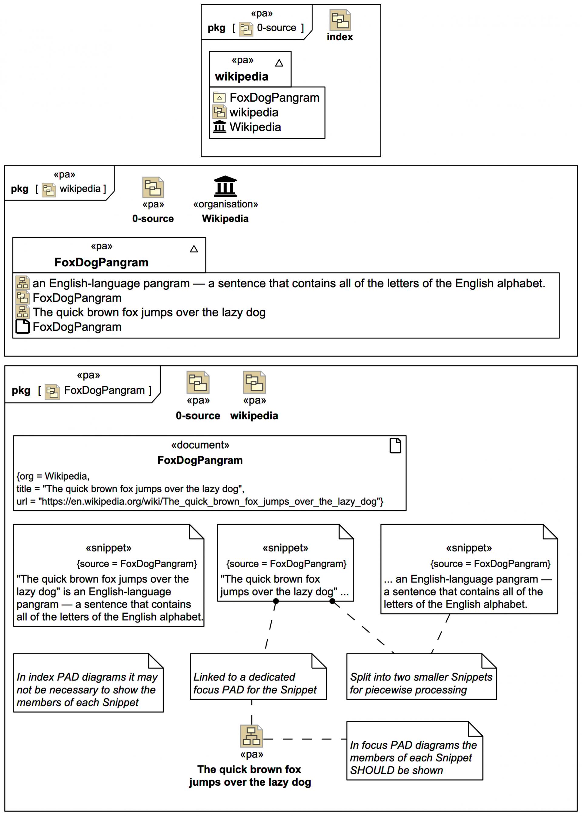
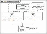
For this relatively academic trail we'll be analysing first the following famous pangram:

Start here
Sections

Slides in this trail

If you want to navigate the entire tutorial including the additional explanatory text, click on the title link of the first slide to view the full slide page, then use the next links to move through the slides pages. If you just want to view the slide images only in sequence, click on any slide to view it larger in a viewer, then click again to move through each slide in the tutorial trail.

Please email or phone Webel IT Australia on +61 405 029 008 to arrange On-Site, Off-Site, or Live Online remote web training seminars and workshops.
Visit also
Visit also (backlinks)