- Home
- About
- SysML/MBSE Training
- SysML Q&A
- Services
- Model-Based Systems Engineering with SysML
- SysML/MBSE Training & e-Learning
- SysML/MBSE Educational Consultancy web sessions
- Model-Based Software Engineering
- Python and REST web service APIs and OpenAPI
- Docker application deployment for VPS and Traefik
- Data modelling: XML, JSON, databases
- Wolfram Mathematica: Data analysis & visualisation
- Spreadsheet data extraction and migration
- Physics simulations, technical animations, 3D modelling
- Technical Media: Video, Audio, Graphics
- Drupal CMS web sites & PHP
- Keywords
- Contact
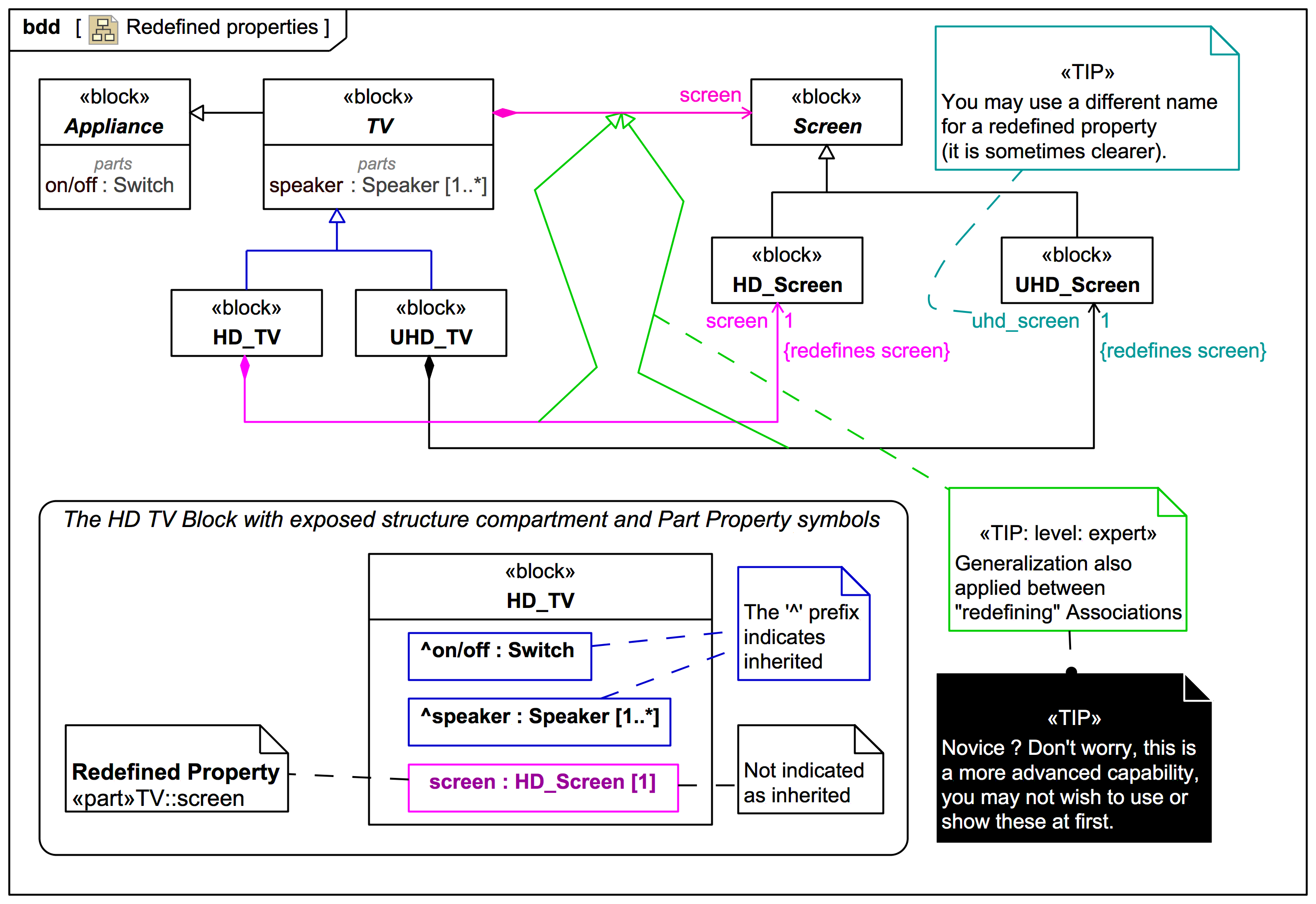
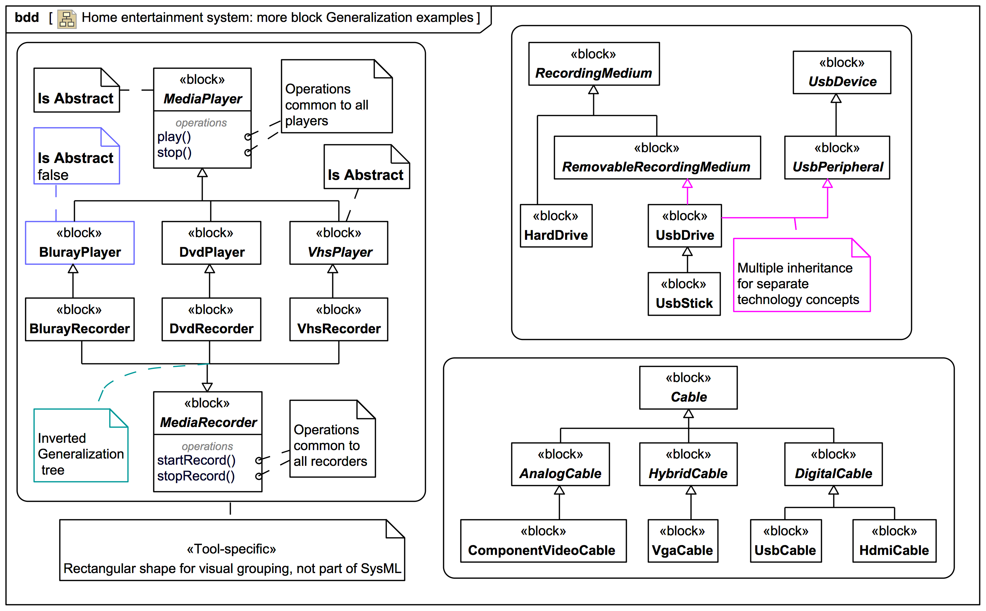
inheritance
Table 8-1 - Graphical nodes defined in Block Definition diagrams - ValueType - MagicDraw SysML 19SP3
This content has been marked as discussing an ADVANCED topic!
Screencast: MagicDraw SysML/Cameo: Pros and Cons of custom stereotypes in combination with Block inheritance and Part Property structures
Video style
Audience: Users of MagicDraw SysML or Cameo Systems Modeler who are experimenting with creating custom stereotypes for SysML.
This screencast video has been created to illustrate some pros and cons of using custom stereotypes in combination with Block inheritance and Part Property structures, and demonstrates some possible "gotchas". It concerns especially use of custom stereotypes to indicate: (1) cross-cutting aspects such as model layer membership; (2) use of tagged values to carry per-Element metadata.