Webel Radio Net: 'message' SysML Package Diagram with Message block "packet" and '$msg' String

Gallery
Tutorial
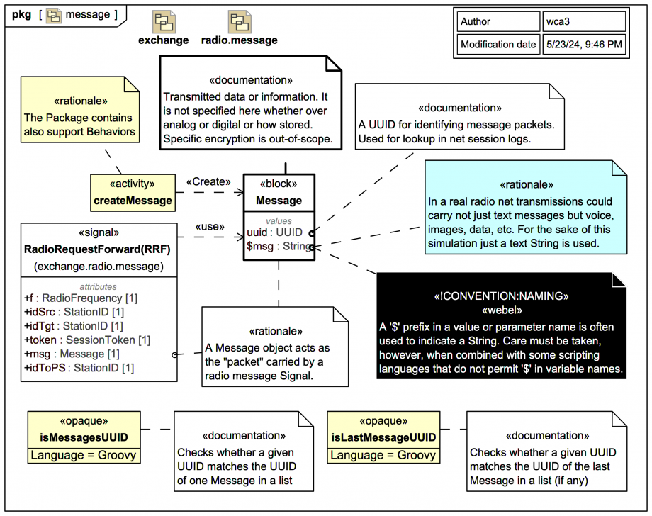
Before we inspect the radio message system, we inspect the Message block "packet" that radio transmissions may carry.
Click on the image to view it full size

A Message block is a very simple model of transmitted data or information. It is not specified here whether over analog or digital or how stored, and specific encryption is out-of-scope.

In a real radio net transmissions could carry not just text messages but voice, images, data, etc. For the sake of this simulation just a text String is used, denoted $msg.

In Webel models a '$' prefix in a value or parameter name is often used to indicate a String (or an Enumeration) such as here for $msg to distinguish it from msg used for a Message object. Care must be taken, however, when using scripting languages that do not permit '$' in variable names; Groovy handles a '$' in variables names just fine.

A Message object acts as the "packet" carried by a RadioMessage Signal, as shown for a RadioRequestForward(RFF) Signal, which is a request from a Participating Station (PS) to the Net Control Station (NCS) to forward the contained message to another Participating Station (PS).

Each Message object is identified by a UUID, which may be used for lookup in net session logs.

The 'message' Package also contains some supporting utility Behaviors, such as an Activity createMessage and Goovy-based OpaqueBehaviors for interrogating a list of Message items against a UUID.

Up next
Notes
Snippets (quotes/extracts)
Related slides (includes other tutorials)
Related slides (backlinks, includes other tutorials)
Visit also
Visit also (backlinks)