I enjoyed playing with some astrophotography as a teenager. A friend at school had an 8-inch Schmidt-Cassegrain reflector. Later, in 1986, together with another friend, we photographed Halley's comet from a farm in the bush in Australia and only just lived to tell the tale. We all survived a really bad car crash on our return; it was worth it to see that faint smudge of Halley's comet on film.
This tutorial trail is part of an evolving series of tutorials on the Webel Parsing Analysis recipe for SysML, this time with a focus on modelling structures using SysML Blocks, Block inheritance hierarchies (to capture different kinds of telescopes), and ItemFlows and Ports to capture light flow models for various optical telescopes.
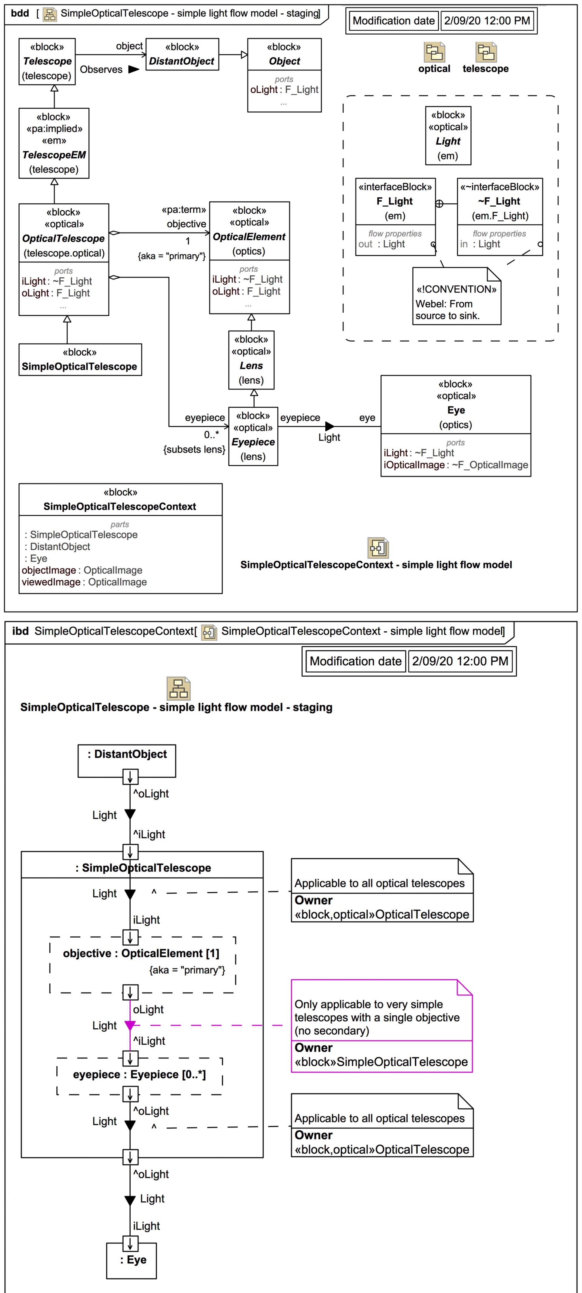
For the first trail section, we'll only be creating very simple models of some basic amateur-level telescopes, but eventually we'll build up to be able to model some aspects of the Giant Magellan Telescope (GMT), which uses an aplanatic Gregorian reflector optical design with multi-segment primary and secondary mirrors. We'll know whether the abstractions, inheritance hierarchies, and composition hierarchies have been chosen well if the option of scopes with complex mirror assemblies with multiple segments has not been inadvertently excluded.
This trail is a tutorial on exactly how the Webel Parsing Analysis recipe for SysML works, and it is going to be developed live, right here on this site, to show how the method works with diagrams evolving from the very start.
The technique shown here is very much as I have used on many substantial real-world projects, except that we are going to take a few short-cuts concerning assemblies:
We'll instead be using a simplified assembly model here at first so the trail model is self-contained.
It is assumed here that you already have a basic understanding of SysML. If you get stuck, the following meta-tutorial is your friend (or attend the Webel course):
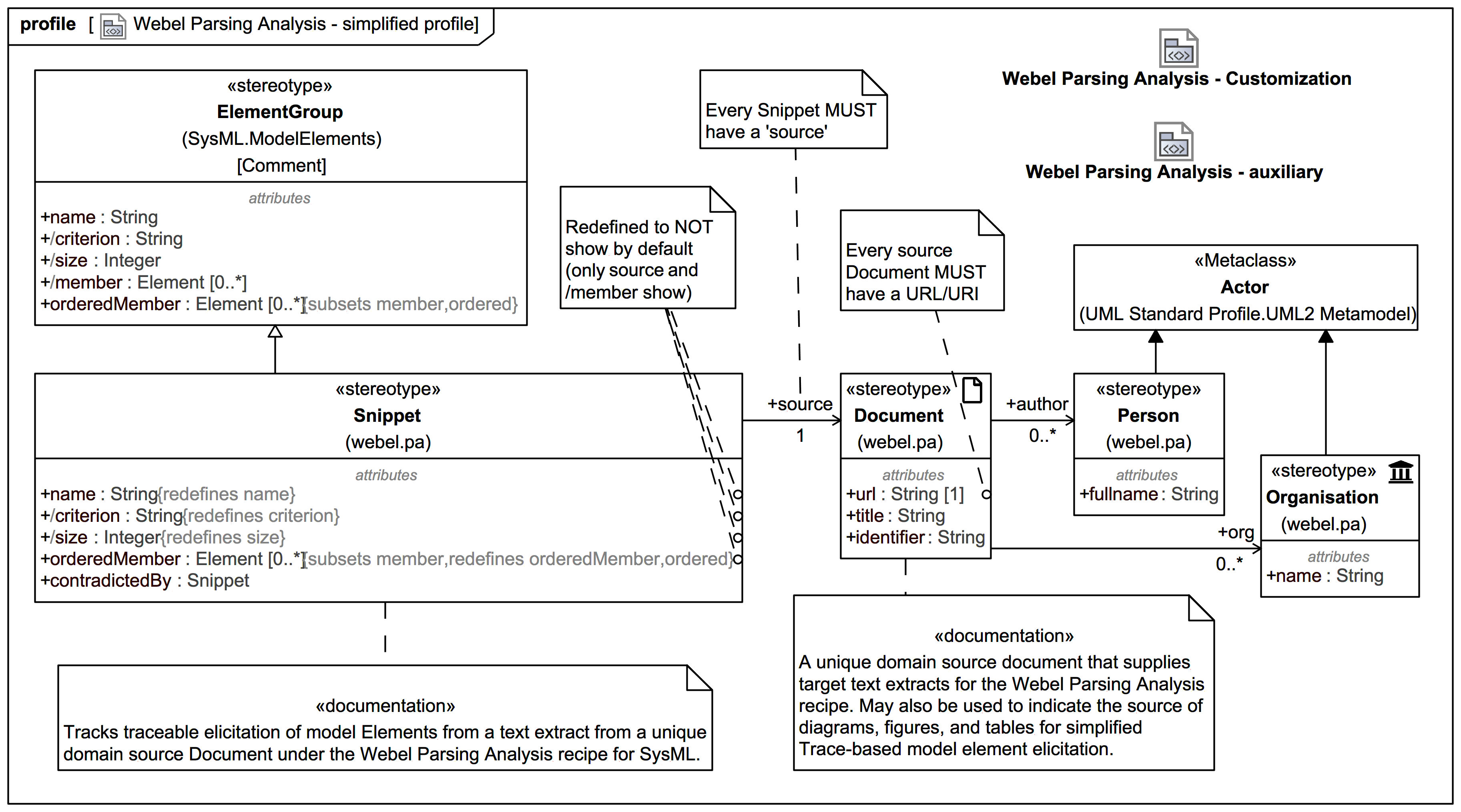
There is now a dedicated tutorial on the fundamentals of the Webel Parsing Analysis recipe for SysML: The following shows a simplified version of the profile for the Webel Parsing Analysis recipe for SysML with the «snippet» ElementGroup extension used to track text extracts from a 'source' «document»:
18:01: Logical grouping with the ElementGroup extension of Comment in SysMLv1.x
SysMLv1.x: Extending the ElementGroup for the Webel Parsing Analysis recipe (a quick look)
This means also that (although some effort has been made to tidy up diagrams here as they are uploaded) in the underlying model the Parsing Analysis diagrams indicated with the stereotype keyword «pa» will change as the model evolves elsewhere. This does not matter at all!
Therefore, the diagrams as uploaded early in this trail may no longer look that way in the tool's project model later. That is the whole point of doing this trail live! You are going to see exactly how such a project evolves. Therefore the slide diagrams are also mostly clearly time-stamped, so you can tell I am not "cheating" too often by going back.
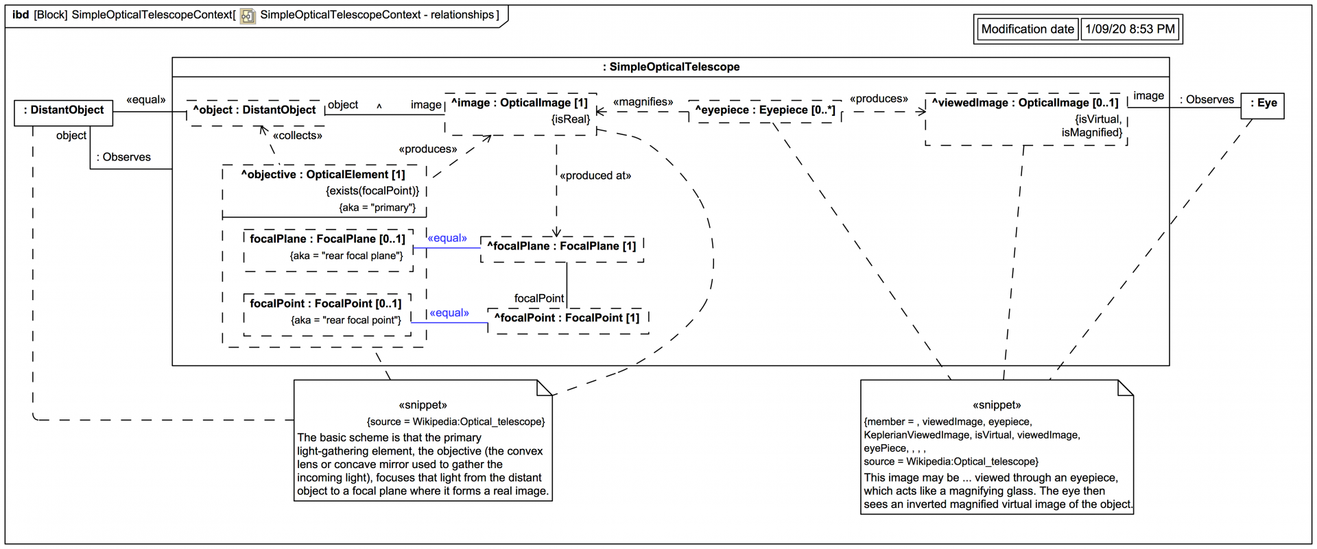
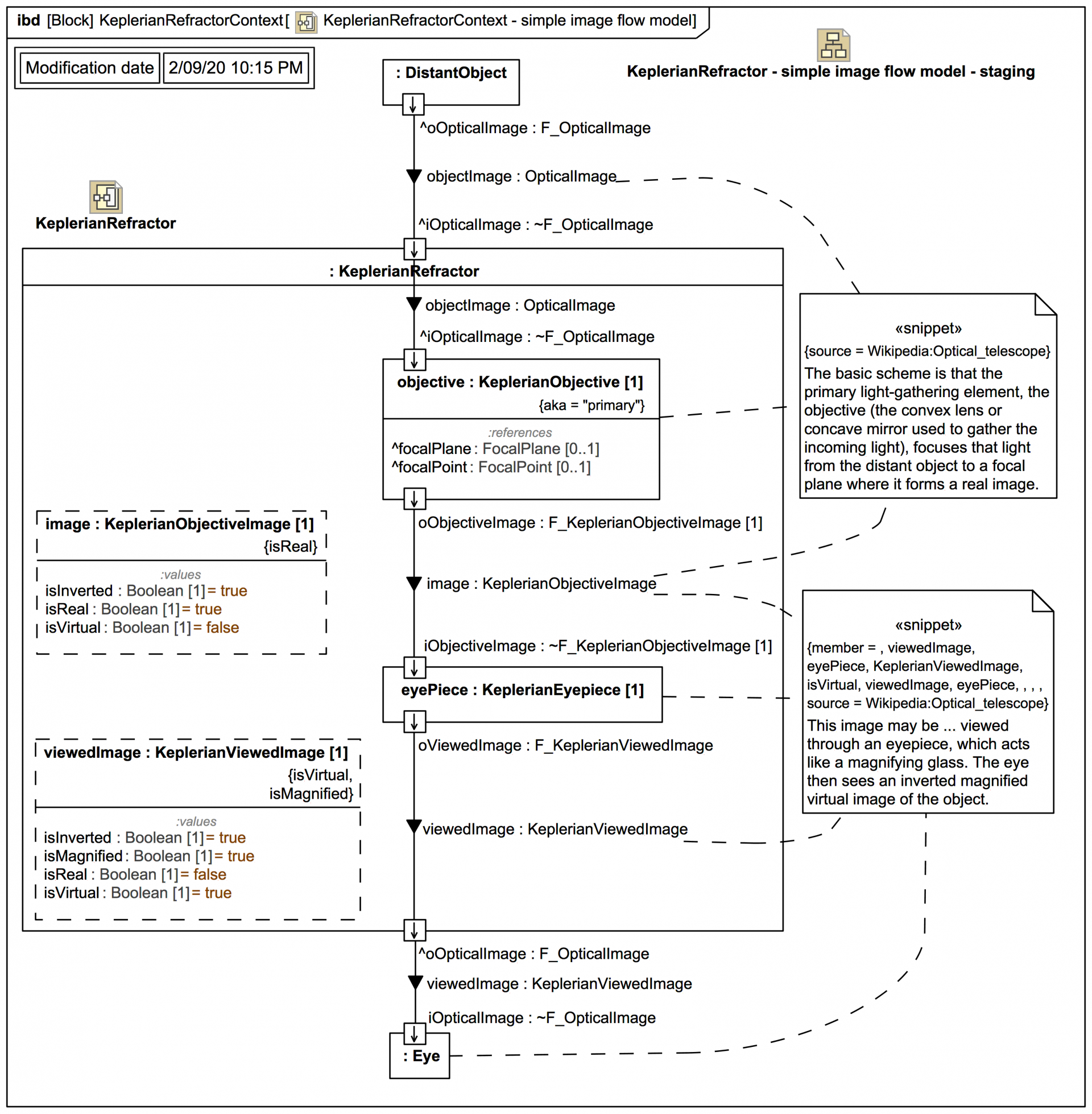
Finally, in Parsing Analysis, we always start with a source, and for this trail that source is going to be Wikipedia, which does "know" quite a lot about basic telescopes (even if it is not perfect). On a real project, you would use authoritative domain source documents. The Webel Parsing Analysis recipe for SysML has a formal way of tracking text quoted from such sources using tagged values metadata on stereotyped elements.
So we can see where we are headed, we are going to jump ahead a bit first to see what a Parsing Analysis "scratchpad" diagram looks like. Then we'll go back later and see how the project is set up.