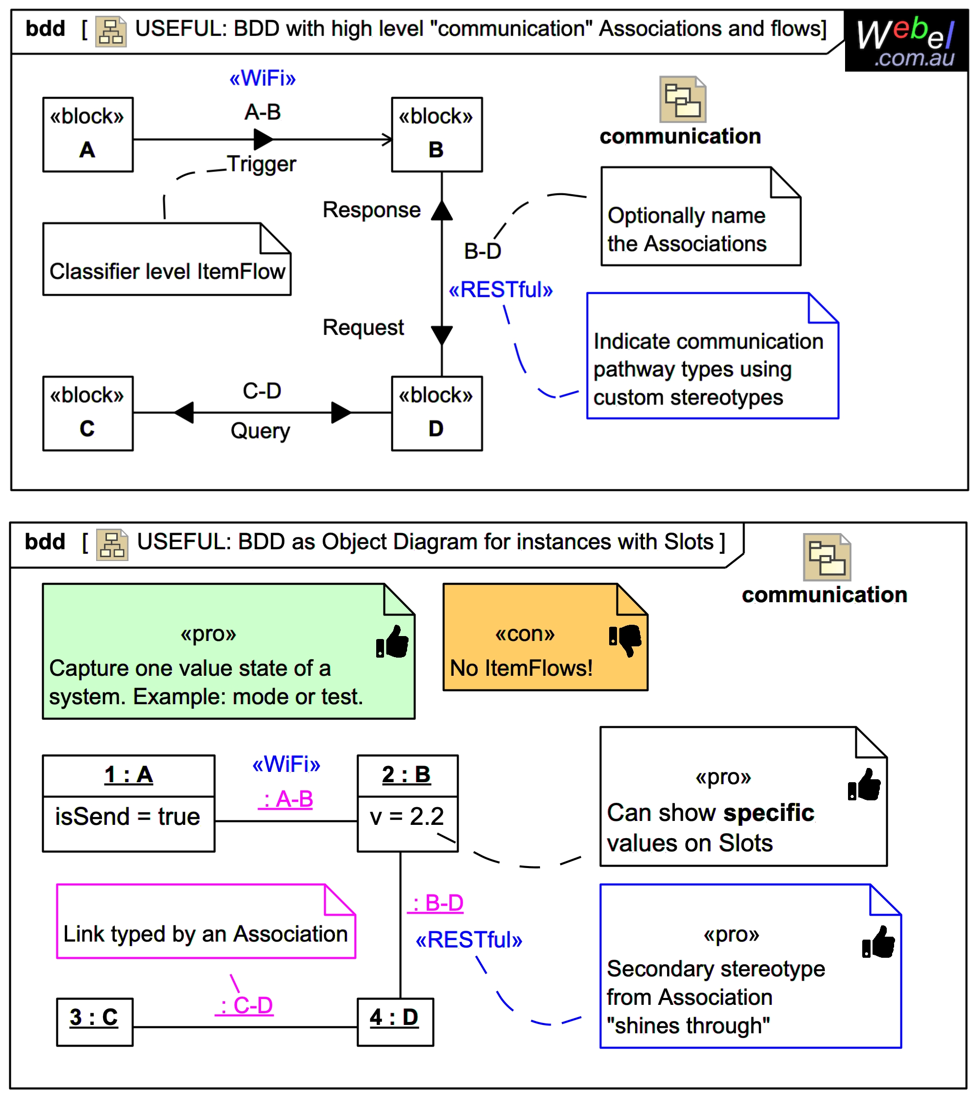
Webel: SysMLv1: TIP: Consider using high level "communication" Associations between Blocks in BDDs and corresponding object diagram BDDs WITHOUT any Ports, with Links typed by the Associations. Object diagrams are great for exploring Slot values, too.

Icon class
icon_class
far fa-sticky-note
icon_class_computed
far fa-sticky-note
Note kind
Policy level
Specification keywords
UML keywords
SysMLv1.x keywords
Keywords
Click on the image to view it full size

Consider (as well as having IBDs with connected Ports) using high level "communication" Associations between Blocks in BDDs and corresponding object/instance BDD diagrams WITHOUT any Ports, with links between corresponding InstanceSpecification "objects" typed by the Associations.

The term "communication" Association is not a formal term. The idea is to capture at a high level across a project a high level easy to understand view of what can communicate with what at all.

This may seem like a bit of extra work, and it does introduce a bit of maintenance overhead, but it is often worth doing, goes quickly, and can really help communicate with stakeholders not familiar with SysML.

It also enables you to play with Slots (specific values) on the instances, which can be very informative, and is a great way to explore, for example, data fields.

However:

Links can't carry SysML ItemFlows

Therefore consider also:

And remember always:
Relates to
Related notes
Related notes (backlinks)
Related snippets (extracts)
Visit also
Visit also (backlinks)