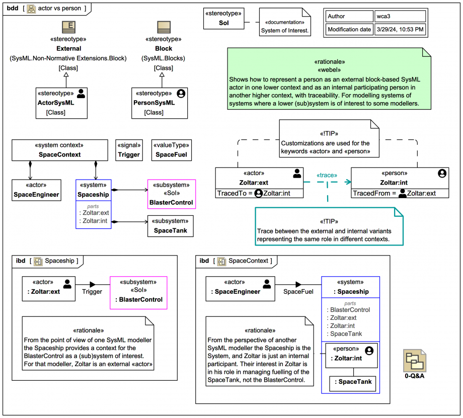
SysML: HOWTO Represent a person as an external block-based SysML «actor» in one lower context and as an internal participating «person» in another higher context, with traceability. For modelling systems of systems in a team with many modellers.

Icon class
icon_class
far fa-sticky-note
icon_class_computed
far fa-sticky-note
Note kind
Policy level
Specification keywords
UML keywords
Keywords
Click on the image to view it full size

This shows how to represent a person as an "external" block-based SysML «actor» in one lower context (meaning relatively external to a lower sub-system of interest) and as an internal participating «person» in another higher System context, with traceability. This tip is handy for modelling systems of systems in teams where a lower (sub)system is of primary interest to some modellers, and the higher full System context is of primary interest to other modellers.

Consider two different SysML modellers working on a (science fiction) space project, where a space character Zoltar plays both the roles of triggering space blaster antiproton beam shots (presumably at space enemies) via a BlasterControl of a Spaceship and of helping with the fuelling of the SpaceTank.

From the point of view of one SysML modeller the Spaceship provides a context for the BlasterControl as a (sub)system of interest. For that modeller, Zoltar is an external «actor». (The BlasterControl has the extra custom stereotype keyword «SoI» applied here just to help tracking in this illustration.)

From the perspective of another SysML modeller the Spaceship is the System, and Zoltar is just an internal participant. Their interest in Zoltar is in his role in managing fuelling of the :SpaceTank, not triggering the :BlasterControl.

Two separate custom stereotypes are used for different representations of Zoltar, a SysML block-based «actor» and a block-based «person» (as customised keywords), and they have distinguishing icons. Note that:

So there is «actor» Zoltar:ext and «person» Zoltar:ext, with a Trace between them. Within Spaceship there are corresponding part properties :Zoltar:ext and :Zoltar:int.

In the respective context IBDs for Spaceship (as the context for Zoltar interacting with the BlasterControl) and for SpaceContext (where Zoltar is just an internal participant involved with the fuelling of the SpaceTank), different versions of Zoltar are shown related to the parts relevant to the different contexts.

In case you wondered, a SpaceEngineer would of course not normally eject SpaceFuel, but it was a good excuse to show a block-based «actor» in the higher context. And yes, there should probably also be an «external» ServiceShip or something like that.

Also, in case you wondered, this Zoltar is far more like the Zoltar from the anime series 'Battle of the Planets' than Zoltar the animatronic fortune teller.

Relates to
Related notes
Related notes (backlinks)
Related snippets (extracts)
Visit also
Visit also (backlinks)