Tags and keywords
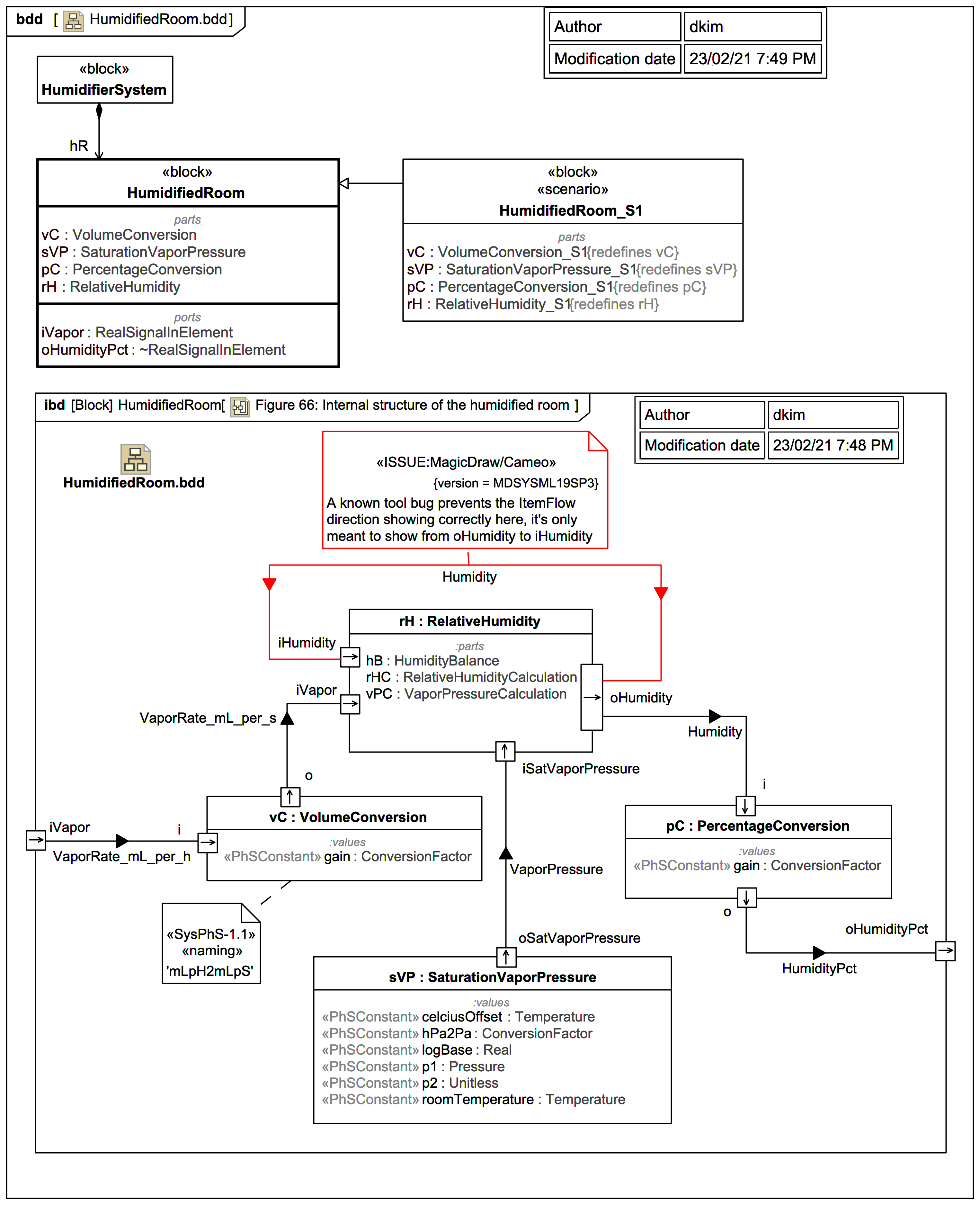
This diagram shows the diagramming pattern that will be used for all
further Blocks in this Webel IT trail version of the Humidifier example, as applied to the
HumidifiedRoom
block (a higher level block with substructure):Right at the top you see a symbol for the top-level "client" block HumidifierSystem
(which is linked to a diagram):
The HumidifiedRoom
block is shown specialised by a «scenario» block HumidifiedRoom_S1
, and the Internal Block Diagram (IBD) for HumidifiedRoom
is shown embedded at the bottom.
There is a known bug in MagicDraw/Cameo (still there as of v19SP3, but scheduled for fixing):
Notes
[MODELLING, NAVIGATION, PATTERN, TIP, TOOL]{STRONG} Webel: UML/SysML: Navigation: ALWAYS offer a way out of a diagram (usually up a hierarchy, but possibly across) using a navigable symbol (linked to a diagram) and/or a diagram symbol. Avoid "cul-de-sacs"! [But beware of shared package cross-dependencies]