- Home
- About
- SysML/MBSE Training
- SysML Q&A
- Services
- Model-Based Systems Engineering with SysML
- SysML/MBSE Training & e-Learning
- SysML/MBSE Educational Consultancy web sessions
- Model-Based Software Engineering
- Python and REST web service APIs and OpenAPI
- Docker application deployment for VPS and Traefik
- Data modelling: XML, JSON, databases
- Wolfram Mathematica: Data analysis & visualisation
- Spreadsheet data extraction and migration
- Physics simulations, technical animations, 3D modelling
- Technical Media: Video, Audio, Graphics
- Drupal CMS web sites & PHP
- Keywords
- Contact
refrigerant
HVAC&R Zone
This zone presents some reference information on Heating, Ventilation, Air-Conditioning, and Refrigeration (HVAC&R), including some worked examples in Mathematica and SysML models.
R32 (Methylene Fluoride) refrigerant links
Many of the properties of R32 are available via calls to the free CoolProp software, which has wrappers in many popular coding languages, as well as for Mathematica.
Refrigeration and Air-Conditioning reference links
This page collects External links (see section below) to some useful HVAC&R resources, especially for air-conditioning, and heat exchangers (evaporators, condensers).
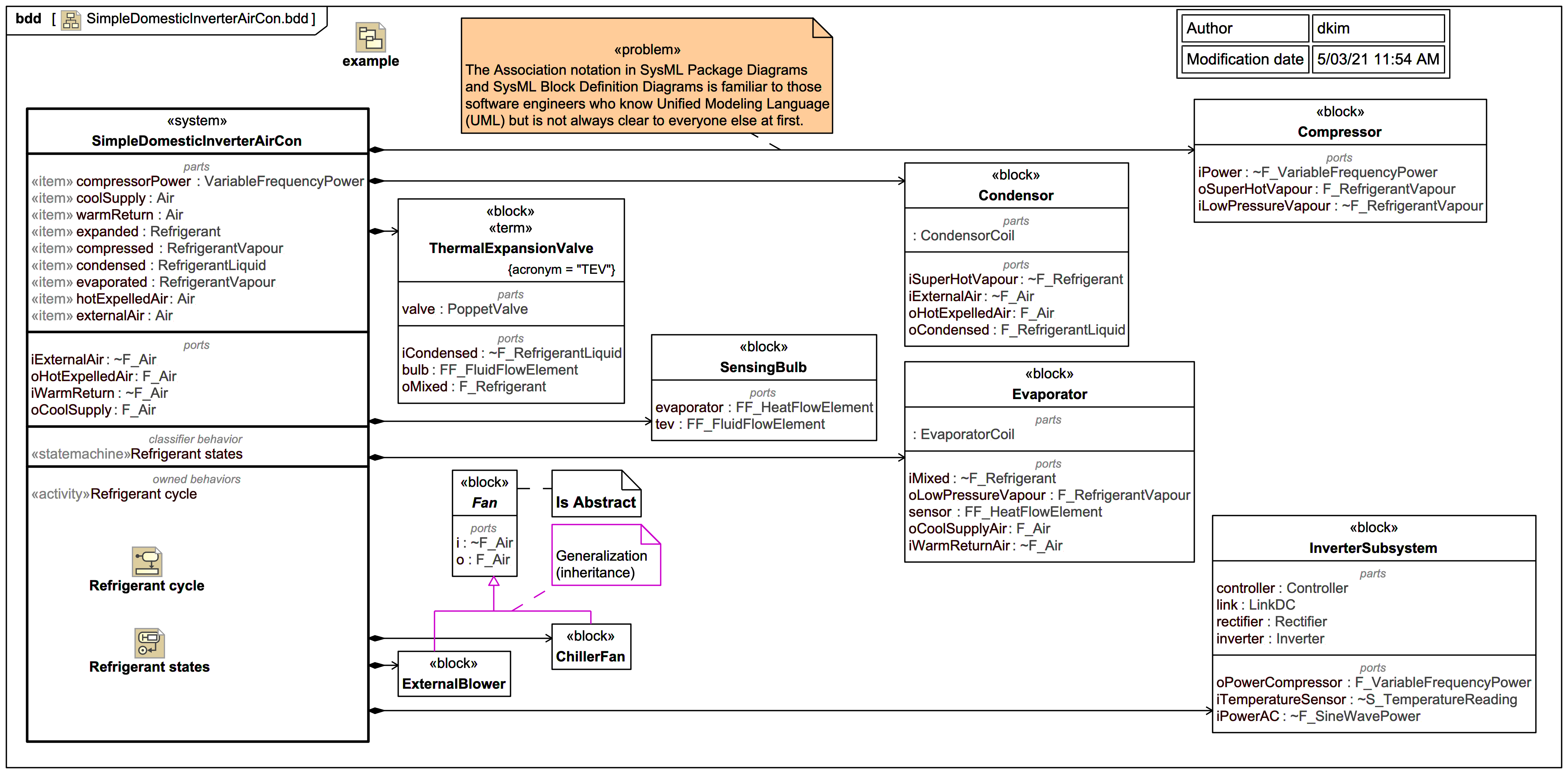
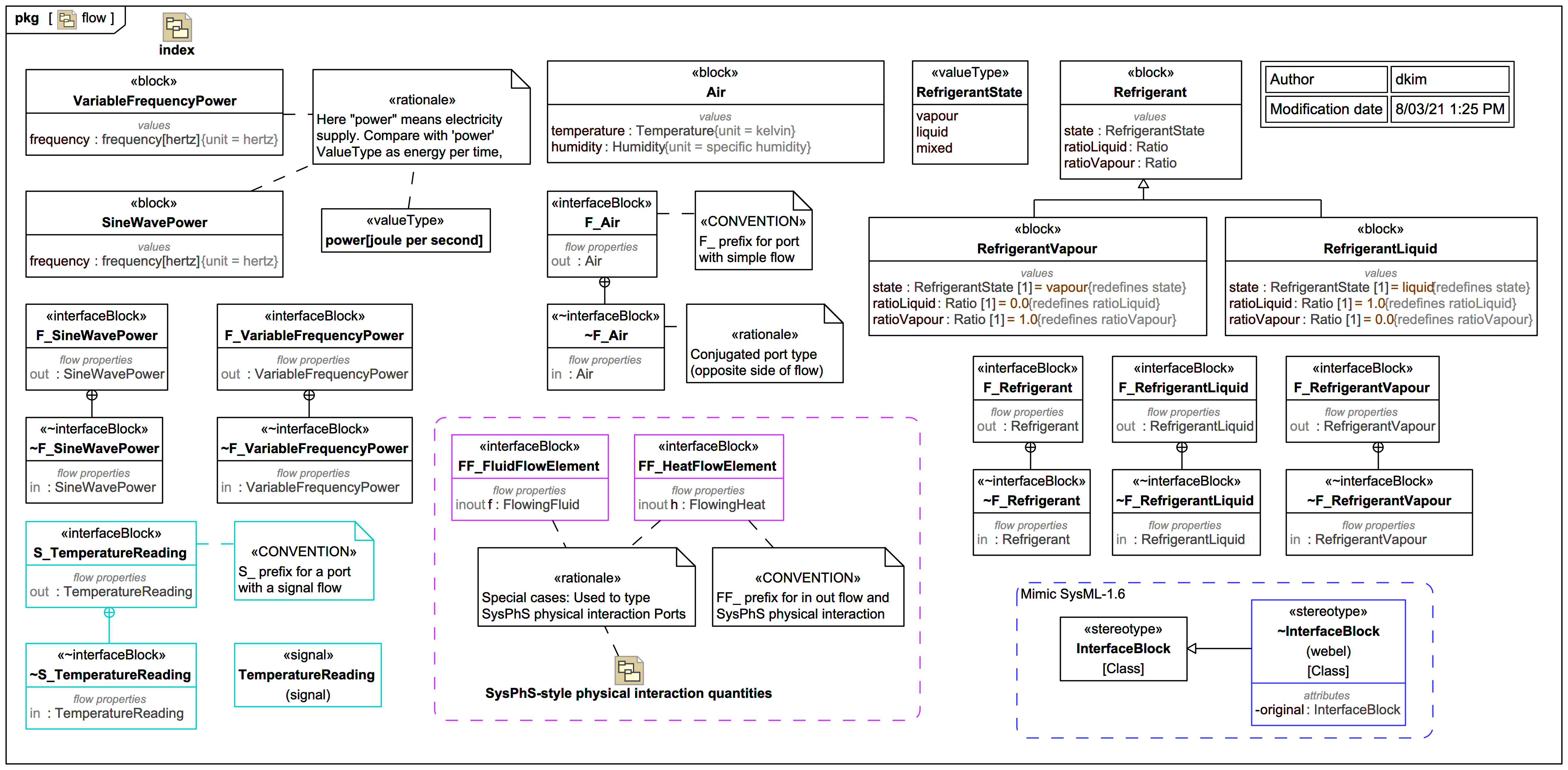
Screencast: SysML/MBSE: An air conditioner refrigerant cycle in Cameo Simulation Toolkit
Video style
This video only shows the Activities and StateMachines. For the underlying Block model please visit this accompanying slide trail:
© Copyright 2021 Darren R C Kelly (Webel IT Australia). All rights reserved.