MINI TRAIL: Some recommended tools for getting started with Model-Based Systems Engineering with SysML and simulation with Modelica and/or Simulink

Icon class
icon_class_computed
fas fa-chalkboard-teacher
Quick start
Keywords
The aim of this mini trail is to introduce you quickly to some of the languages you'll hear about and some recommended tools that handle them in the world of modern Model-Based Systems Engineering (MBSE).
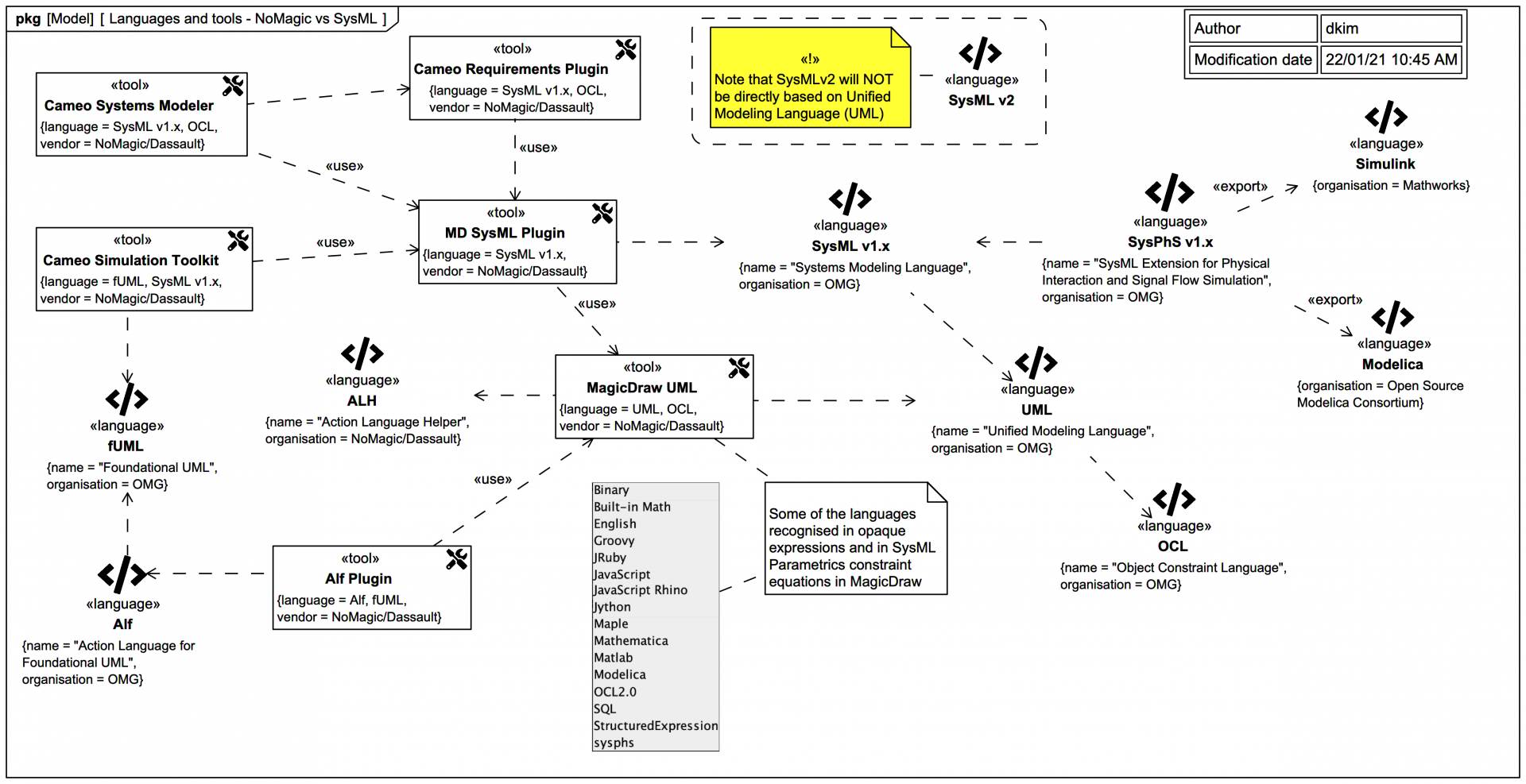
DISCLAIMER: This trail is blatantly NoMagic/Dassault vendor-centric!

Therefore, our discussions concerning OMG Systems Modeling Language v1 (SysML®) will revolve primarily around MagicDraw® UML (aka Magic Software Architect), the MagicDraw SysML Plugin, Magic Cyber-Systems Engineer ® (Cameo Systems Modeler®) and Magic Model Analyst® (Cameo Simulation Toolkit®) tools, which are in nearly all aspects the most compliant tools, and definitely the most powerful. But if you can work well in another vendor's SysML tool, by all means go for it!

If you'd like to learn how to use these tools and languages for MBSE attend our course:

Start here
Sections

Slides in this trail

If you want to navigate the entire tutorial including the additional explanatory text, click on the title link of the first slide to view the full slide page, then use the next links to move through the slides pages. If you just want to view the slide images only in sequence, click on any slide to view it larger in a viewer, then click again to move through each slide in the tutorial trail.
When you're finished you may like to visit this info page with links to lots of running example:

Learn SysML for MBSE with the Webel IT Australia Live Online web seminar or On-Site course!

Please email or phone Webel IT Australia on +61 405 029 008 to arrange On-Site, Off-Site, or Live Online remote web training seminars and workshops.
Visit also
Visit also (backlinks)