Activity of Receiver

Gallery
Tutorial
Click on the image to view it full size

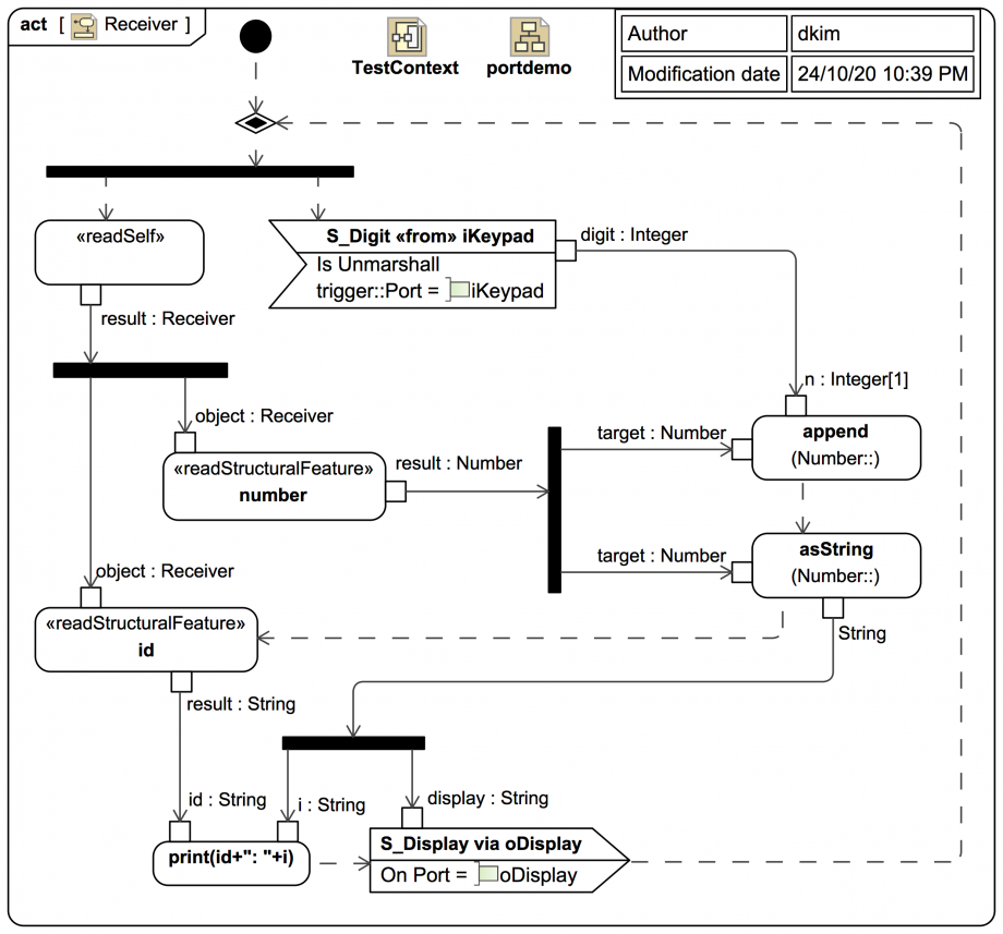
An AcceptEventAction with the Trigger::port set to be iKeypad:I_Keypad unmarshalls a S_Digit signal to extract the digit:Integer. It then sends this to the append operation of its number:Number.

The number:Number also provides the accumulated digits so far as a String. This String is printed prefixed with the id of the receiver (so we can see which one was connected). And the String is then sent out via the oDisplay:~I_Display Port.

Up next
Notes
Snippets (quotes/extracts)
Related slides (includes other tutorials)
Related slides (backlinks, includes other tutorials)
Visit also
Visit also (backlinks)