Tags and keywords
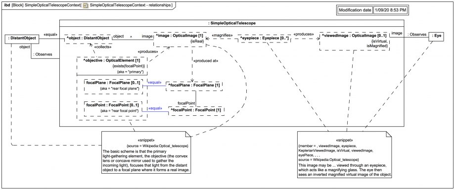
A block SimpleOpticalTelescope
that extends OpticalTelescope
has been introduced to carry Connectors specific to simple telescope models.
This is not yet a port-based light flow model, it merely shows some of the existing relationships that have been elicited so far, with some Connectors typed by existing Associations.

The context block has three parts: a :DistantObject
, a :SimpleOpticalTelescope
, and an :Eye
.
A SysML BindingConnector is used to assert that the :DistantObject
is the same as the inherited internal reference object:DistantObject
of the :OpticalTelescope
.
The Connector :Observes
from :OpticalTelescope
to the external :DistantObject
is typed by a named Association, and because of the BindingConnector this is in fact equivalent to connecting to the internal reference object:DistantObject
.
The objective
«collects» light from the ^object
and «produces» the ^image
.
The Connector from ^object
to ^image
is inherited.
An anonymous Association types the Connector from ^focalPlane
to ^focalPoint
, and these Properties are each bound using BindingConnectors to their equivalents within the objective
since they are constrained to be the same in the context of SimpleOpticalTelescope
. This arrangement may not be true of all optical telescopes (such as reflectors with secondary mirrors), so these BindingConnectors are owned by the specific SimpleOpticalTelescope
.
The eyepiece
«magnifies» the ^image
and «produces» the ^viewedImage
.
And there is a Connector :observes
from the :Eye
to the ^viewedImage
.
So although this IBD does not represent the flow of light through the optical system in a signal-processing manner, it does very nicely represent the relationships between participants of the optical system.