SimpleDomains - Thermal

Gallery
Tutorial
Click on the image to view it full size

The Modelica By Example target code is:


connector Thermal
     Modelica.SIunits.Temperature T;
     flow Modelica.SIunits.HeatFlowRate q;
 end Thermal;

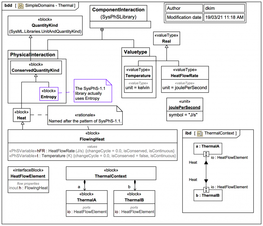
Unlike the other SimpleDomains examples so far, there is no direct equivalent in the SysPhSLibrary (it handles Entropy but not thermal energy directly), so this diagram shows some custom thermal elements.

The name FlowingHeat is a little strange given that 'heat' always implies transfer, but it is in keeping with the naming pattern used in SysPhS-1.1:

An equivalent Modelica connector HeatFlowElement has been generated via SysPhS as part of a minimal thermal system:


model ThermalContext
  ThermalContext _ThermalContext;
  model ThermalContext
    ThermalA a;
    ThermalB b;
  equation
    connect(a.io,b.io);
  end ThermalContext;
  model ThermalA
    HeatFlowElement io;
  end ThermalA;
  model ThermalB
    HeatFlowElement io;
  end ThermalB;

  connector HeatFlowElement
    flow HeatFlowRate hFR;
    Temperature t;
  end HeatFlowElement;

  type HeatFlowRate=Real;
  type Temperature=Real(unit="K");
end ThermalContext;
Up next
Notes
Snippets (quotes/extracts)
Related slides (includes other tutorials)
Related slides (backlinks, includes other tutorials)
Visit also
Visit also (backlinks)
External links