SysMLv1: Cameo Simulation Toolkit: Activity Simulation: Activity Diagram simulation: An InterruptibleActivityRegion with Interrupt [with mini video]

Gallery
Tutorial
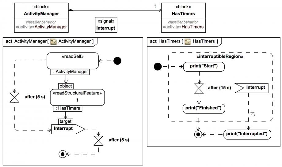
According to the following BDD fragment and time events in the Activity Diagrams shown, will “Finished” ever be printed?
Click on the image to view it full size
Watch simulation
video_sim
Watch a high resolution version of the video on Vimeo.

An Interrupt signal will be received before the OpaqueAction that prints “Finished” within the InterruptibleActivityRegion can be reached, and “Interrupted” will be printed instead.
We are offering a HUGE 50% DISCOUNT off all SysMLv1/MBSE group course bookings fully pre-paid by 30th Nov 2025! Contact us now to apply!
Up next
Notes
Snippets (quotes/extracts)
Related slides (includes other tutorials)
Related slides (backlinks, includes other tutorials)
Visit also
Visit also (backlinks)
External links