SysMLv1: Cameo Simulation Toolkit: CallBehaviorAction vs CallOperationAction and Pins [with mini video]

Gallery
Tutorial

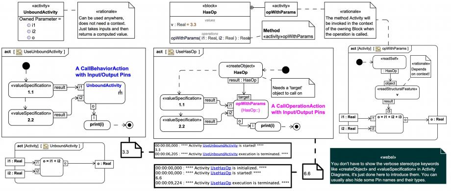
A demonstration in Magic Model Analyst® (Cameo Simulation Toolkit®) of the difference between an "unbound" Activity used via a CallBehaviorAction and a CallOperationAction invoking an Operation of a Block in context, with a supporting Activity 'method'. Also demonstrates the correspondence of Pins with underlying Parameters, and ActivityParameterNodes.

If you wish to understand Activities properly and especially if you wish to learn how to simulate Activities it is essential that you understand ALL of this slide and the accompanying mini video. Please inspect them carefully before moving on!

Note how the 'method' Activity for the opWithParams() includes a value 'v' from its owning Block context in the sum it performs, and how the CallOperationAction must be invoked on a 'target' object; compare with the 'UnboundActivity' which relies only on the provided inputs.

Click on the image to view it full size
Watch simulation
video_sim
Up next
Notes
Snippets (quotes/extracts)
Related slides (includes other tutorials)
Related slides (backlinks, includes other tutorials)
Visit also
Visit also (backlinks)
External links