Focus BDD for the Positronium block

Gallery
Tutorial
Click on the image to view it full size
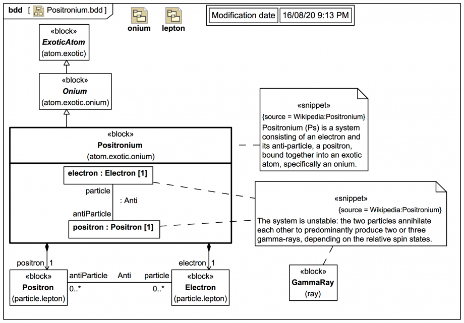
The diagram also happens to use the structure compartment of the block to show a Connector between the parts, typed by the Anti Association.
Up next
Notes
Snippets (quotes/extracts)
Related slides (includes other tutorials)
Related slides (backlinks, includes other tutorials)
Visit also
Visit also (backlinks)