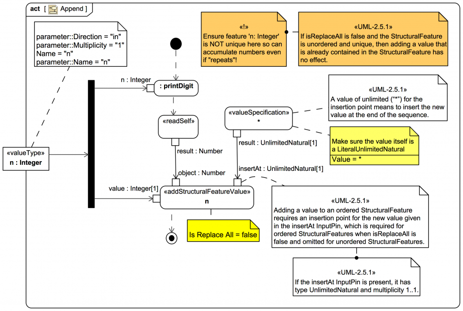
Gallery Tutorial HOWTO: Send and receive a Signal via Ports in SysML and Cameo Simulation Toolkit Section Tags and keywords Topic level INTERMEDIATE UML keywords Activity ActivityParameterNode ReadSelfAction AddStructuralFeatureValueAction AddStructuralFeatureValueAction::insertAt ValueSpecificationAction LiteralUnlimitedNatural * Keywords Magic Model Analyst [Cameo Simulation Toolkit] Cameo Systems Modeler SysML Systems Modeling Language Slide kind SysML Activity Diagram A slight digression from the main tutorial trail topic to see how the Number accumulates Integers: Click on the image to view it full size All that matters for now is to understand that it is appending Integers (in this case digits) to an ordered list. Up next Activity of Display Notes Snippets (quotes/extracts) [UML-2.5.1] A value of unlimited (“*”) for the insertion point means to insert the new value at the end of the sequence. [UML-2.5.1] If isReplaceAll is false and the StructuralFeature is unordered and unique, then adding a value that is already contained in the StructuralFeature has no effect. [UML-2.5.1] Adding a value to an ordered StructuralFeature requires an insertion point for the new value given in the insertAt InputPin, which is required for ordered StructuralFeatures when isReplaceAll is false and omitted for unordered StructuralFeatures. [UML-2.5.1] If the insertAt InputPin is present, it has type UnlimitedNatural and multiplicity 1..1 Related slides (includes other tutorials) Related slides (backlinks, includes other tutorials) Visit also Visit also (backlinks) Flags Book traversal links for The Append activity within Number Previous Up Next