NewtonCoolingWithBlocks

Gallery
Tutorial
Click on the image to view it full size

The Modelica By Example target code is:


within ModelicaByExample.Components.BlockDiagrams.Examples;
model NewtonCooling "Newton cooling system modeled with blocks"
  import Modelica.SIunits.Conversions.from_degC;
  parameter Real h = 0.7 "Convection coefficient";
  parameter Real A = 1.0 "Area";
  parameter Real m = 0.1 "Thermal mass";
  parameter Real c_p = 1.2 "Specific heat";
  parameter Real T_inf = from_degC(25) "Ambient temperature";
  Components.Integrator T(y0=from_degC(90))
    annotation ...
  Components.Gain gain(k=-1)
    annotation ...
  Components.Constant ambient(k=T_inf)
    annotation ...
  Components.Sum sum(nin=2)
    annotation ...
  Components.Gain gain1(k=h*A/(m*c_p))
    annotation ...
equation
  connect(T.y, gain.u) annotation ...
  connect(sum.y, gain1.u) annotation ...
  connect(gain.y, sum.u[2]) annotation ...
  connect(ambient.y, sum.u[1]) annotation ...
  connect(gain1.y, T.u) annotation ...
end NewtonCooling;

The Modelica By Example page also gives this patch diagram:

This page contains content quoted, copied, or adapted for educational purposes from the Modelica By Example tutorials for educational purposes. The original © copyright is retained by Dr. Michael M. Tiller.

Looks pretty simply, right? The only tricky part is that the gain factor k of gain1 is initialised from other parameters owned by the same model/block:


Components.Gain gain1(k=h*A/(m*c_p))

It turns out that MagicDraw/Cameo handles this fine if you use an OpaqueExpression on the Slot of the instance that supplies the Context-Specific Value for the 'start'. Setting an OpaqueExpression on a Slot in the tool is a bit fiddly:

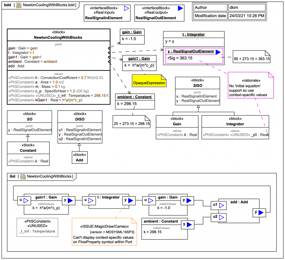
The exported Modelica code for the SysML/SysPhS block NewtonCoolingWithBlocks is:


model NewtonCoolingWithBlocks
  NewtonCoolingWithBlocks _NewtonCoolingWithBlocks;
  model NewtonCoolingWithBlocks
    Gain gain(k.start=-1.0,k.fixed=true);
    Integrator t(y.start=363.15,y.fixed=true);
    parameter ConvectionCoefficient h(start=0.7,fixed=true);
    parameter Area a(start=1.0,fixed=true);
    parameter Mass m(start=0.1,fixed=true);
    parameter SpecificHeat c_p(start=1.2,fixed=true);
    parameter Temperature _t_inf(start=298.15,fixed=true);
    Gain gain1(k.start=h*a/(m*c_p),k.fixed=true);
    Constant ambient(k.start=298.15,k.fixed=true);
    Add add;
    parameter Real kGain1(start=h*a/(m*c_p),fixed=true);
  equation
    connect(add.y,gain1.u);
    connect(gain1.y,t.u);
    connect(t.y,gain.u);
    connect(gain.y,add.u1);
    connect(ambient.y,add.u2);
  end NewtonCoolingWithBlocks;
  model Gain
    extends SISO;
    parameter Real k;
  equation
    y=k*u;
  end Gain;
  model Integrator
    extends SISO;
    parameter Real _y0;
  equation
    der(y)=u;
  end Integrator;
  type ConvectionCoefficient=Real(unit="W/(m2.K)");
  type Area=Real(unit="m2");
  type Mass=Real(unit="kg");
  type SpecificHeat=Real(unit="J/(K.kg)");
  type Temperature=Real(unit="K");
  model Constant
    extends SO;
    parameter Real k;
  equation
    y=k;
  end Constant;
  model Add
    extends DISO;
  equation
    y=u1+u2;
  end Add;
  model SISO
    Modelica.Blocks.Interfaces.RealInput u;
    Modelica.Blocks.Interfaces.RealOutput y;
  end SISO;
  model SO
    Modelica.Blocks.Interfaces.RealOutput y;
  end SO;
  model DISO
    Modelica.Blocks.Interfaces.RealInput u1;
    Modelica.Blocks.Interfaces.RealOutput y;
    Modelica.Blocks.Interfaces.RealInput u2;
  end DISO;
end NewtonCoolingWithBlocks;

The parameter _t_inf is «UNUSED», the start value is defined directly on the rSig within the y Port of Integrator, but you can't see it because of:

Dr Darren says:
You may have noticed that instead of using the Modelica from_degC() function the Celsius to Kelvin offsets have been done by hand. You're most welcome to get all disco and do it with a SysML ConstraintBlock as an exercise.
Up next
Notes
Snippets (quotes/extracts)
Related slides (includes other tutorials)
Related slides (backlinks, includes other tutorials)
Visit also
Visit also (backlinks)
External links