BDD & STM: UsageScenario

Gallery
Tutorial
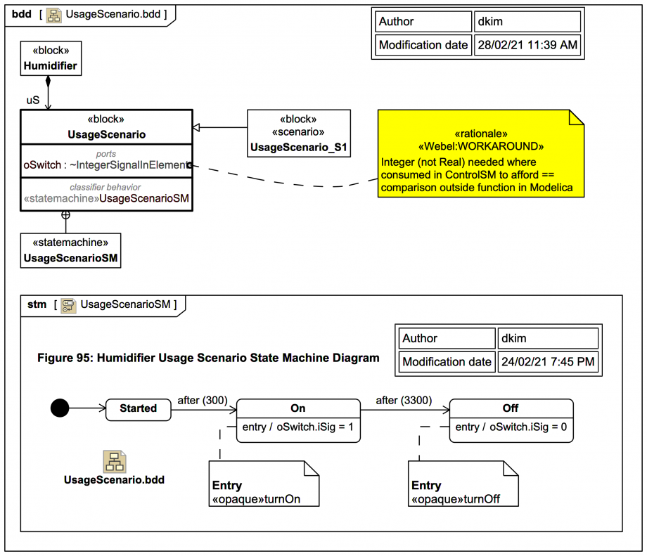
This diagram shows the Block UsageScenario with a supporting StateMachine UsageScenarioSM:
Click on the image to view it full size

Basically, the UsageScenario controls the ControlSM, which in turn controls the heater via the HeaterControlSM and the fan of the VaporGenerationPlant (the physical manifestation of which has the actual fan and heater, not explicitly shown in the model).

The UsageScenario waits a bit before starting the entire system up then after a while shutting it all down (after which the safety fan may continue to run cooling the water down for a while until it reaches a safe temperature).

Apart from more consistent naming, there are a few subtle differences between the StateMachines shown in this trail version and those shown the spec or the MagicDraw/Cameo sample version.

In order to get the system to run properly a workaround is needed, the Port oSwitch has to by typed by a conjugated IntegerSignalInElement so that its signal iSig is an Integer. This is in fact necessary for ControlSM, the downstream consumer of the iSig value:

This nice tool feature has been used:

In the image, the names of the Behaviors have also been shown using "callouts" into Notes.

Beware this!

In this case, you may wish to leverage this tool behavior: And (in this case) avoid this:
Up next
Notes
Snippets (quotes/extracts)
Related slides (includes other tutorials)
Related slides (backlinks, includes other tutorials)
Visit also
Visit also (backlinks)